OC对象底层原理探索(1)

648 阅读4分钟

什么是alloc?

分析alloc之前我们来分析一段代码

#import <Foundation/Foundation.h>
#import "LGPerson.h"

int main(int argc, const char * argv[]) {
   
    LGPerson *p = [LGPerson alloc];
    LGPerson *p1 = [p init];
    LGPerson *p2 = [p init];
    NSLog(@"%@, %p, %p",p,p,&p);
    NSLog(@"%@, %p, %p",p1,p1,&p1);
    NSLog(@"%@, %p, %p",p2,p2,&p2);
    return 0;
}

分别打印出三个对象的 内容 内存地址 对象指针地址 得出结果如下 image.png 结论:通过结果可以看出 内容是一样的 内存地址也是一样的 唯一不一样的是每个对象的 对象指针地址是不一样的

第一步:开始分析alloc做了什么

分析alloc 源码之前我们要先下载objc源码 下载地址 objc-781 编译源码,可参考iOS-底层原理 03:objc4-781 源码编译 & 调试

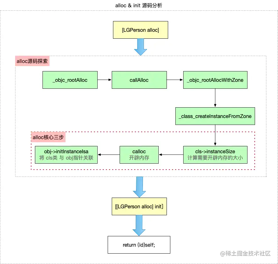
先来一张alloc init 源码探索流程图 alloc + init源码流程图

- 【第一步】首先根据main函数中的LGPerson类的alloc方法进入alloc方法的源码实现(即源码分析开始)
+ (id)alloc {
    return _objc_rootAlloc(self);
}
- 【第二步】跳转至_objc_rootAlloc的源码实现
//alloc源码分析-第二步
id
_objc_rootAlloc(Class cls)
{
    return callAlloc(cls, false/*checkNil*/, true/*allocWithZone*/);
}
- 【第三步】跳转至callAlloc的源码实现
static ALWAYS_INLINE id
callAlloc(Class cls, bool checkNil, bool allocWithZone=false)// alloc 源码 第三步
{
#if __OBJC2__ //有可用的编译器优化
    /*
     参考链接:https://www.jianshu.com/p/536824702ab6
     */
    
    // checkNil 为false,!cls 也为false ,所以slowpath 为 false,假值判断不会走到if里面,即不会返回nil
    if (slowpath(checkNil && !cls)) return nil;
    
    //判断一个类是否有自定义的 +allocWithZone 实现,没有则走到if里面的实现
    if (fastpath(!cls->ISA()->hasCustomAWZ())) {
        return _objc_rootAllocWithZone(cls, nil);
    }
#endif

    // No shortcuts available. // 没有可用的编译器优化
    if (allocWithZone) {
        return ((id(*)(id, SEL, struct _NSZone *))objc_msgSend)(cls, @selector(allocWithZone:), nil);
    }
    return ((id(*)(id, SEL))objc_msgSend)(cls, @selector(alloc));
}

如上所示,在calloc方法中,当我们无法确定实现走到哪步时,可以通过断点调试,判断执行走哪部分逻辑。这里是执行到_objc_rootAllocWithZone

- 【第四步】跳转至_objc_rootAllocWithZone的源码实现
id
_objc_rootAllocWithZone(Class cls, malloc_zone_t *zone __unused)// alloc 源码 第四步
{
    // allocWithZone under __OBJC2__ ignores the zone parameter
    //zone 参数不再使用 类创建实例内存空间
    return _class_createInstanceFromZone(cls, 0, nil,
                                         OBJECT_CONSTRUCT_CALL_BADALLOC);
}
- 【第五步】跳转至_class_createInstanceFromZone的源码实现,这部分是alloc源码的核心操作,由下面的流程图及源码可知,该方法的实现主要分为三部分
  • cls->instanceSize:计算需要开辟的内存空间大小
  • calloc:申请内存,返回地址指针
  • obj->initInstanceIsa:将 类 与 isa 关联
static ALWAYS_INLINE id
_class_createInstanceFromZone(Class cls, size_t extraBytes, void *zone,
                              int construct_flags = OBJECT_CONSTRUCT_NONE,
                              bool cxxConstruct = true,
                              size_t *outAllocatedSize = nil)// alloc 源码 第五步
{
    ASSERT(cls->isRealized()); //检查是否已经实现

    // Read class's info bits all at once for performance
    //一次性读取类的位信息以提高性能
    bool hasCxxCtor = cxxConstruct && cls->hasCxxCtor();
    bool hasCxxDtor = cls->hasCxxDtor();
    bool fast = cls->canAllocNonpointer();
    size_t size;

    //计算需要开辟的内存大小,传入的extraBytes 为 0
    size = cls->instanceSize(extraBytes);
    if (outAllocatedSize) *outAllocatedSize = size;

    id obj;
    if (zone) {
        obj = (id)malloc_zone_calloc((malloc_zone_t *)zone, 1, size);
    } else {
        //申请内存
        obj = (id)calloc(1, size);
    }
    if (slowpath(!obj)) {
        if (construct_flags & OBJECT_CONSTRUCT_CALL_BADALLOC) {
            return _objc_callBadAllocHandler(cls);
        }
        return nil;
    }

    if (!zone && fast) {
        //将 cls类 与 obj指针(即isa) 关联
        obj->initInstanceIsa(cls, hasCxxDtor);
    } else {
        // Use raw pointer isa on the assumption that they might be
        // doing something weird with the zone or RR.
        obj->initIsa(cls);
    }

    if (fastpath(!hasCxxCtor)) {
        return obj;
    }

    construct_flags |= OBJECT_CONSTRUCT_FREE_ONFAILURE;
    return object_cxxConstructFromClass(obj, cls, construct_flags);
}

根据源码分析,得出其实现流程图如下图所示: _class_createInstanceFromZone流程图 ####alloc 核心操作 核心操作都位于calloc方法中 cls->instanceSize:计算所需内存大小 计算需要开辟内存的大小的执行流程如下图所示:

什么是new?

查看源码

+ (id)new {
    return [callAlloc(self, false/*checkNil*/) init];
}

结论:通过源码可以得知,new函数中直接调用了callAlloc函数(即alloc中分析的函数),且调用了init函数,所以可以得出new 其实就等价于 [alloc init]的结论

什么是init?

查看源码

类init
+ (id)init {
    return (id)self;
}

结论:这里的init是一个构造方法 ,是通过工厂设计工厂方法模式),主要是用于给用户提供构造方法入口。这里能使用id强转的原因,主要还是因为 内存字节对齐后,可以使用类型强转为你所需的类型

实例init
- (id)init {
    return _objc_rootInit(self);
}
id _objc_rootInit(id obj)
{
    // In practice, it will be hard to rely on this function.
    // Many classes do not properly chain -init calls.
    return obj;
}

结论: 有上述代码可以,返回的是传入的self本身。