盘点 Cloud : Nacos 基础手册

3,790 阅读10分钟

总文档 :文章目录
Github : github.com/black-ant

一 . 前言

水文一篇 , 哈哈哈哈哈哈~~~~~~~~~~~~

文章目的 :

  • 梳理 Nacos 创建功能的 Debug 方向
  • 梳理 Nacos 组件的模块体系

文章大纲 : 该文档主要涉及以下几个主要的部分

  • Nacos 服务发现
  • Nacos 配置加载
  • Nacos 健康检查
  • Nacos 路由策略

PS : 文档参考来源为 官方文档 , 建议阅读文档了解快速使用

二 . 源码的编译

2.1 Nacos源码编译

// Step 1 : 下载源码
https://github.com/alibaba/nacos.git

// Step 2 : 编译 Nacos
mvn -Prelease-nacos -Dmaven.test.skip=true clean install -U  
    
// Step 3 :  运行 Server 文件
nacos_code\distribution\target    

2.2 Nacos 源码运行

// Step 1 : 下载 Nacos 源码
https://github.com/alibaba/nacos.git

// Step 2 : IDEA 导入 Nacos
此处添加 SpringBoot 启动 , 启动的类为   com.alibaba.nacos.Nacos


// Step 3 : IDEA 修改启动参数
-Dnacos.standalone=true -Dnacos.home=C:\\nacos
    
-nacos.standalone=true : 单机启动
-Dnacos.home=C:\\nacos : 日志路径
    
    
    
// PS : Nacos Application
@SpringBootApplication(scanBasePackages = "com.alibaba.nacos")
@ServletComponentScan
@EnableScheduling
public class Nacos {
    
    public static void main(String[] args) {
        SpringApplication.run(Nacos.class, args);
    }
}

三 . 模块源码

<modules>
	<!-- 配置管理-->
	<module>config</module>
        <!-- Nacos 内核 -->
	<module>core</module>
	<!-- 服务发现 -->
	<module>naming</module>
        <!-- 地址服务器--> 
	<module>address</module>
	<!-- 单元测试 -->
	<module>test</module>
        <!-- 接口抽象 -->
	<module>api</module>
        <!-- 客户端 -->
	<module>client</module>
	<!-- 案例 -->
	<module>example</module>
        <!-- 公共工具 -->
	<module>common</module>
        <!-- Server 构建发布 -->
	<module>distribution</module>
        <!-- 控制台,图形界面模块 -->
	<module>console</module>
         <!-- 元数据管理-->
	<module>cmdb</module>
        <!-- TODO : 猜测是集成 istio 完成流量控制-->
	<module>istio</module>
        <!-- 一致性管理 -->
	<module>consistency</module>
        <!-- 权限控制 -->
	<module>auth</module>
        <!-- 系统信息管理 Env 读取 , conf 读取 -->
	<module>sys</module>
</modules>

3.1 Nacos 服务的发现和管理 (c0-c20)

Nacos 对服务的管理主要集中在 Naming 模块中 , 这里结合 Client 端看一下服务的发现和管理是什么逻辑 , 以及该如何去操作他们

3.1.1 控制台获取服务列表

外部接口 :

  • C- CatalogController # listDetail : 获取服务详情列表
  • C- CatalogController # instanceList: 列出特殊服务的实例
  • C- CatalogController # serviceDetail : 服务详情

核心主要是通过 ServiceManager 进行处理 , 此处看一下内部相关的逻辑 :

通过三个接口不难发现 ,其最终的调用核心都是 ServiceManager 类

// 内部类
C01- ServiceManager
    // 内部类
    PC- UpdatedServiceProcessor
    PC- ServiceUpdater
    PSC- ServiceChecksum
    PC- EmptyServiceAutoClean
    PC- ServiceReporter
    PSC- ServiceKey : 
    // 核心参数
    F- Map<String, Map<String, Service>> serviceMap = new ConcurrentHashMap<>();
    F- LinkedBlockingDeque<ServiceKey> toBeUpdatedServicesQueue = new LinkedBlockingDeque<>(1024 * 1024);
    F- ConsistencyService consistencyService;
    // 常用方法
    M- init : 初始化方法
    M- chooseServiceMap : 通过空间名获取 Server 集合
    M- addUpdatedServiceToQueue : 更新 Server
    M- onChange : server 改变
    M- onDelete : server 删除


// 另外 , ServiceManager 还存在一个依赖 : ConsistencyService
C02- ConsistencyService : 一致性服务接口  -> PS:C02_01
    M- put :向集群提交一个数据
    M- remove :从集群删除一个数据
    M- get :从集群获取数据
    M- listen :监听集群中某个key的变化
    M- unlisten :删除对某个key的监听
    M- isAvailable :返回当前一致性状态是否可用


//总结 : 此处的逻辑很简单 , 就是对集合的 CURD 操作 , 核心特点有以下几个 : 
1- Delete 时 , 会调用依赖对象 ConsistencyService (DelegateConsistencyServiceImpl) , 用于处理一致性需求

PS:C02_01 ConsistencyService 体系结构

nacos-ConsistencyService.png

当存在多个服务的时候 , 是如何存储的?

Nacos-server-Map.jpg

// 如上述图所示 , 相关的对象存放在 clusterMap 中

// 注意 , Service 有2个
com.alibaba.nacos.api.naming.pojo.Service
com.alibaba.nacos.naming.core.Service


// Service 的属性
C- Service
    I- com.alibaba.nacos.api.naming.pojo.Service
    F- Selector selector
    F- Map<String, Cluster> clusterMap = new HashMap<>();
    F- Boolean enabled
    F- Boolean resetWeight
    F- String token
    F- List<String> owners

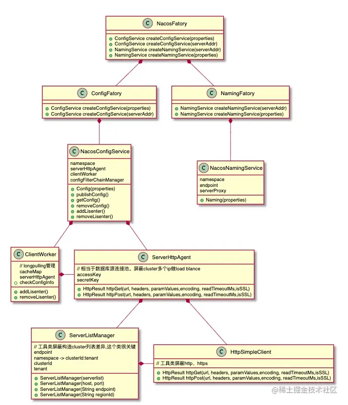
3.1.2 Nacos 服务和 Config 的控制类

Nacos 中主要通过 NamingService 和 ConfigService 对服务和配置进行控制 , 其底层原理仍然为 :   , 这里来简单看一下 

ConfigService -> NacosConfigService
NamingService -> NacosNamingService


这2个类归属于 com.alibaba.nacos.client.naming 包

// PS : 注意 ,要使用 nacos-config-spring-boot-starter 和 nacos-discovery-spring-boot-starter 包

3.1.3 Nacos 的退出销毁

当我们注册的服务在关闭的时候 , Nacos 会在生命周期结束的时候从 Server 端注销该应用

Step 1 : Closeable 停止相关类 , 停止项目 , 当我们点击停止后 , 可以看到如下一串log

com.alibaba.nacos.client.naming          : com.alibaba.nacos.client.naming.beat.BeatReactor do shutdown stop
com.alibaba.nacos.client.naming          : com.alibaba.nacos.client.naming.core.EventDispatcher do shutdown begin
com.alibaba.nacos.client.naming          : com.alibaba.nacos.client.naming.core.EventDispatcher do shutdown stop
com.alibaba.nacos.client.naming          : com.alibaba.nacos.client.naming.core.HostReactor do shutdown begin
com.alibaba.nacos.client.naming          : com.alibaba.nacos.client.naming.core.PushReceiver do shutdown begin
com.alibaba.nacos.client.naming          : com.alibaba.nacos.client.naming.core.PushReceiver do shutdown stop
com.alibaba.nacos.client.naming          : com.alibaba.nacos.client.naming.backups.FailoverReactor do shutdown begin
com.alibaba.nacos.client.naming          : com.alibaba.nacos.client.naming.backups.FailoverReactor do shutdown stop
com.alibaba.nacos.client.naming          : com.alibaba.nacos.client.naming.core.HostReactor do shutdown stop
com.alibaba.nacos.client.naming          : com.alibaba.nacos.client.naming.net.NamingProxy do shutdown begin
com.alibaba.nacos.client.naming          : [NamingHttpClientManager] Start destroying NacosRestTemplate
com.alibaba.nacos.client.naming          : [NamingHttpClientManager] Destruction of the end
com.alibaba.nacos.client.naming          : com.alibaba.nacos.client.naming.net.NamingProxy do shutdown stop


这里可以看到 , 这里进行了关闭操作 , 其中主要的 Close 操作都是基于 com.alibaba.nacos.common.lifecycle.Closeable 进行实现

 // PS : 此处的调用逻辑为 TODO 

Step 2 : NacosServiceRegistry 注销

除了这里 Closeable 会关闭外 , 还会注销 Service , 此处主要是NacosServiceRegistry

public void deregister(Registration registration) {
    if (StringUtils.isEmpty(registration.getServiceId())) {
        return;
    }

    NamingService namingService = namingService();
    String serviceId = registration.getServiceId();
    String group = nacosDiscoveryProperties.getGroup();

    try {
        namingService.deregisterInstance(serviceId, group, registration.getHost(),
					registration.getPort(), nacosDiscoveryProperties.getClusterName());
    } catch (Exception e) {
        // 省略 log
    }

}
    
// PS : 此处的原理为 继承了 ServiceRegistry , 实现销毁逻辑
C- AbstractAutoServiceRegistration

Nacos_Closeable 体系

Nacos_Closeable.png

3.1.4 健康检查流程

Nacos 提供对服务的实时的健康检查,阻止向不健康的主机或服务实例发送请求。Nacos 支持传输层 (PING 或 TCP)和应用层 (如 HTTP、MySQL、用户自定义)的健康检查

健康检查相关接口

  • 发送实例心跳 (InstanceController) : /nacos/v1/ns/instance/beat
  • 更新实例的健康状态 (HealthController) : /nacos/v1/ns/health/instance

Client 端发起心跳

服务端会定时发起心跳操作调用2个接口 :

C- BeatReactor
PC- BeatTask : 内部类
      
// 其中会有2个步骤 :

// Step 1 : BeatReactor # addBeatInfo 中添加定时任务
 public void addBeatInfo(String serviceName, BeatInfo beatInfo) {
        NAMING_LOGGER.info("[BEAT] adding beat: {} to beat map.", beatInfo);
        String key = buildKey(serviceName, beatInfo.getIp(), beatInfo.getPort());
        BeatInfo existBeat = null;
        //fix #1733
        if ((existBeat = dom2Beat.remove(key)) != null) {
            existBeat.setStopped(true);
        }
        dom2Beat.put(key, beatInfo);
        // 添加心跳信息
        executorService.schedule(new BeatTask(beatInfo), beatInfo.getPeriod(), TimeUnit.MILLISECONDS);
        MetricsMonitor.getDom2BeatSizeMonitor().set(dom2Beat.size());
}

// Step 2 :  BeatTask 中调用 Server 接口进行心跳操作
JsonNode result = serverProxy.sendBeat(beatInfo, BeatReactor.this.lightBeatEnabled);


// PS : 心跳的间隔默认是 5秒 ( com.alibaba.nacos.api.common.Constants)
public static final long DEFAULT_HEART_BEAT_TIMEOUT = TimeUnit.SECONDS.toMillis(15);
public static final long DEFAULT_IP_DELETE_TIMEOUT = TimeUnit.SECONDS.toMillis(30);
public static final long DEFAULT_HEART_BEAT_INTERVAL = TimeUnit.SECONDS.toMillis(5);

服务端检测心跳

// 服务端同样会对实例进行检测 , 核心类为 ClientBeatCheckTask

// Step 1 : ClientBeatCheckTask 的创建
C- Service
    ?- 在 Service 初始化时 ,即开始了 Task 任务
    
    
public void init() {
    HealthCheckReactor.scheduleCheck(clientBeatCheckTask);
    //............
}

// 这里也可以看到默认时间的设置
public static void scheduleCheck(ClientBeatCheckTask task) {
        futureMap.computeIfAbsent(task.taskKey(),
                k -> GlobalExecutor.scheduleNamingHealth(task, 5000, 5000, TimeUnit.MILLISECONDS));
}



// Step 2 : ClientBeatCheckTask 的运行
C- ClientBeatCheckTask
    ?- 检查并更新临时实例的状态,如果它们已经过期则删除它们。
    

public void run() {
    //...... 省略
    
    // Step 1 : 获取所有实例
    List<Instance> instances = service.allIPs(true);
    
    for (Instance instance : instances) {
        // 如果时间大于心跳超时时间 , 则修改健康状态
        if (System.currentTimeMillis() - instance.getLastBeat() > instance.getInstanceHeartBeatTimeOut()) {
            if (!instance.isMarked()) {
                if (instance.isHealthy()) {
                    instance.setHealthy(false);
                    getPushService().serviceChanged(service);
                    ApplicationUtils.publishEvent(new InstanceHeartbeatTimeoutEvent(this, instance));
                }
            }
        }
    }
            
    if (!getGlobalConfig().isExpireInstance()) {
        return;
    }

    for (Instance instance : instances) { 
        if (instance.isMarked()) {
            continue;
        }
        // 如果心跳大于删除时间 , 则删除实例
        if (System.currentTimeMillis() - instance.getLastBeat() > instance.getIpDeleteTimeout()) {
            deleteIp(instance);
        }
    }      
}
    
// PS : 第一次修改的是健康状态 , 后面才修改的实例数
    

ACK 健康检查主要逻辑 ,同时推送信息

无意中发现了一个 ACK 机制 , 是通过事件出发的 . 这个模式看代码主要是为了在 Server 发生变化的时候 ,通过 udpClient , 以 UDP 端口推送更新

PS : 客户端在查询服务实例的时候,如果提供 udp 端口,则 server 会创建 udpClient

for (Instance instance : service.allIPs(Lists.newArrayList(clusterName))) {
    if (instance.getIp().equals(ip) && instance.getPort() == port) {
        instance.setHealthy(valid);
        // 发布事件 ServiceChangeEvent
        pushService.serviceChanged(service);
        break;
    }
} 
                                                                     
// ServiceChangeEvent 事件的处理
C- PushService                                                             
public void onApplicationEvent(ServiceChangeEvent event) {
        Service service = event.getService();
        String serviceName = service.getName();
        String namespaceId = service.getNamespaceId();
        
        Future future = GlobalExecutor.scheduleUdpSender(() -> {
            try {
                // 通过 ServerName 和 命名空间 获取PushClient 集合
                ConcurrentMap<String, PushClient> clients = clientMap
                        .get(UtilsAndCommons.assembleFullServiceName(namespaceId, serviceName));
                if (MapUtils.isEmpty(clients)) {
                    return;
                }
                
                Map<String, Object> cache = new HashMap<>(16);
                long lastRefTime = System.nanoTime();
                
                // 循环所有的 PushClient
                for (PushClient client : clients.values()) {
                    if (client.zombie()) {
                        clients.remove(client.toString());
                        continue;
                    }
                    
                    Receiver.AckEntry ackEntry;
                    // 获取缓存 key ,并且从缓存中获取实体数据
                    String key = getPushCacheKey(serviceName, client.getIp(), client.getAgent());
                    byte[] compressData = null;
                    Map<String, Object> data = null;
                    if (switchDomain.getDefaultPushCacheMillis() >= 20000 && cache.containsKey(key)) {
                        org.javatuples.Pair pair = (org.javatuples.Pair) cache.get(key);
                        compressData = (byte[]) (pair.getValue0());
                        data = (Map<String, Object>) pair.getValue1();
                        
                    }
                    
                    // 构建 ACK 实体类
                    if (compressData != null) {
                        ackEntry = prepareAckEntry(client, compressData, data, lastRefTime);
                    } else {
                        ackEntry = prepareAckEntry(client, prepareHostsData(client), lastRefTime);
                        if (ackEntry != null) {
                            cache.put(key, new org.javatuples.Pair<>(ackEntry.origin.getData(), ackEntry.data));
                        }
                    }
                    
                    // UDP ACK 校验 , 同时推送 ACK 实体
                    udpPush(ackEntry);
                }
            } catch (Exception e) {
                Loggers.PUSH.error("[NACOS-PUSH] failed to push serviceName: {} to client, error: {}", serviceName, e);
                
            } finally {
                futureMap.remove(UtilsAndCommons.assembleFullServiceName(namespaceId, serviceName));
            }
            
        }, 1000, TimeUnit.MILLISECONDS);
        
        futureMap.put(UtilsAndCommons.assembleFullServiceName(namespaceId, serviceName), future);
        
    } 
    
private static Receiver.AckEntry udpPush(Receiver.AckEntry ackEntry) {
        if (ackEntry == null) {
            return null;
        }
        
        if (ackEntry.getRetryTimes() > MAX_RETRY_TIMES) {
            ackMap.remove(ackEntry.key);
            udpSendTimeMap.remove(ackEntry.key);
            failedPush += 1;
            return ackEntry;
        }
        
        try {
            if (!ackMap.containsKey(ackEntry.key)) {
                totalPush++;
            }
            ackMap.put(ackEntry.key, ackEntry);
            udpSendTimeMap.put(ackEntry.key, System.currentTimeMillis());
            
            //  Socket Send 
            udpSocket.send(ackEntry.origin);
            
            ackEntry.increaseRetryTime();
            
            GlobalExecutor.scheduleRetransmitter(new Retransmitter(ackEntry),
                    TimeUnit.NANOSECONDS.toMillis(ACK_TIMEOUT_NANOS), TimeUnit.MILLISECONDS);
            
            return ackEntry;
        } catch (Exception e) {
            ackMap.remove(ackEntry.key);
            udpSendTimeMap.remove(ackEntry.key);
            failedPush += 1;
            
            return null;
        }
}     




健康检查阈值的使用

在配置服务时 , 可以配置一个 0-1 的浮点数 , 定义健康检查的阈值 ,该阈值对应的类为 com.alibaba.nacos.api.naming.pojo.Service

C- Service
    F- name : 服务名
    F- protectThreshold : 健康阈值
    F- appName : 应用名 
    F- groupName : 组名
    F- metadata : 元数据  
    
// 阈值的使用                                                                  
C- InstanceController
	M- doSrvIpxt :

// 核心逻辑              
                                                                     
double threshold = service.getProtectThreshold();
// IPMap 中可用的健康实例数/服务总数的比例 如果小于阈值 , 则达到保护阈值                                                          
if ((float) ipMap.get(Boolean.TRUE).size() / srvedIPs.size() <= threshold) {
      
	if (isCheck) {
		result.put("reachProtectThreshold", true);
	}
	ipMap.get(Boolean.TRUE).addAll(ipMap.get(Boolean.FALSE));
	ipMap.get(Boolean.FALSE).clear();
}
                                                                     
                                                                     
PS : 这里联想后面 , Client 做 Balancer 时 , 获取的 Server 实际上就是全部健康的实例了                        
    

但是阈值的目的是什么呢 ?

假设实例出现了大量的异常 , 那么就会导致最后压力会到那几个健康的实例上 , 这个时候 , 可能会出现连锁反应

为了避免这些情况 ,当达到健康阈值的时候 , 就将所有的实例返回.

这就是那句**ipMap.get(Boolean.TRUE).addAll(ipMap.get(Boolean.FALSE));**的目的.

虽然Client 端可能碰到异常实例 ,但是可以避免整个系统崩溃

/nacos/v1/ns/health/instance 参数

名称类型是否必选描述
namespaceId字符串命名空间ID
serviceName字符串服务名
groupName字符串分组名
clusterName字符串集群名
ip字符串服务实例IP
portint服务实例port
healthyboolean是否健康

权重的处理

权重主要是 Instance 对象中进行配置

C- Instance
    M- instanceId
    M- ip
    M- port
    M- weight : 权重
    M- healthy : 健康情况
    M- enabled
    M- ephemeral
    M- clusterName
    M- serviceName
    M- metadata

PS : 权重可以用于 Client 端时进行 权重分配处理

参考原文 @ blog.csdn.net/krisdad/art…

public class NacosWeightLoadBalanceRule extends AbstractLoadBalancerRule {
 
  @Override
  public void initWithNiwsConfig(IClientConfig clientConfig) {}
 
  @Resource private NacosDiscoveryProperties nacosDiscoveryProperties;
 
  @Override
  public Server choose(Object key) {
    // 1.获取服务的名称
    BaseLoadBalancer loadBalancer = (BaseLoadBalancer) this.getLoadBalancer();
    String serverName = loadBalancer.getName();
    // 2.此时Nacos Client会自动实现基于权重的负载均衡算法
    NamingService namingService = nacosDiscoveryProperties.namingServiceInstance();
    try {
      Instance instance = namingService.selectOneHealthyInstance(serverName);
      return new NacosServer(instance);
    } catch (NacosException e) {
      e.printStackTrace();
    }
    return null;
  }

@Bean
public IRule getLoadBalancerRule(){
	return new NacosWeightLoadBalancerRule();
}


// PS : 个人以为 , 权重是给 Client 端自行处理的

其他要点

// Nacos 的默认值

@Value("${nacos.naming.empty-service.auto-clean:false}")
private boolean emptyServiceAutoClean;

@Value("${nacos.naming.empty-service.clean.initial-delay-ms:60000}")
private int cleanEmptyServiceDelay;

@Value("${nacos.naming.empty-service.clean.period-time-ms:20000}")
private int cleanEmptyServicePeriod;

3.2 Nacos 配置流程 C30-C60

3.2.1 Nacos 配置的管理

// 获取配置 , 这里主要有几个步骤 :
C30- NacosConfigService
	M30_01- getConfigInner(String tenant, String dataId, String group, long timeoutMs)
        - 构建 ConfigResponse , 为其设置 dataId , tenant , group
        1- 调用 LocalConfigInfoProcessor.getFailover 优先使用本地配置
        2- 调用 ClientWorker , 获取远程配置 -> PS:M30_01_01
        3- 仍然没有 , LocalConfigInfoProcesso.getSnapshot 获取快照   
        End- configFilterChainManager 进行 Filter 链处理
            
// PS:M30_01_01 ClientWorker 的处理
ClientWorker 中进行了远程服务的请求 , 核心代码 : 
agent.httpGet(Constants.CONFIG_CONTROLLER_PATH, null, params, agent.getEncode(), readTimeout);

// 可以看到 , 这里并没有太负载的逻辑 , 仍然是 Rest 请求 : PS 看官网的消息 , 2.0 会采用长连接 , 这里应该会有变动
- Constants.CONFIG_CONTROLLER_PATH : /v1/cs/configs


LocalConfigInfoProcessor 主要逻辑

// 这里本地配置是指本地 File 文件 , 这里通过源码推断一下使用的方式 : 
C31- LocalConfigInfoProcessor
    M31_01- getFailover
    	- 获取 localPath -> PS:M31_01_01
	M32_02- saveSnapshot : 获取成功后 , 会保存快照
        ?- 保存路径 : 省略\nacos\config\fixed-127.0.0.1_8848_nacos\snapshot\one1\test1
        
            
// PS:M31_01_01 localPath 参数
C:\Users\10169\nacos\config\fixed-127.0.0.1_8848_nacos\data\config-data\one1\test1    

Pro 1 : 从这个源码里面 , 可以看到哪些知识点 ?

既然存在本地文件 , 是否意味着我可以通过修改这个路径优先使用本地配置 , 此处修改以下路径后测试成功 省略\nacos\config\fixed-127.0.0.1_8848_nacos\data\config-data\one1\test1

PS : 除了这个路径 , SpringBoot 运行在配置文件中直接配置路径 -> 
spring:
  cloud:
    config:
      # 相同配置,本地优先
      override-none: true

Pro 2 : Filter 的使用

上面可以看到 , 配置的处理中 , 都有个默认的 Filter 处理
configFilterChainManager.doFilter(null, cr);

    // 依照这个逻辑 , 是可以进行更多配置的
C32- ConfigFilterChainManager
    ?- 其中允许自定义添加 Filter
    M32_01- addFilter
    M32_02- doFilter
    
    


TODO : 此处如何植入 Filter 待完善 , 没找到接口添加Filter , 奇怪....

3.2.2 Nacos 配置的容灾处理

Nacos LocalConfigInfoProcessor 提供了容灾的功能 , 方式包含2种 : 本地配置和快照处理

本地配置

上面说了 , 修改指定路径即可实现

配置快照 Nacos 的客户端 SDK 会在本地生成配置的快照。当客户端无法连接到 Nacos Server 时,可以使用配置快照显示系统的整体容灾能力。配置快照类似于 Git 中的本地 commit,也类似于缓存,会在适当的时机更新,但是并没有缓存过期(expiration)的概念。

3.2.3 Nacos 动态配置处理

动态配置主要是指配置变更时的监听 :

Nacos 通过长轮询检测配置是否变化 , 对应的核心类为 LongPollingRunnable # checkUpdateDataIds , 对这里 Debug 看下 >>>>


    
 class LongPollingRunnable implements Runnable {
        
        private final int taskId;
        
        public LongPollingRunnable(int taskId) {
            this.taskId = taskId;
        }
        
        @Override
        public void run() {
            
             // .... 核心语句
             List<String> changedGroupKeys = checkUpdateDataIds(cacheDatas, inInitializingCacheList);
        }
     
 }     
            
List<String> checkUpdateDataIds(List<CacheData> cacheDatas, List<String> inInitializingCacheList) throws Exception {
        StringBuilder sb = new StringBuilder();
        for (CacheData cacheData : cacheDatas) {
            if (!cacheData.isUseLocalConfigInfo()) {
                sb.append(cacheData.dataId).append(WORD_SEPARATOR);
                sb.append(cacheData.group).append(WORD_SEPARATOR);
                if (StringUtils.isBlank(cacheData.tenant)) {
                    sb.append(cacheData.getMd5()).append(LINE_SEPARATOR);
                } else {
                    sb.append(cacheData.getMd5()).append(WORD_SEPARATOR);
                    sb.append(cacheData.getTenant()).append(LINE_SEPARATOR);
                }
                if (cacheData.isInitializing()) {
                    // It updates when cacheData occours in cacheMap by first time.
                    inInitializingCacheList
                            .add(GroupKey.getKeyTenant(cacheData.dataId, cacheData.group, cacheData.tenant));
                }
            }
        }
        boolean isInitializingCacheList = !inInitializingCacheList.isEmpty();
        return checkUpdateConfigStr(sb.toString(), isInitializingCacheList);
} 


List<String> checkUpdateConfigStr(String probeUpdateString, boolean isInitializingCacheList) throws Exception {
        
        Map<String, String> params = new HashMap<String, String>(2);
        params.put(Constants.PROBE_MODIFY_REQUEST, probeUpdateString);
        Map<String, String> headers = new HashMap<String, String>(2);
    	// 长轮询方式
        headers.put("Long-Pulling-Timeout", "" + timeout);
        
        // told server do not hang me up if new initializing cacheData added in
        if (isInitializingCacheList) {
            headers.put("Long-Pulling-Timeout-No-Hangup", "true");
        }
        
        if (StringUtils.isBlank(probeUpdateString)) {
            return Collections.emptyList();
        }
        
        try {
            // In order to prevent the server from handling the delay of the client's long task,
            // increase the client's read timeout to avoid this problem.
            
            long readTimeoutMs = timeout + (long) Math.round(timeout >> 1);
            // /v1/cs/configs/listener
            HttpRestResult<String> result = agent
                    .httpPost(Constants.CONFIG_CONTROLLER_PATH + "/listener", headers, params, agent.getEncode(),
                            readTimeoutMs);
            
            if (result.ok()) {
                setHealthServer(true);
                return parseUpdateDataIdResponse(result.getData());
            } else {
                setHealthServer(false);
            }
        } catch (Exception e) {
            setHealthServer(false);
            throw e;
        }
        return Collections.emptyList();
}


// 对应的 Controller 为 ConfigController
    public void listener(HttpServletRequest request, HttpServletResponse response)
            throws ServletException, IOException {
       
        // .............
        
        Map<String, String> clientMd5Map;
        try {
            clientMd5Map = MD5Util.getClientMd5Map(probeModify);
        } catch (Throwable e) {
            throw new IllegalArgumentException("invalid probeModify");
        }
        
        // do long-polling
        inner.doPollingConfig(request, response, clientMd5Map, probeModify.length());
    }

// 对应轮询的接口
public String doPollingConfig(HttpServletRequest request, HttpServletResponse response,
            Map<String, String> clientMd5Map, int probeRequestSize) throws IOException {
        
        // Long polling.
        if (LongPollingService.isSupportLongPolling(request)) {
            longPollingService.addLongPollingClient(request, response, clientMd5Map, probeRequestSize);
            return HttpServletResponse.SC_OK + "";
        }
        
        // Compatible with short polling logic.
        List<String> changedGroups = MD5Util.compareMd5(request, response, clientMd5Map);
        
        // Compatible with short polling result.
        String oldResult = MD5Util.compareMd5OldResult(changedGroups);
        String newResult = MD5Util.compareMd5ResultString(changedGroups);
        
        String version = request.getHeader(Constants.CLIENT_VERSION_HEADER);
        if (version == null) {
            version = "2.0.0";
        }
        int versionNum = Protocol.getVersionNumber(version);
        
        // Before 2.0.4 version, return value is put into header.
        if (versionNum < START_LONG_POLLING_VERSION_NUM) {
            response.addHeader(Constants.PROBE_MODIFY_RESPONSE, oldResult);
            response.addHeader(Constants.PROBE_MODIFY_RESPONSE_NEW, newResult);
        } else {
            request.setAttribute("content", newResult);
        }
        
        Loggers.AUTH.info("new content:" + newResult);
        
        // Disable cache.
        response.setHeader("Pragma", "no-cache");
        response.setDateHeader("Expires", 0);
        response.setHeader("Cache-Control", "no-cache,no-store");
        response.setStatus(HttpServletResponse.SC_OK);
        return HttpServletResponse.SC_OK + "";
}


// LongPollingService

这里想看详情推荐看这一篇 https://www.jianshu.com/p/acb9b1093a54

3.2.4 Nacos 元数据

这里来看一下 , Nacos 的元数据是什么 ?

Nacos数据(如配置和服务)描述信息,如服务版本、权重、容灾策略、负载均衡策略、鉴权配置、各种自定义标签 (label),从作用范围来看,分为服务级别的元信息、集群的元信息及实例的元信息。

// 方式一 : 配置服务的时候配置
spring:
  application:
    name: nacos-config-server
  cloud:
    nacos:
      discovery:
        server-addr: 127.0.0.1:8848
        metadata:
          version: v1
              
// 方式二 : 页面直接配置
              
// 方式三 :  API 调用 , 通过 Delete , Update 等请求方式决定类型
批量更新实例元数据 (InstanceController) : /nacos/v1/ns/instance/metadata/batch  
批量删除实例元数据 (InstanceController) : /nacos/v1/ns/instance/metadata/batch 

image-20210527135529407.png

3.3 Nacos 负载均衡

Nacos 的负载均衡归属于 动态 DNS 服务

Nacos_service_list.jpg

动态 DNS 服务支持权重路由,让您更容易地实现中间层负载均衡、更灵活的路由策略、流量控制以及数据中心内网的简单DNS解析服务。动态DNS服务还能让您更容易地实现以 DNS 协议为基础的服务发现,以帮助您消除耦合到厂商私有服务发现 API 上的风险。

基于 Feign 相关的知识 , 我们知道 , Balance 的处理是在 BaseLoadBalancer 中结合 Rule 处理的 , 这里我们来分析一下 , 2 者是通过什么结构进行连接处理的

Step 1 : Feign 对 Nacos 的调用

我们以 BaseLoadBalancer 为起点 , 进行 Debug 处理 , 来到点位 PredicateBasedRule

C- PredicateBasedRule
    M- choose(Object key)
    	-  Optional<Server> server = getPredicate().chooseRoundRobinAfterFiltering(lb.getAllServers(), key);
            ?- 此处可以看到 , 其中有一个 lb.getAllServers 的操作  , 此处的 lb 为 DynamicServerListLoadBalancer
            
// PS : getAllServers , 此处可以看到 ,其中的 Servers 已经全部放在 List 中了         
public List<Server> getAllServers() {
	return Collections.unmodifiableList(allServerList);
}


// 跟踪一下放入的逻辑 , 放入逻辑的起点是ILoadBalancer Bean 的加载 , 其调用链为 : 
C- RibbonClientConfiguration # ribbonLoadBalancer : 构建一个 ILoadBalancer
C- ZoneAwareLoadBalancer : 进入 ZoneAwareLoadBalancer 构造函数
C- DynamicServerListLoadBalancer : 进入 构造函数
C- DynamicServerListLoadBalancer # restOfInit : init 操作
C- DynamicServerListLoadBalancer # updateListOfServers : 更新 Server 列表主流程 , 此处第一次获取相关的 Server List , 后续Debug 第一节点
C- DynamicServerListLoadBalancer # updateAllServerList : 设置 ServerList 
    
    
public void updateListOfServers() {
    List<T> servers = new ArrayList<T>();
    if (serverListImpl != null) {
        servers = serverListImpl.getUpdatedListOfServers();
        if (filter != null) {
            servers = filter.getFilteredListOfServers(servers);
        }
    }
    updateAllServerList(servers);
}  


可以看到 , 其中有2个获取 Server 的逻辑方法 , 在这里看一下家族体系 , 就清楚了
serverListImpl.getUpdatedListOfServers();
filter.getFilteredListOfServers(servers);
    

// 下述图片中就很清楚了 , 存在一个实现类 NacosServerList 实现类 , 从Nacos 中获取服务列表 
private List<NacosServer> getServers() {
    try {
        String group = discoveryProperties.getGroup();
        List<Instance> instances = discoveryProperties.namingServiceInstance()
					.selectInstances(serviceId, group, true);
        return instancesToServerList(instances);
    } catch (Exception e) {
        throw new IllegalStateException(....);
    }
}


// 负载均衡策略 
负载均衡策略是基于 Balance  

Nacos_ServerList.png

3.4 集群的处理

Nacos 集群使用

Nacos 的集群使用比较简单 , 只需要在 /conf/cluster.conf 中配置对应的服务信息即可>>>>


#it is ip
#example
127.0.0.1:8848
127.0.0.1:8849
127.0.0.1:8850

Nacos 集群源码跟踪

来看一下源码层面 , 这个逻辑是怎么处理的 ?

核心处理类在 com.alibaba.nacos.core.cluster


// Step 1 : 获取配置的方式
C- EnvUtil 
public static String getClusterConfFilePath() {
	return Paths.get(getNacosHome(), "conf", "cluster.conf").toString();
}    

// 读取 Cluster 配置
public static List<String> readClusterConf() throws IOException {
    try (Reader reader = new InputStreamReader(new FileInputStream(new File(getClusterConfFilePath())),
                StandardCharsets.UTF_8)) {
        return analyzeClusterConf(reader);
    } catch (FileNotFoundException ignore) {
        List<String> tmp = new ArrayList<>();
        String clusters = EnvUtil.getMemberList();
        if (StringUtils.isNotBlank(clusters)) {
            String[] details = clusters.split(",");
            for (String item : details) {
                tmp.add(item.trim());
            }
        }
        return tmp;
    }
}


// Step 2 : Cluster 的使用 
AbstractMemberLookup
    
// 主要使用集中在 ServerManager 中
C- ServerManager 
	F- ServerMemberManager memberManager;  

C- ServerMemberManager : Nacos中的集群节点管理
	M- init : 集群节点管理器初始化
	M- getSelf : 获取本地节点信息
	M- getmemberaddressinfo : 获取正常成员节点的地址信息
	M- allMembers : 获取集群成员节点的列表
	M- update : 更新目标节点信息
	M- isUnHealth : 目标节点是否健康
	M- initAndStartLookup : 初始化寻址模式

// TODO : 其他方法就省略了 , 后期准备进行相关的性能分析 , 集群的源码梳理预计放在那一部分分析

总结

这篇文章又是一篇更偏向于应用的文章 , 源码深入的较少 , 更重要的原因是因为 Nacos 的源码分层更清楚 , 结构清晰 , 不需要太负载的深入.

另外 , Nacos 2.0 也在发布中 , 看文档采用了 Socket 长连接的方式 , 后续如果有机会 , 对比一下2者的区别看看.

附录

# 附录一 : 手动调用 Server

package com.alibaba.nacos.discovery.service;

import com.alibaba.nacos.api.NacosFactory;
import com.alibaba.nacos.api.config.ConfigService;
import com.alibaba.nacos.api.exception.NacosException;
import com.alibaba.nacos.api.naming.NamingService;
import com.alibaba.nacos.api.naming.pojo.Cluster;
import com.alibaba.nacos.api.naming.pojo.Instance;
import com.alibaba.nacos.api.naming.pojo.Service;
import com.alibaba.nacos.api.naming.pojo.healthcheck.AbstractHealthChecker;
import netscape.javascript.JSObject;
import org.slf4j.Logger;
import org.slf4j.LoggerFactory;
import org.springframework.beans.factory.annotation.Value;
import org.springframework.boot.ApplicationArguments;
import org.springframework.boot.ApplicationRunner;
import org.springframework.stereotype.Component;

import java.util.LinkedList;
import java.util.List;
import java.util.Map;
import java.util.Properties;

/**
 * @Classname NacosClientService
 * @Description TODO
 * @Date 2021/5/26
 * @Created by zengzg
 */
@Component
public class NacosClientNodesService implements ApplicationRunner {

    private Logger logger = LoggerFactory.getLogger(this.getClass());

    private NamingService namingService;

    @Value("${spring.cloud.nacos.config.server-addr}")
    private String serverAddr;

    @Override
    public void run(ApplicationArguments args) throws Exception {
        Properties properties = new Properties();
        properties.put("serverAddr", serverAddr);
        namingService = NacosFactory.createNamingService(properties);
    }

    /**
     * 获取 Nacos Config
     * 参数格式
     * {
     *     "instanceId": "192.168.0.97#9083#DEFAULT#DEFAULT_GROUP@@nacos-user-server",
     *      "ip": "192.168.0.97",
     *      "port": 9083,
     *      "weight": 1, 可以通过权重决定使用的 Server
     *      "healthy": true,
     *      "enabled": true,
     *      "ephemeral": true,
     *      "clusterName": "DEFAULT",
     *      "serviceName": "DEFAULT_GROUP@@nacos-user-server",
     *      "metadata": {
     *           "preserved.register.source": "SPRING_CLOUD"
     *      },
     *      "ipDeleteTimeout": 30000,
     *      "instanceHeartBeatInterval": 5000,
     *      "instanceHeartBeatTimeOut": 15000
     * }
     *
     * @param serviceName
     * @return
     */
    public List<Instance> get(String serviceName) {
        List<Instance> content = new LinkedList<Instance>();
        try {
            content = namingService.getAllInstances(serviceName);
            logger.info("------> 获取 Config serviceName [{}]  <-------", serviceName);
        } catch (NacosException e) {
            logger.error("E----> error :{} -- content :{}", e.getClass(), e.getMessage());
            e.printStackTrace();
        }

        return content;


    }

    /**
     * 创建 Nacos Config
     *
     * @param serviceName
     * @param ip
     * @param port
     */
    public void createOrUpdate(String serviceName, String ip, Integer port) {
        try {
            logger.info("------> 创建 Config GroupID [{}] -- DataID [{}] Success ,The value :[{}] <-------", serviceName, ip, port);
            namingService.registerInstance(serviceName, ip, port, "TEST1");
        } catch (NacosException e) {
            logger.error("E----> error :{} -- content :{}", e.getClass(), e.getMessage());
            e.printStackTrace();
        }
    }


    /**
     * 移除 Nacos Config
     *
     * @param serviceName
     * @param ip
     */
    public void delete(String serviceName, String ip, Integer port) {
        try {
            namingService.deregisterInstance(serviceName, ip, port, "DEFAULT");
            logger.info("------> 删除 Config GroupID [{}] -- DataID [{}] Success  <-------", serviceName, ip);
        } catch (NacosException e) {
            logger.error("E----> error :{} -- content :{}", e.getClass(), e.getMessage());
            e.printStackTrace();
        }
    }
}



# 附录二 : 手动调用 Config

public class NacosClientConfigService implements ApplicationRunner {

    private Logger logger = LoggerFactory.getLogger(this.getClass());

    private ConfigService configService;

    @Value("${spring.cloud.nacos.config.server-addr}")
    private String serverAddr;

    @Override
    public void run(ApplicationArguments args) throws Exception {
        Properties properties = new Properties();
        properties.put("serverAddr", serverAddr);
        configService = NacosFactory.createConfigService(properties);
    }


    /**
     * 获取 Nacos Config
     *
     * @param dataId
     * @param groupId
     * @return
     */
    public String get(String dataId, String groupId) {
        String content = "";
        try {
            content = configService.getConfig(dataId, groupId, 5000);
            logger.info("------> 获取 Config GroupID [{}] -- DataID [{}] Success ,The value :[{}] <-------", dataId, groupId, content);

            configService.addListener(dataId, groupId, new ConfigListener());

        } catch (NacosException e) {
            logger.error("E----> error :{} -- content :{}", e.getClass(), e.getMessage());
            e.printStackTrace();
        }

        return content;


    }

    /**
     * 创建 Nacos Config
     *
     * @param dataId
     * @param groupId
     * @param content
     */
    public void createOrUpdate(String dataId, String groupId, String content) {
        try {
            logger.info("------> 创建 Config GroupID [{}] -- DataID [{}] Success ,The value :[{}] <-------", dataId, groupId, content);
            configService.publishConfig(dataId, groupId, content);
        } catch (NacosException e) {
            logger.error("E----> error :{} -- content :{}", e.getClass(), e.getMessage());
            e.printStackTrace();
        }
    }


    /**
     * 移除 Nacos Config
     *
     * @param dataId
     * @param groupId
     */
    public void delete(String dataId, String groupId) {
        try {
            configService.removeConfig(dataId, groupId);
            logger.info("------> 删除 Config GroupID [{}] -- DataID [{}] Success  <-------", dataId, groupId);

            configService.removeListener(dataId, groupId, null);

        } catch (NacosException e) {
            logger.error("E----> error :{} -- content :{}", e.getClass(), e.getMessage());
            e.printStackTrace();
        }
    }


}


# 附录三 : 使用NacosInjected

可以通过 的

<!-- 使用 Nacos Inject -->
<dependency>
    <groupId>com.alibaba.boot</groupId>
    <artifactId>nacos-config-spring-boot-starter</artifactId>
    <version>0.2.7</version>
</dependency>
<dependency>
    <groupId>com.alibaba.boot</groupId>
    <artifactId>nacos-discovery-spring-boot-starter</artifactId>
    <version>0.2.7</version>
</dependency>


@NacosInjected
private ConfigService configService;

    @NacosInjected
    private NamingService namingService;

# 附录四 : Naocs 官方架构图 (搬运)

这里是纯搬运 , 可以看官方文档 @ nacos.io/zh-cn/docs/…

功能图 : image.png

  • 服务管理:实现服务CRUD,域名CRUD,服务健康状态检查,服务权重管理等功能
  • 配置管理:实现配置管CRUD,版本管理,灰度管理,监听管理,推送轨迹,聚合数据等功能
  • 元数据管理:提供元数据CURD 和打标能力
  • 插件机制:实现三个模块可分可合能力,实现扩展点SPI机制
  • 事件机制:实现异步化事件通知,sdk数据变化异步通知等逻辑
  • 日志模块:管理日志分类,日志级别,日志可移植性(尤其避免冲突),日志格式,异常码+帮助文档
  • 回调机制:sdk通知数据,通过统一的模式回调用户处理。接口和数据结构需要具备可扩展性
  • 寻址模式:解决ip,域名,nameserver、广播等多种寻址模式,需要可扩展
  • 推送通道:解决server与存储、server间、server与sdk间推送性能问题
  • 容量管理:管理每个租户,分组下的容量,防止存储被写爆,影响服务可用性
  • 流量管理:按照租户,分组等多个维度对请求频率,长链接个数,报文大小,请求流控进行控制
  • 缓存机制:容灾目录,本地缓存,server缓存机制。容灾目录使用需要工具
  • 启动模式:按照单机模式,配置模式,服务模式,dns模式,或者all模式,启动不同的程序+UI
  • 一致性协议:解决不同数据,不同一致性要求情况下,不同一致性机制
  • 存储模块:解决数据持久化、非持久化存储,解决数据分片问题
  • Nameserver:解决namespace到clusterid的路由问题,解决用户环境与nacos物理环境映射问题
  • CMDB:解决元数据存储,与三方cmdb系统对接问题,解决应用,人,资源关系
  • Metrics:暴露标准metrics数据,方便与三方监控系统打通
  • Trace:暴露标准trace,方便与SLA系统打通,日志白平化,推送轨迹等能力,并且可以和计量计费系统打通
  • 接入管理:相当于阿里云开通服务,分配身份、容量、权限过程
  • 用户管理:解决用户管理,登录,sso等问题
  • 权限管理:解决身份识别,访问控制,角色管理等问题
  • 审计系统:扩展接口方便与不同公司审计系统打通
  • 通知系统:核心数据变更,或者操作,方便通过SMS系统打通,通知到对应人数据变更
  • OpenAPI:暴露标准Rest风格HTTP接口,简单易用,方便多语言集成
  • Console:易用控制台,做服务管理、配置管理等操作
  • SDK:多语言sdk
  • Agent:dns-f类似模式,或者与mesh等方案集成
  • CLI:命令行对产品进行轻量化管理,像git一样好用

领域模型 :

image.png

SDK 类图 :

image.png