一文带大家彻底搞懂Hystrix!

497 阅读8分钟

前言?

  1. Netflix Hystrix断路器是什么?

Netflix Hystrix是SOA/微服务架构中提供服务隔离、熔断、降级机制的工具/框架。Netflix Hystrix是断路器的一种实现,用于高微服务架构的可用性,是防止服务出现雪崩的利器。

  1. 为什么需要断路器

在分布式架构中,一个应用依赖多个服务是非常常见的,如果其中一个依赖由于延迟过高发生阻塞,调用该依赖服务的线程就会阻塞,如果相关业务的QPS较高,就可能产生大量阻塞,从而导致该应用/服务由于服务器资源被耗尽而拖垮。

另外,故障也会在应用之间传递,如果故障服务的上游依赖较多,可能会引起服务的雪崩效应。就跟数据瘫痪,会引起依赖该数据库的应用瘫痪是一样的道理。

当一个应用依赖多个外部服务,一切都正常的情况下,如下图:

如果其中一个依赖发生延迟,当前请求就会被阻塞

出现这种情况后,如果没有应对措施,后续的请求也会被持续阻塞

每个请求都占用了系统的CPU、内存、网络等资源,如果该应用的QPS较高,那么该应用所以的服务资源会被快速消耗完毕,直至应用死掉。如果这个出问题的依赖(Dependency I),不止这一个应用,亦或是受影响的应用上层也有更多的依赖,那就会带来我们前面所提到的服务雪崩效应。 所以,为了应对以上问题,就需要有支持服务隔离、熔断等操作的工具。

Hystrix 简介

  1. Hystrix具备哪些能力/优点?

    在通过网络依赖服务出现高延迟或者失败时,为系统提供保护和控制 可以进行快速失败,缩短延迟等待时间和快速恢复:当异常的依赖回复正常后,失败的请求所占用的线程会被快速清理,不需要额外等待 提供失败回退(Fallback)和相对优雅的服务降级机制 提供有效的服务容错监控、报警和运维控制手段

  2. Hystrix 如何解决级联故障/防止服务雪崩?

  • Hystrix将请求的逻辑进行封装,相关逻辑会在独立的线程中执行

  • Hystrix有自动超时策略,如果外部请求超过阈值,Hystrix会以超时来处理

  • Hystrix会为每个依赖维护一个线程池,当线程满载,不会进行线程排队,会直接终止操作

  • Hystrix有熔断机制: 在依赖服务失效比例超过阈值时,手动或者自动地切断服务一段时间 所以,当引入了Hystrix之后,当出现某个依赖高延迟的时候

Hystrix 工作原理

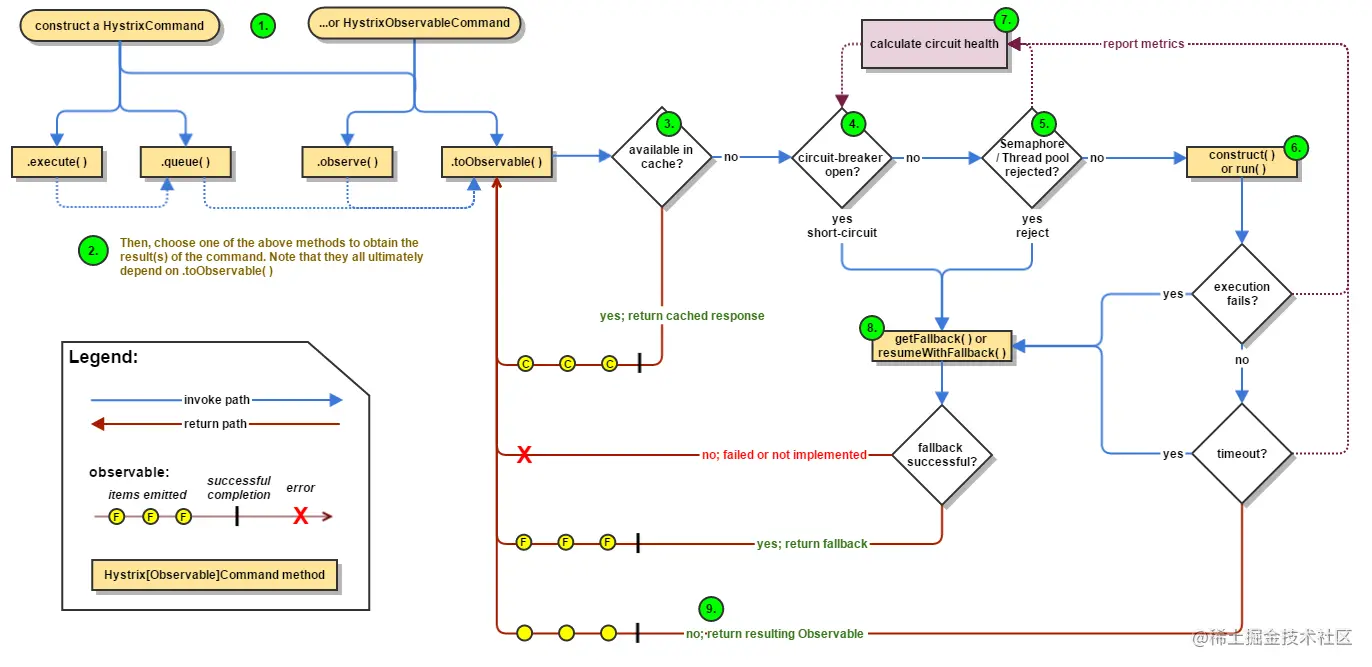
  1. Hystrix工作流

  1. 创建HystrixCommand 或者 HystrixObservableCommand 对象
  2. 执行命令execute()、queue()、observe()、toObservable()
  3. 如果请求结果缓存这个特性被启用,并且缓存命中,则缓存的回应会立即通过一个Observable对象的形式返回
  4. 检查熔断器状态,确定请求线路是否是开路,如果请求线路是开路,Hystrix将不会执行这个命令,而是直接执行getFallback
  5. 如果和当前需要执行的命令相关联的线程池和请求队列,Hystrix将不会执行这个命令,而是直接执行getFallback
  6. 执行HystrixCommand.run()或HystrixObservableCommand.construct(),如果这两个方法执行超时或者执行失败,则执行getFallback()
  7. Hystrix 会将请求成功,失败,被拒绝或超时信息报告给熔断器,熔断器维护一些用于统计数据用的计数器。这些计数器产生的统计数据使得熔断器在特定的时刻,能短路某个依赖服务的后续请求,直到恢复期结束,若恢复期结束根据统计数据熔断器判定线路仍然未恢复健康,熔断器会再次关闭线路。
  8. 依赖隔离Hystrix采用舱壁隔离模式隔离相互之间的依赖关系,并限制对其中任何一个的并发访问。

可能会有人有疑问,为什么不依赖于HTTP Client去做容错保护(快速失败、熔断等),而是在访问依赖之外通过线程&线程池隔离的方式做这个断路器(Hystrix)`

主要是以下几个方面:

  • 不同的依赖执行的频率不同,需要分开来对待
  • 不同的依赖可能需要不同的Client的工具/协议来访问,比如我们可能用HTTP Client,可能用Thrift Client。
  • Client在执行的过程中也可能会出现非网络异常,这些都应该被隔离
  • Client的变化会引起断路器的变化

SpringCloud:Ribbon + Hystrix应用

  1. 项目中引入Hystrix

修改pom.xml,引入Spring Cloud Netflix Hystrix

  <dependency>
            <groupId>org.springframework.cloud</groupId>
            <artifactId>spring-cloud-starter-netflix-hystrix</artifactId>
  </dependency>
  1. 配置Hystrix启动类

修改启动类Application.java,增加@EnableHystrix注解开启Hystrix

@EnableHystrix
@EnableDiscoveryClient
@SpringBootApplication
public class Application {

    public static void main(String[] args) {
        SpringApplication.run(Application.class, args);
    }

    @Bean
    @LoadBalanced
    public RestTemplate restTemplate() {
        return new RestTemplate();
    }
}
  1. 断路处理实现

修改TestService.java,增加断路器功能

  • 在index方法上增加注解 @HystrixCommand并通过fallbackMethod参数指定断路后执行的方法
  • 定义断路处理方法,返回服务/操作断路后的提示
@Service
public class TestService {

    @Autowired
    private RestTemplate restTemplate;

    @HystrixCommand(fallbackMethod = "indexError")
    public Object index() {
        return restTemplate.getForObject("http://testservice"String.class);
    }

    public Object plus(int numA, int numB) {
        String url = String.format("http://testservice/plus?numA=%s&numB=%s", numA, numB);
        return restTemplate.getForObject(url, String.class);
    }

    public Object indexError() {
        return "{\"code\": 999,\"message\": \"服务断路\"}";
    }
}
  1. 断路处理测试

启动 Application 项目, 访问:http://localhost:8604/ti ,将看到

{
  "code": 0,
  "message": "hello",
  "content": null,
  "serviceName": "testservice",
  "host": "localhost:8602"
}

关闭testservice,然后再访问 http://localhost:8604/ti ,将看到

{
  "code": 999,
  "message""服务断路"
}

至此完成Ribbon+Hystrix的熔断。

SpringCloud:Feign + Hystrix应用

  1. 开启Hystrix 修改application.yml,开启Hystrix
feign:
  hystrix:
    enabled: true
  1. 断路处理实现

新建 TestServiceHystrix.java作为TestService的断路处理实现


@Component
public class TestServiceHystrix implements TestService {

    @Override
    public String indexService() {
        return "{\"code\": 999,\"message\": \"服务断路\"}";
    }

    @Override
    public Result plusService(int numA, int numB) {
        Result result = new Result();
        result.setCode(999);
        result.setMessage("服务断路");
        return new Result();
    }

    @Override
    public Result plusabService(Plus plus) {
        Result result = new Result();
        result.setCode(999);
        result.setMessage("服务断路");
        return new Result();
    }

    @Override
    public Result plus2Service(Plus plus) {
        Result result = new Result();
        result.setCode(999);
        result.setMessage("服务断路");
        return new Result();
    }
}
  1. 修改TestService,指定fallback类
@FeignClient(value = "testservice", fallback = TestServiceHystrix.class)
public interface TestService {

    @RequestMapping(value = "/", method = RequestMethod.GET)
    String indexService();

    @RequestMapping(value = "/plus", method = RequestMethod.GET)
    Result plusService(@RequestParam(name = "numA") int numA, @RequestParam(name = "numB") int numB);

    @RequestMapping(value = "/plus", method = RequestMethod.POST, consumes = "application/json")
    Result plusabService(Plus plus);

    @RequestMapping(value = "/plus2", method = RequestMethod.POST)
    Result plus2Service(@RequestBody Plus plus);

}
  1. 启动 feign Application 项目
  • 访问:http://localhost:8605/ti ,将看到
{
  "code": 0,
  "message": "hello",
  "content": null,
  "serviceName": "testservice",
  "host": "localhost:8602"
}
  • 关闭testservice,然后再访问 http://localhost:8605/ti ,将看到
{
  "code": 999,
  "message""服务断路"
}

至此完成Feign+Hystrix的熔断。

结束

qq群:869215239 搜索: coding途中 关注公众号!