Golang-map源码分析 | Go主题月

485 阅读7分钟

以下源码分析基于go1.14.13版本

一、Map底层原理

Golang的Map数据结构底层原理是哈希桶,解决冲突Hash的冲突使用的是开散列,也就是将具有相同关键码的元素用单链表连接起来

哈希桶的原理:哈希桶使用顺序表来存放Key链表的头结点,每一个Key有对应的链表。

如有以下数字[1,6,8,11,13,14],hash(key)=value%5,存储在hash表如下图:

image.png

而Golang定义的哈希桶又有不同,我们在源码分析中会继续进行讲解

二、举个小栗子

该例子就是对map进行初始化、插入、查询、遍历、删除等简单操作

func main() {
	// 创建
	var str,strLen map[int]string
	str = make(map[int]string)
	strLen = make(map[int]string,10)
	// 插入
	str[0] = "zero"
	str[1] = "one"
	str[2] = "twe"
	str[3] = "three"
	strLen[100]="100"
	fmt.Println(strLen)
	// 查询
	value, ok := str[3]
	fmt.Println("Query:",value, ok)
	// 遍历
	for value,ok :=range str{
		fmt.Println("QueryAll:",value,ok)
	}
	// 删除
	delete(str,0)
	fmt.Println(str)
}

看汇编代码,对应链接的源码接口(也即CALL命令后runtime.XXX)

# 注:只截取部分关键汇编代码
go tool compile -N -l -S maptest.go  
		# str = make(map[int]string)
        0x004b 00075 (maptest.go:14)    CALL    runtime.makemap_small(SB)
        #strLen = make(map[int]string,10)
        0x0076 00118 (maptest.go:15)    CALL    runtime.makemap(SB)
        # str[0] = "zero" 插入/更新
        0x01f3 00499 (maptest.go:21)    CALL    runtime.mapassign_fast64(SB)
        # value, ok := str[3]  查找
        0x02d4 00724 (maptest.go:24)    CALL    runtime.mapaccess2_fast64(SB)
        # delete(str,0) 删除
        0x0665 01637 (maptest.go:31)    CALL    runtime.mapdelete_fast64(SB)

三、源码分析

1、Map结构体
// A header for a Go map.
type hmap struct {
	count     int // map的大小,len()返回这个值
	flags     uint8 // map的标记,hashWriting当前状态是否是正在写的情况。
	B         uint8  // 最多有2^B个桶
	noverflow uint16 // approximate number of overflow buckets; see incrnoverflow for details
	hash0     uint32 // 计算key哈希值的随机值,保证一个key在不同map中存放的位置是随机的
	buckets    unsafe.Pointer // 当前哈希桶有 2^B个数组
	// 内存扩展的时候使用。指向旧哈希桶首地址
    // 一半大小的之前的bucket数组,只有在growing过程中是非 nil
	oldbuckets unsafe.Pointer 
	nevacuate  uintptr        
	// 当 key 和 value 都可以 inline(无指针) 的时候,就会用这个字段
	extra *mapextra 
}

// 一个桶的描述
type bmap struct {
    // bucketCnt=8  表示一个桶里面可以存放8个key-Value值。 tophash指的是key对应的hash值的高8位
	tophash [bucketCnt]uint8
}

一个map的哈希桶数据结构如下。可以看到与普通的hash桶不一样的是,桶链里面的溢出桶(overflow)可以装固定大小的K-V值。且桶的大小是2的B次方,B值是由申请的map大小值和后续的扩容决定的。

image.png

2、初始化

初始化分2种情况

  • make的时候不指定map的size。如:make(map[int]int) 创建map时,当没有指定size大小或size为0时,不会创建哈希桶,会在插入元素时创建,避免只申请不使用导致的效率和内存浪费

  • make的时候指定map的size。如:make(map[int]int,100)

    这个时候会按照提供的元素个数,找一个可以放得下这么多元素的 B 值,也就是确定bucket的个数。bucket的大小是2的整数(B)次幂,按照前人总结哈希桶大小约= size/ 6.5

// 没有指定map的大小,初始化一个hmap结构体,返回一个hmap类型
func makemap_small() *hmap {
	h := new(hmap)
	h.hash0 = fastrand() // 生成一个哈希种子
	return h
}

// make(map[int]int,10) 指定size的大小。这里的hint即是10
func makemap(t *maptype, hint int, h *hmap) *hmap {
	mem, overflow := math.MulUintptr(uintptr(hint), t.bucket.size)
	if overflow || mem > maxAlloc {
		hint = 0
	}

	// 初始化hmap
	if h == nil {
		h = new(hmap)
	}
	h.hash0 = fastrand() // 生成一个哈希种子

    // 找到一个满足的B值,也就是确定桶bucket的个数
	B := uint8(0)
	for overLoadFactor(hint, B) {
		B++
	}
	h.B = B

	// 分配初始的 hash table
	if h.B != 0 {
		var nextOverflow *bmap
		h.buckets, nextOverflow = makeBucketArray(t, h.B, nil)
		if nextOverflow != nil {
			h.extra = new(mapextra)
			h.extra.nextOverflow = nextOverflow
		}
	}

	return h
}
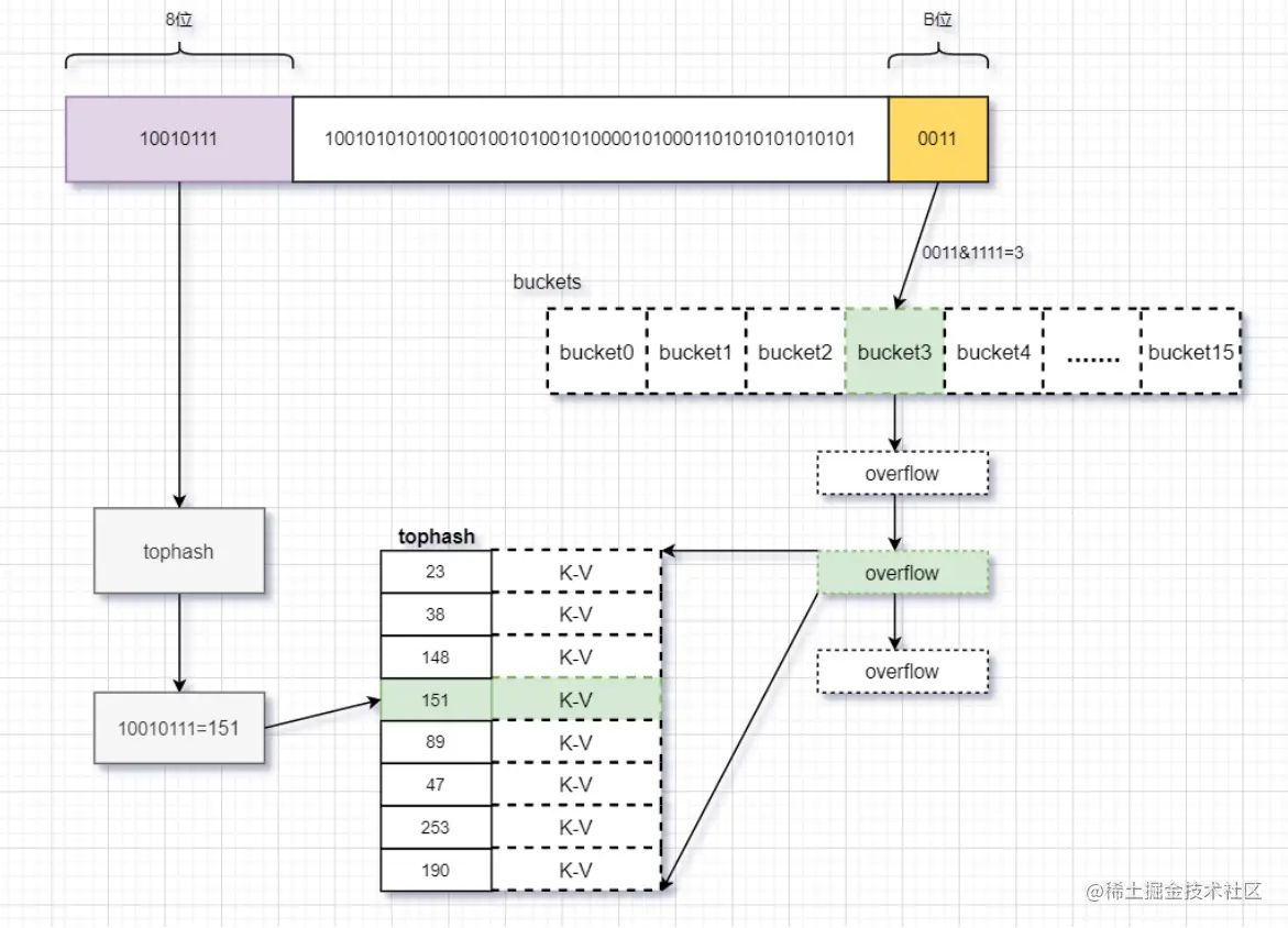
3、查找

查找流程:我们暂且B值设为4,则共有2^4=16个bucket。

  • 计算key对应的hash值

  • 取hash值的后4(B)位,这个值指定目标值所在的bucket的位置(共16个)

  • 取hash值的前8位,这个值指定的是目标值在某个overflow的哪个格子(共8个)

  • 找到确定位置,返回Key值对应的Value值。

    具体流程如下图:

image.png

// 查询Key对应的value值
func mapaccess2(t *maptype, h *hmap, key unsafe.Pointer) (unsafe.Pointer, bool) {
	....
	// map为空,或者元素数=0,直接返回未找到
	if h == nil || h.count == 0 {
		if t.hashMightPanic() {
			t.hasher(key, 0) 
		}
		return unsafe.Pointer(&zeroVal[0]), false
	}
	// 当前Map正在写,不能进行操作。只用一个flag来表示状态。并发不安全
	if h.flags&hashWriting != 0 {
		throw("concurrent map read and map write")
	}
	hash := t.hasher(key, uintptr(h.hash0)) // 计算hash值
	m := bucketMask(h.B) // 若B=4,m=1111
	// hash&m 的意思就是取hash的后m位 决定是在哪个桶。B指的是内存的位置
	b := (*bmap)(unsafe.Pointer(uintptr(h.buckets) + (hash&m)*uintptr(t.bucketsize))) 
	if c := h.oldbuckets; c != nil {
		if !h.sameSizeGrow() {
			// There used to be half as many buckets; mask down one more power of two.
			m >>= 1
		}
		oldb := (*bmap)(unsafe.Pointer(uintptr(c) + (hash&m)*uintptr(t.bucketsize)))
		if !evacuated(oldb) {
			b = oldb
		}
	}
	// 取出key对应的hash值的前8位 前8位确定桶中格子的位置
	top := tophash(hash)
bucketloop:
	for ; b != nil; b = b.overflow(t) { // 遍历对应桶的桶链
		for i := uintptr(0); i < bucketCnt; i++ { //循环桶的每个格子
			if b.tophash[i] != top { // 对比hash值是否匹配
				if b.tophash[i] == emptyRest {
					break bucketloop
				}
				continue
			}
            // 可能找到了对应的key值
            // key对应的内存位置
			k := add(unsafe.Pointer(b), dataOffset+i*uintptr(t.keysize))
			if t.indirectkey() {
				k = *((*unsafe.Pointer)(k))
			}
			if t.key.equal(key, k) { // 最终要比较K值是否全部一致
				// 取出对应的value值
				e := add(unsafe.Pointer(b), dataOffset+bucketCnt*uintptr(t.keysize)+i*uintptr(t.elemsize))
				if t.indirectelem() {
					e = *((*unsafe.Pointer)(e))
				}
                // 找到,返回对应的value值,和true
				return e, true
			}
		}
	}
	// 没找到,返回对应的类型的0值,和false
	return unsafe.Pointer(&zeroVal[0]), false
}
4、插入(更新)

理解了查询的流程,插入的流程很类似了。

插入流程:

  • 计算key的hash值,并使用后B位计算属于哪个bucket

  • 若当前空为空桶,则创建一个bucket;bucket不够,扩展bucket

  • 遍历对应bucket的桶链,使用高8位hash看该key值是否存在,若存在,则进行更新操作

  • 若不存在,则找到空位进行插入

  • 若已有的bucket没有找到空位,则创建新的bucket进行存储

  • 期间若达到hash扩展的条件,则进行hash扩张,再进行插入

    注意插入函数只将KEY的值插入,返回存储value值对应的内存地址。汇编来进行将value值存储在对应的内存空间。

    如下图可以表示插入的流程:

image.png

// 插入(更新)
func mapassign(t *maptype, h *hmap, key unsafe.Pointer) unsafe.Pointer {
	if h == nil {
		panic(plainError("assignment to entry in nil map"))
	}
	....
	// 如果map正在写,则报错
	if h.flags&hashWriting != 0 {
		throw("concurrent map writes")
	}
	// 计算key的hash值
	hash := t.hasher(key, uintptr(h.hash0))

	// 设置当前map的状态为hashWriting
	h.flags ^= hashWriting
	// 若当前桶为空,则创建
	if h.buckets == nil {
		// 分配第一个桶
		h.buckets = newobject(t.bucket) // newarray(t.bucket, 1)
	}

again:
	// 根据后B位计算属于哪个桶
	bucket := hash & bucketMask(h.B)
	if h.growing() {
		growWork(t, h, bucket)
	}
	// 找到对应桶存储的内存位置
	b := (*bmap)(unsafe.Pointer(uintptr(h.buckets) + bucket*uintptr(t.bucketsize)))
	// 取出key对应的高8位hash值
	top := tophash(hash)
	// 空闲位置
	var inserti *uint8
	var insertk unsafe.Pointer
	var elem unsafe.Pointer
bucketloop:
	// 遍历桶链 注意不是哈希桶
	for {
		// 遍历一个桶内元素,一个桶最多装8个k-v
		for i := uintptr(0); i < bucketCnt; i++ {
			// 若该key对应的hash值不是存储的hash值
			if b.tophash[i] != top {
				// 找到一个空的格子
				if isEmpty(b.tophash[i]) && inserti == nil {
					// 如果这个槽位没有被占,说明可以往这里塞 key 和 value
					inserti = &b.tophash[i] // inserti指的是桶内第几个格子
					insertk = add(unsafe.Pointer(b), dataOffset+i*uintptr(t.keysize)) // key的地址
					elem = add(unsafe.Pointer(b), dataOffset+bucketCnt*uintptr(t.keysize)+i*uintptr(t.elemsize)) // value的地址
				}
				if b.tophash[i] == emptyRest {
					break bucketloop
				}
				continue
			}
			// 该key可能已经存在 取出已存在的key
			k := add(unsafe.Pointer(b), dataOffset+i*uintptr(t.keysize))
			if t.indirectkey() {
				k = *((*unsafe.Pointer)(k))
			}
			// 全部的key值对比,若不相等则说明这key不存在
			if !t.key.equal(key, k) {
				continue
			}
			// already have a mapping for key. Update it.
			// key确实存在
			if t.needkeyupdate() {
				typedmemmove(t.key, k, key)
			}
			// value值的地址,插入value值由编译器来执行
			elem = add(unsafe.Pointer(b), dataOffset+bucketCnt*uintptr(t.keysize)+i*uintptr(t.elemsize))
			// 结束
			goto done
		}
		// bucket 的 8 个槽没有满足条件的能插入或者能更新的,去overflow里继续找
		ovf := b.overflow(t)
		if ovf == nil {
			break
		}
		// 赋值为链表的下一个元素,继续循环
		b = ovf
	}

	// 没有找到 key,分配新的空间
    // 如果触及内存扩张的条件,进行hash表的扩张。
    // 1、bucket不够,导致overflow过大,查找效率低
    // 2、overflow过大
	if !h.growing() && (overLoadFactor(h.count+1, h.B) || tooManyOverflowBuckets(h.noverflow, h.B)) {
		hashGrow(t, h)
		// hashGrow 的时候会把当前的 bucket 放到 oldbucket 里
		// 但还没有开始分配新的 bucket,所以需要到 again 重试一次
		// 重试的时候在 growWork 里会把这个 key 的 bucket 优先分配好
		goto again 
	}
	// 前面在桶里找的时候,没有找到能塞这个 tophash 的位置
	// 说明当前所有 buckets 都是满的,分配一个新的 bucket
	if inserti == nil {
		newb := h.newoverflow(t, b)
		inserti = &newb.tophash[0]
		insertk = add(unsafe.Pointer(newb), dataOffset)
		elem = add(insertk, bucketCnt*uintptr(t.keysize))
	}

	// 插入key
	if t.indirectkey() {
		kmem := newobject(t.key)
		*(*unsafe.Pointer)(insertk) = kmem
		insertk = kmem
	}
	// 插入key
	if t.indirectelem() {
		vmem := newobject(t.elem)
		*(*unsafe.Pointer)(elem) = vmem
	}
	typedmemmove(t.key, insertk, key)
	*inserti = top
	// map的个数++
	h.count++

done:
	if h.flags&hashWriting == 0 {
		throw("concurrent map writes")
	}
	h.flags &^= hashWriting
	if t.indirectelem() {
		elem = *((*unsafe.Pointer)(elem))
	}
	// 注意这里返回的是k对应的value存储的内存的位置
	// 这里把key放在内存,什么时候放value呢,这里交给编译器来存储
	return elem
}

5、删除

删除流程:

  • 计算key对应的hash值
  • 取hash值的后4(B)位,这个值指定目标值所在的bucket的位置(共16个)
  • 取hash值的前8位,这个值指定的是目标值在某个overflow的哪个格子(共8个)
  • 找到确定位置。若key值是指针,则置空;否则
// 删除某个key对应的值
func mapdelete(t *maptype, h *hmap, key unsafe.Pointer) {
    ....
	if h == nil || h.count == 0 {
		if t.hashMightPanic() {
			t.hasher(key, 0) 
		}
		return
	}
	if h.flags&hashWriting != 0 {
		throw("concurrent map writes")
	}
	// 计算hash值
	hash := t.hasher(key, uintptr(h.hash0))

	h.flags ^= hashWriting
	// 计算在哪个桶
	bucket := hash & bucketMask(h.B)
	if h.growing() {
		growWork(t, h, bucket)
	}
	// 找到对应桶的内存位置
	b := (*bmap)(add(h.buckets, bucket*uintptr(t.bucketsize)))
	bOrig := b
	// key对应hash的高8位
	top := tophash(hash)
search:
	for ; b != nil; b = b.overflow(t) { // 桶链遍历
		for i := uintptr(0); i < bucketCnt; i++ { // 桶里面的8个格子遍历
			if b.tophash[i] != top {
				if b.tophash[i] == emptyRest {
					break search
				}
				continue
			}
			// 找到key的内存地址
			k := add(unsafe.Pointer(b), dataOffset+i*uintptr(t.keysize))
			k2 := k
			if t.indirectkey() {
				k2 = *((*unsafe.Pointer)(k2))
			}
			// 具体指比较
			if !t.key.equal(key, k2) {
				continue
			}
			// Only clear key if there are pointers in it.
			// 如果 key 中是指针,那么清空 key 的内容
			if t.indirectkey() {
				*(*unsafe.Pointer)(k) = nil
			} else if t.key.ptrdata != 0 { // 否则置为对应类型的0值
				memclrHasPointers(k, t.key.size)
			}
			// 计算value的内存地址
			e := add(unsafe.Pointer(b), dataOffset+bucketCnt*uintptr(t.keysize)+i*uintptr(t.elemsize))
			if t.indirectelem() {
				*(*unsafe.Pointer)(e) = nil
			} else if t.elem.ptrdata != 0 {
				memclrHasPointers(e, t.elem.size)
			} else {
				memclrNoHeapPointers(e, t.elem.size)
			}
			// 设某个对应的格子为空位置
			b.tophash[i] = emptyOne

			if i == bucketCnt-1 {
				if b.overflow(t) != nil && b.overflow(t).tophash[0] != emptyRest {
					goto notLast
				}
			} else {
				if b.tophash[i+1] != emptyRest {
					goto notLast
				}
			}
			for {
				b.tophash[i] = emptyRest
				if i == 0 {
					if b == bOrig {
						break // beginning of initial bucket, we're done.
					}
					// Find previous bucket, continue at its last entry.
					c := b
					for b = bOrig; b.overflow(t) != c; b = b.overflow(t) {
					}
					i = bucketCnt - 1
				} else {
					i--
				}
				if b.tophash[i] != emptyOne {
					break
				}
			}
		notLast:
			// 个数--
			h.count--
			break search
		}
	}

	if h.flags&hashWriting == 0 {
		throw("concurrent map writes")
	}
	h.flags &^= hashWriting
}
6、扩容

扩容发生在插入的mapassign中:

触发扩容的2种情况

1、几乎所有桶要满了,如果插入新元素,大概率挂在overflow上。也即平均每个bucket存储的键值对达到6.5个

解决办法增量扩容。将B+1,也就是扩张bucket 1倍

2、overflow的桶太多了

  • bucket 总数 < 2 ^ 15 时 overflow 的 bucket 总数 >= bucket 的总数,即认为overflow 的桶太多了

  • bucket 总数 >= 2 ^ 15 时 overflow 的 bucket >= 2 ^ 15 时,即认为溢出桶太多了。

因为我们对 map 一边插入,一边删除,会导致其中很多桶出现空洞,这样使得 bucket 使用率不高,值存储得比较稀疏。在查找时效率会下降。

解决办法等量扩容。通过移动 bucket 内容,使其倾向于紧密排列从而提高 bucket 利用率

func mapassign(t *maptype, h *hmap, key unsafe.Pointer) unsafe.Pointer {
    ....
	if !h.growing() && (overLoadFactor(h.count+1, h.B) || tooManyOverflowBuckets(h.noverflow, h.B)) {
		hashGrow(t, h)
		// hashGrow 的时候会把当前的 bucket 放到 oldbucket 里
		// 但还没有开始分配新的 bucket,所以需要到 again 重试一次
		// 重试的时候在 growWork 里会把这个 key 的 bucket 优先分配好
		goto again 
	}
    ....
}
// hash扩容
func hashGrow(t *maptype, h *hmap) {
	// 如果已经超过了 load factor 的阈值,那么需要对 map 进行扩容,即 B = B + 1,bucket 总数会变为原来的二倍
	// 如果还没到阈值,那么只需要保持相同数量的 bucket,横向拍平就行了
	bigger := uint8(1)
	if !overLoadFactor(h.count+1, h.B) {
		bigger = 0
		h.flags |= sameSizeGrow
	}
	oldbuckets := h.buckets
	newbuckets, nextOverflow := makeBucketArray(t, h.B+bigger, nil)

	flags := h.flags &^ (iterator | oldIterator)
	if h.flags&iterator != 0 {
		flags |= oldIterator
	}
	// 提交扩容结果
	h.B += bigger
	h.flags = flags
	h.oldbuckets = oldbuckets
	h.buckets = newbuckets
	h.nevacuate = 0
	h.noverflow = 0

	if h.extra != nil && h.extra.overflow != nil {
		// 把当前的 overflow 赋值给 oldoverflow
		if h.extra.oldoverflow != nil {
			throw("oldoverflow is not nil")
		}
		h.extra.oldoverflow = h.extra.overflow
		h.extra.overflow = nil
	}
	if nextOverflow != nil {
		if h.extra == nil {
			h.extra = new(mapextra)
		}
		h.extra.nextOverflow = nextOverflow
	}
}

下面详细说明2种扩容的方法:

1、增量扩容

  • oldbuckets指向当前的bucket

  • 开始扩容,B=B+1。

  • buckets指向新申请的bucket

  • 将老数据迁移到新指向的bucket

  • 删除oldbuckets指向的bucket

    场景如下:

    1) 触发增量扩张,只有一个bucket,且overflow装了7个元素(B=1)

image.png

2)扩张bucket。B=2,oldbuckets指向当前的bucket。buckets指向新申请的bucket

image.png

3)数据迁移。删除oldbuckets指向当前的bucket

image.png

2、等量扩容

也就是将松散的键值对重新排列一次,以使bucket的使用率更高,进而保证更快的存取。将空的格子放在一起

四、思考

1、是协程安全的吗?

不是,可以看到map的状态是以hmap的flag字段来标识,在并发状态情况下,该字段不会被保护。会出现读写错误甚至是死锁的情况。

解决办法:

加锁,每次读写操作都加锁。但次锁的粒度是整个maps

使用sync.map。这个库的map已经包含读写锁。使用于大量读、少量写

2、申请的是什么类型的内存

堆内存。删除掉map中的元素不会释放内存,删除操作仅仅将对应的tophash[i]设置为empty,并非释放内存。若要释放内存只能等待指针无引用后被系统GC。

五、引用