Flutter Web在美团外卖的实践

avatar
美团小编 @美团

一、背景

1.1 业务背景

美团外卖商家端业务形态

美团外卖商家端业务围绕数百万商家,在 PC 和 App 上分别提供了交易履约、运营、广告、营销等一系列功能,且经常有外投 H5 的场景(如外卖学院、商家社区、营销活动等)。在这种多形态的业务场景下,如何保障多端体验的一致性,以及如何提升多端迭代的效率,一直是商家端产研关注的重点。

1.1.1 保障多端体验一致性

由于端能力的不同,导致了业务在 App 和 Web 上存在较大的表现差异,例如:App 上自带动画转场,而在 Web 中的实现成本却较高,往往也就降级舍弃了这部分功能。此外,即使我们可利用公司内部的 Roo、MTDUI 等多端 UI 组件库来尽量抹平各端的 UI 差异,但由于组件库在各端的实现不尽相同,很难做到完美的一致性体验。

1.1.2 提升多端迭代效率

由于各端技术体系的不同,涉及多端的需求往往需要不同的开发、测试团队各自完成开发、联调、测试、上线等流程,占用资源巨大,在各团队不可并行支持的情况下,甚至可能导致整个业务交付周期被拉长。虽然 React Native、Flutter 等跨平台方案解决了一部分复用的问题,但显然在商家端业务场景下是远远不够的,我们的目标是要达到全平台(Android、iOS、PC、H5)复用,最大化地提升多端的迭代效率。

1.2 技术背景

1.2.1 Flutter 在美团外卖商家端的储备

MTFlutter 是美团外卖搭建起的公司级 Flutter 研发生态,它的架构图如下图所示:

MTFlutter 架构图

如图所示,MTFlutter 已涵盖研发、调试、测试、发布、线上运维及工程管理整套闭环,同时落地了动态化解决方案,支撑了公司多个业务发展。在大前端融合的趋势下,美团外卖商家端持续在探索更优的多端复用方案,通过 MTFlutter 生态的建设,目前 Flutter 技术栈已覆盖商家端 App 中 90%以上的业务,同时具备 Flutter 开发能力的同学也达到 90% 以上。因此,在有足够技术“储备”的前提下,我们能够基于 Flutter 做全平台(Android、iOS、PC、H5)复用的探索。

1.2.2 Flutter Web 的支持

2018 年 Google 首次公开 Flutter Web Beta 版,旨在进一步实现一份代码、多端运行的愿景。目前,Flutter Web 已被正式合入 Master,期间经过无数工程师的努力,Flutter Web 已能提供与 Flutter Natvie 较统一的交互行为和视觉体验。

Flutter Native VS Flutter Web

如上图可知,Flutter Web 与 Flutter Native 的整体架构相似,二者共用 Framework 层(绿色部分),提供了包括动画、手势、基础 Widget 类,以及大部分应用所需的 Material/Cupertino 主题 Widget 集合。区别在于:Flutter Web 重写了 dart:ui 层(黄色部分),利用 DOM、Canvas 对齐了 Flutter Native 的 UI 渲染能力,使得 Flutter 编写的 UI 能够在现代浏览器上正常展示。

此外,得益于 dart2js 这个早已成熟的工具,Dart 逻辑能够很容易的转换为 JavaScript,进而在 Web 中被正常运行。

二、面临的挑战

综上所述,我们选择基于 Flutter Web 探索跨端(App\PC\H5)解决方案,真正实现“Write Once & Run AnyWhere”。当然,面临挑战也是巨大的,主要体现在 Flutter 和 MTFlutter 现阶段对 Web 支持还不是很充足。

2.1 Flutter Web 现状

Google 官方目前对 Flutter Web 的工作主要还集中在 dart:ui(Web)的对齐,工程化和性能相关的事项做的还比较少,例如:

  • Flutter Web 构建产物较简陋,只是简单的输出 main.dart.js(1.1M,未 Gzip) 和 图片等静态资源,缺少 JS 拆包、文件 Hash、资源上传 CDN 等优化工作,极大影响了页面的加载性能。
  • 由于 Flutter Web 自身实现了一套页面滚动机制,页面滚动过程中,会频繁计算位置信息,引起滚动区域内容被重新创建,最终导致页面滚动性能较差。

2.2 MTFlutter 现状

虽然 MTFlutter 做了诸多 Flutter Native 层面的定制与优化,但在 Flutter Web 上的建设才刚起步,具体表现在:

  • MTFlutter 现有的基础依赖如:Request(请求封装)、Router(路由)、埋点、容器桥、前端监控,尚未支持在 Web 中的实现。
  • MTFlutter 已实现了完整的 Flutter Module 的打包发布流程,但并不支持 Web 的构建与部署。

三、整体设计

MTFlutter 架构图

上图为 MTFlutter + Web 架构图,由图可知 Flutter Web 页面要满足投产要求,还有大量的工作(上图黄色部分所示),主要包括:

  • 扩展基础依赖(如:Request、Router、埋点等)在 Web 侧的支持。
  • 完善工程化建设,例如:静态资源优化、构建与部署自动化。
  • 深入滚动性能与页面加载性能优化,使得 Flutter Web 能够满足基本的投产要求。

四、详细设计

4.1 基础依赖建设

企业级应用的基础开发依赖 (如:请求库、路由库、埋点库等),要重新在 Flutter 中用 Dart 搭建一套,时间成本、兼容性、风险等都是不可控的。而 MTFlutter 是基于原有 Native 基础依赖开发的 Plugin,因此并不支持 Web 端。此章节将展开介绍如何丝滑无感地扩展 MTFlutter 基础依赖在 Web 端的实现。

4.1.1 Flutter Package 分平台编程

在 Flutter 中通过使用 Package 可以创建易于共享的模块化代码。官方强烈推荐使用 Package 形式管理各种工具方法。在官方定义中 Package 包含以下两种类别:

  1. Dart Package:用 Dart 编写的常规 Package,其中一些可能包含依赖于 Flutter 框架的特定功能,其使用范围仅限于 Flutter,例如 path
  2. Plugin Package:用 Dart 编写 API 多个平台各自实现的特殊 Dart Package。Plugin Package 可以为 Android(使用 Kotlin 或 Java)、iOS(使用 Swift 或 Objective-C)、Web、macOS、Windows 或 Linux 或其任意组合编写插件包。

下面分别对这两种类型 Package 中如何分平台编程进行介绍。

(1) Dart Package

Dart Package 是纯 Dart 编写,因此大部分代码均可由 dart2js 直接编译出 Web 平台可运行的代码,但某些涉及 Native 能力的库 (如 dart:io)是无法被转译的,因此需要有对平台进行兼容的方法,下面介绍两种在 Dart Package 中分平台编程的方案。

代码级别分平台

针对代码级别的分平台,我们可以借助 Flutter SDK 提供的一个常量 kIsWeb。使用方法如下:

查看源码可知,kIsWeb 之所以能被用于判断 Web 平台,是利用了 JavaScript 不支持整型的特征,在 Web 环境下,Dart 的 double 和 int 由相同类型的对象支持,浮点数 "0.0" 等于整数 "0",对于在 AOT 或 VM 上运行的 Dart 代码却并非如此。

import 'package:flutter/foundation.dart';
if (kIsWeb) {
  print('Web 端')
} else {
  print('其他端');
}

文件级别分平台

针对文件级别分平台,我们利用条件导入导出,其中条件导出具体用法如下:

// tool.dart
export 'src/tool_native.dart' // 兜底导出,即没有命中条件时导出的文件
  if (dart.library.html) 'src/tool_web.dart'; // web 端导出的文件,该文件中可以使用 dart:html,也可以通过判断 dart.library.js 导出 Web 端文件。
// 引入 tool.dart
import 'package:tool/tool.dart';
void main() {
  print('import tool');
}

条件导入和条件导出类似,仅需将 export 改为 import 即可。在业务开发中这也是一种非常实用的分平台编程方法。

(2) Plugin Package

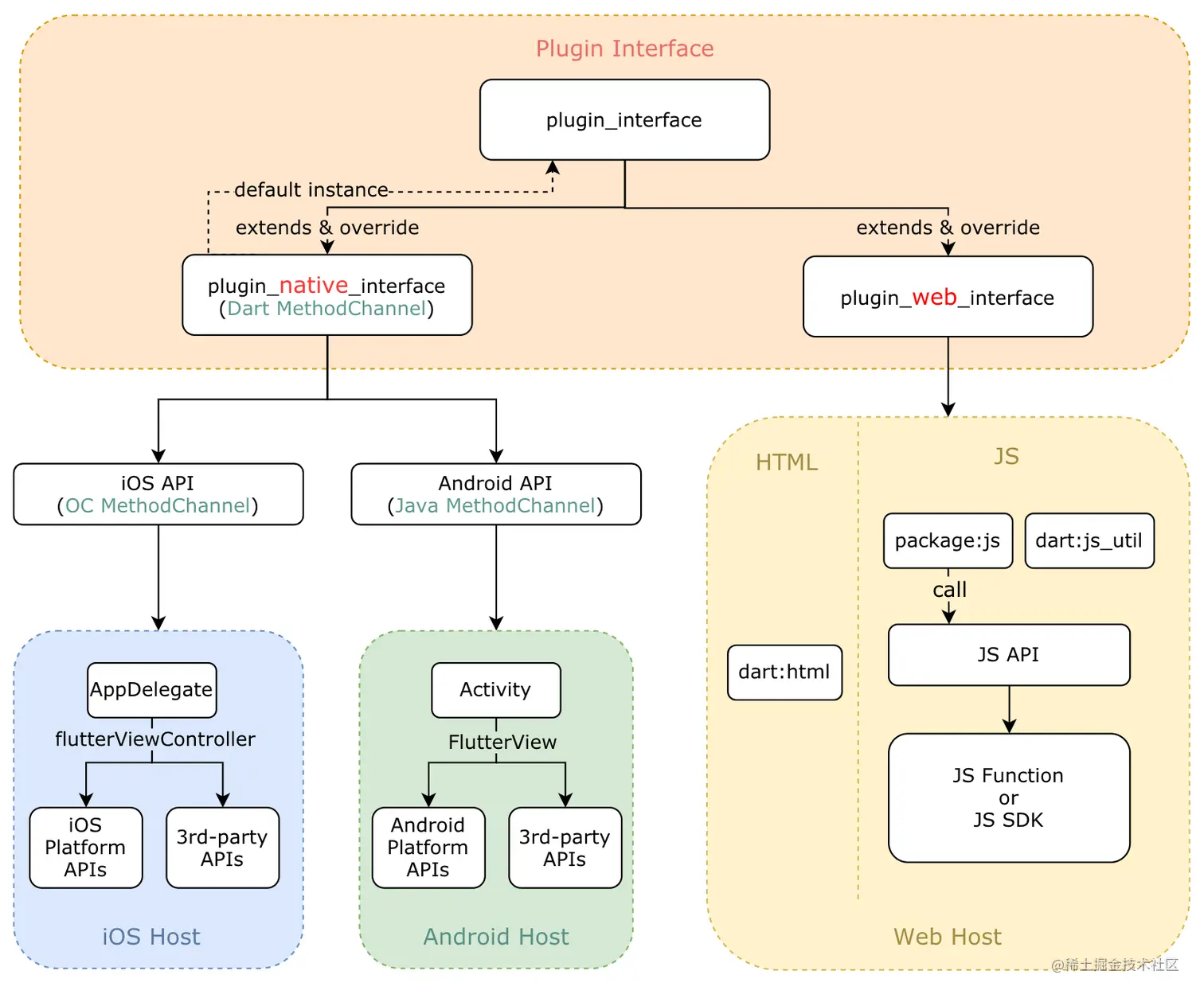
Plugin Package (下文简称为 Plugin) 在 Android 和 iOS 平台都是通过 MethodChannel 实现在 UI 层和 Platform 层传递消息从而达到特定平台支持的,官方文档中也全方位介绍了在 Android 和 iOS 平台的具体实现方法及例子,Web 平台的实现却介绍的较少。总结起来,Web 平台和 Native 平台实现方式的不同主要集中在下面两点。

首先,Web Plugin 推荐的方式不是以其平台特有的 JS 语言实现,而是通过 Dart Library 或 Package 实现,对于已有现成可用的 JS SDK 或需要大量使用 JS 实现功能的情况下,官方提供了 package:js 包调用 Javascript,从而实现与 Javascript 的交互。

其次,Web Plugin 不是通过注册 MethodChannel 传递消息的,Flutter 内部可直接调用通过官方指定形式 (Federated Plugin) 编写的 Flutter Web Plugin 类。

下图完整的展示了一个 Plugin 的整体架构:

Flutter Plugin 架构图

4.1.2 基础依赖建设

整体来讲,MTFlutter 基础依赖都是使用 Plugin 的形式开发维护的。为处理依赖中的公共逻辑,提高 Plugin 的可扩展性,MTFlutter Plugin 在 Flutter Plugin 架构(各平台原生实现层和 Plugin Interface 层)之上又增加了公共逻辑处理层,最终暴露给用户是 Plugin API 层提供的接口。MTFlutter Plugin 架构图如下:

MTFlutter Plugin 架构图

在细节实现上,由于项目中各种依赖的类型之间存在着差异,因此在依赖处理上也略有不同,下面介绍拥有不同特点的依赖所对应解决方案。

(1)各平台实现能在 Web 侧对齐的场景,如埋点库

埋点库无论在 Native 端还是在 Web 端都是使用公司统一提供的 SDK,在 API 设计上具有天然的一致性,因此我们完全有能力在 Plugin Interface 层对齐所有接口,上层业务逻辑只需按需做些兼容处理即可。埋点库 Web 端扩展的整体设计思路如下:

  1. 在业务项目的 web/index.html 文件中直接引入 Script 脚本并且进行初始化 (注意:引入 Script 的位置,需要放在 main.dart.js 前面)。
  2. 借助 package:js 库调用埋点 JS SDK,对齐 Flutter 埋点库的 API ,实现 Flutter Plugin 的 Web 端支持,详细架构图如下图所示:

埋点库架构图

(2)各平台实现在 Web 侧无法对齐的场景,如路由库

MTFlutter 路由库是 Native 底层维护的一套全新的路由体系,依靠原生支持提供了强大的定制化功能,而在 Web 端无法这些无法在各平台原生实现层达到 100% 支持。由于 MTFlutter Plugin 最终暴露的是 Plugin API,因此我们选择直接对齐 Plugin API 实现路由库在 Web 端的支持(借助 Flutter Navigator、dart:html 用纯 Dart 语言完成了扩展),详细架构如下图所示:

路由库架构图

(3)Web 端需要通过大量 JS 实现功能的依赖库,如请求库

由于在现有的 Web 请求中统一封装着大量的业务处理逻辑(如拦截器、异常上报等),如果用 Dart 重新实现一遍,成本还是较高的。想复用原有基于 Axios( JS 请求库) 封装的请求库就相当于让 Plugin 的 Web 平台实现使用 JS 语言。Dart 和 JS 交互是通过 package:js 进行接口调用,因此我们在公共逻辑处理层用 Dart 对齐了相应的 API,详细架构图如下图所示:

请求库架构图

4.2 性能优化

常规的 Web 项目中,为了保证页面有更好的加载和渲染性能,在静态资源文件的处理方面,我们需要做很多的工作,例如:资源文件 Hash 化、CDN 化、按需加载处理等,这些可以通过 Webpack、Rollup 等构建工具进行预处理。但在 Flutter Web 中,这些预处理的操作目前官方还不支持,原因是 Flutter 暴露给我们的命令只有一个 flutter build web,导致我们无法直接进行更细粒度的个性化定制。如果想要让 Flutter Web 达到企业级应用的标准,我们需要更深层次的探索 Flutter SDK 的运行原理。下面我们列出目前遇到的性能问题及其解决方案。

4.2.1 目前存在的性能问题

Google 官方对 Flutter Web 性能优化所做的事项还比较少,编译输出的页面存在较大的性能问题,主要体现在以下两方面:

  1. 首屏渲染时间长。即使使用了 FutureBuilder 把业务代码拆分成 xxx.part.js 之后,main.dart.js 体积依然维持在 1.1M。单一文件加载、解析时间过长,且静态资源缺少 CDN 化的支持,势必会影响首屏的渲染时间。
  2. 滚动性能较差。 Flutter Web 自身实现了一套页面滚动机制,在页面滚动过程中,会频繁的创建 Canvas,最终导致滚动性能问题,甚至引起页面 Crash。

通过下图对浏览器网络监控情况的展示,可以清晰的反映出以上问题:

浏览器网络监控

页面滚动过程中,内存的占用情况

为了解决上述的性能问题,我们探索了 Flutter SDK 编译过程,总结出从 Flutter 业务代码到 Web 产物的整体流程,详细流程如下图所示:

编译流程

从流程中我们可以看到,Flutter 在 Web 端目前只支持 Dart-->JS 的转换,以及 UI 层的对齐,在工程化和性能优化方面做的工作并不多。

因此,我们必须解决以上的性能问题,才能保证我们的业务可以正常的交付。通过对编译流程的仔细分析与梳理,我们在 AOT 产物生成之前对 Flutter SDK 进行定制,分别进行加载性能优化内存性能优化,下面分别介绍这两部分的内容。

Flutter SDK 进行定制后的流程

4.2.2 加载性能优化

运行 flutter build web 命令之后,我们得到的主要静态资源有:主文件 main.dart.js(1.1M),各页面的业务代码 xxx.part.js(使用 FutureBuilder 后)、图片文件。直接应用这些资源到项目中,会遇到以下问题:

  1. 功能无法及时更新:浏览器对同名文件的缓存,可能导致程序代码不被及时更新或者出现执行错乱。
  2. 首屏渲染性能差:main.dart.js 文件过大,单一文件加载、解析时间过长,势必会影响首屏的渲染时间。
  3. 无法使用 CDN:Flutter 仅支持相对路径的加载方式,无法使用当前域名以外的 CDN 域名,导致无法享受 CDN 带来的优势。

为此,在加载部分我们对 Flutter SDK 增加了如下三方面的优化,以达到线上运行的标准,优化步骤如下图所示:

优化步骤

资源文件 Hash 化

除了 web/index.html 文件之外,我们要对所有的引用到文件进行 Hash 化。对 build_system/web.dart 的修改按以下步骤进行:

  1. 遍历产物目录,并建立 ResourceMap。
  2. 分别计算每个文件的 Hash 值。
  3. 为新文件命名为 name-[hash].xxx。
  4. 修改新文件名在对应文件中的引用关系。

大文件分片

Flutter Web 编译之后会生成 main.dart.js 这一主文件,体积为1.1M( Gzip 之后约 400K ),这给页面的加载性能带来很大的影响。为此,我们对代码进行分片,借助浏览器对多文件并行加载的特性,可以有效提升页面的加载性能。

具体实施步骤是:将 main.dart.js 在 Dart 侧拆分成多份纯文本文件,前端通过 XHR 的方式并行加载并按顺序拼接成 Javascript 代码置于 <script> 标签中,从而实现分片文件的并行加载。

Hash化以及分片之后,静态资源的引用关系

资源文件 CDN 化

由于 Flutter Web 资源引用机制的不同,即使在资源文件 Hash 化的过程中,把文件的相对路径替换成带 CDN 域名的绝对路径,也无法实现 CDN 资源的加载。同时本地测试发现图片和 Javascript 资源的加载逻辑还不尽相同,为此针对各自的加载逻辑要分别进行优化。

  • 图片处理:经过对源码的大量阅读及梳理,我们发现图片请求的 URL 首先会读取 meta 标签中 assetBase 值进行 URL 路径拼接,根据拼接好的 URL 来获取资源。目前,在项目 web/index.html 模板文件中并没有 meta 标签,于是就会根据相对路径进行请求。解决方案是在编译过程中,根据请求环境增加 meta 标签并把 content 设置为 CDN 路径。
  • JavaScript 处理:为了解决图片资源文件的加载问题,我们虽然增加了 assetBasemeta 标签,但发现 xxx.part.js 文件依然使用当前域名进行加载,可见 Javascript 资源的加载和图片资源加载的逻辑不尽相同。对 main.dart.js 源码分析,我们发现请求 xxx.part.js 的域名取决于包含 main.dart.js 内容的 Script 标签的 src 属性。通过对 js_helper.dart 的动态编译,我们把读取 src 属性修改为读取 window.assetBase 这一全局变量(meta 标签中 assetBase 值加工后的变量)来实现 xxx.part.js 文件的 CDN 加载。

4.2.3 滚动性能优化

当页面出现可滚动区域时,每次页面滚动会创建大量的 Canvas。使用 Safari 的 Canvas 分析工具,我们发现问题的根本原因是页面滚动的过程中,Flutter 会频繁的创建滚动区域的 Canvas,每次创建的 Canvas 内存都在10~70M 不等,滚动的内容越多,内存的占用就会越大,这样滚动几帧之后,内存的占用就会超过浏览器的阈值。

Safari 图形工具中展示 Canvas 的占用

Flutter 对 Canvas 的管理有一个 ReusablePool 的概念,在初始过程中会创建一定的数量的 Canvas,页面交互过程中没有变化的部分,会优先使用 pool 中已经缓存过的 Canvas 以便能够节省内存。由于 Flutter Web 自身实现了一套页面滚动机制,页面滚动过程中,会频繁计算位置信息,引起滚动区域内容被重新创建,这就是为什么每次滚动都会创建 Canvas 的原因。

我们设计的解决方案是:修改 FlutterSDK,在滚动的过程中定义一个阈值,当滚动的高度在阈值范围内,我们就会把当前的 Canvas 缓存起来。这样选择性的创建和销毁 Canvas 可以有效的缓解内存压力,从而提升页面滚动性能。

优化之后浏览器创建和销毁 Canvas 的过程

4.3 构建与部署

4.3.1 Docker 镜像定制

由于 MTFlutter Web 环境安装步骤较固定,且整个安装过程耗时较长 ( > 80s ) 。因此将其定制为 Docker 镜像并集成至 Talos,Flutter Web 编译阶段便能免去安装流程,有效提升构建效率。Docker 镜像定制和发布的详细流程见官方文档,本文不再赘述。其中用于定制 Flutter Web 镜像的 Dockerfile 文件如下:

FROM $BaseImage \# 继承基础镜像
RUN apt-get update
RUN apt-get install rubygems -y
RUN gem install flutter-cli
RUN flutter-cli install
ENV PATH="/$User/.flutter_sdk/bin:${PATH}"
ENV PUB\_HOSTED\_URL="https://xxx.com" \# 私有pub服务
ENV FLUTTER\_STORAGE\_BASE_URL="https://storage.flutter-io.cn"
RUN ~/.flutter_sdk/bin/flutter config --enable-web

4.3.2 持续交付与部署

为了实现持续交付与部署,我们建立起了 Flutter Web 在 Talos(美团内部前端持续交付解决方案) 中的发布流水线:

Talos 发布流水线

可以看到,流水线中已经免去了 MTFlutter Web 环境的安装流程,现有流水线中重要节点介绍如下:

  • Flutter-Web-Build 利用 Docker 内置的 MTFlutter 进行 Web 编译。
  • Flutter-Web-Publish 负责将编译产物上传美团资源存储服务器。

五、成果展示

5.1 效果展示

我们在美团外卖商家学院(一个以文章、视频等形式帮助商家学习外卖运营知识、了解行业发展和平台策略的平台,它有很强的传播属性,具有外部投放的场景)率先落地了 Flutter Web,现以商家学院视频内容页为例,对比 Flutter Native 和 Flutter Web 的展现效果:

Flutter Native

Flutter Web

可以看出,两者的交互、视觉体验是高度一致的,既保证了业务在 App 内接近 Native 的体验,又极大提高了 Web 与 Flutter Native 的体验一致性。

5.2 页面加载性能

如前文所述,我们实施了一系列针对 Flutter Web 的资源优化手段,使得页面加载性能有较大提升,其中页面完全加载时间大致由 1300ms (TP50) 降到了 580ms(TP50),更多的性能指标数据见下图:

某7日性能趋势图

可以看到 Flutter Web 与现有 Web 项目性能指标数据差距已不大,可满足日常业务要求。但加载性能数据仍有较大的优化空间,我们会持续对其进行探索。

5.3 滚动性能

针对滚动优化,我们通过修改 Flutter SDK,使得 Canvas 在页面滚动时无需重复创建,而是被缓存起来。这样大大节省了内存的开销(优化后页面内存占用稳定为 100M 左右,与常规 Web 页面无异),同时在一定程度上提升了滚动性能。以商家学院文章内容页为例,对比优化前后滚动 FPS :

优化前 FPS

优化后 FPS

可以看到,Flutter Web 页面滚动性能已得到较大提升,足以应对大部分业务场景。但由于 Flutter Web 页面滚动过程中会频繁进行位置信息的计算,在复杂的业务场景(如页面存在大量动画) 仍然会暴露出一定的问题。因此对滚动性能的进一步优化也会是我们未来的工作重心。

5.4 业务迭代效率

基于团队对 Flutter Web 工程化能力的建设和 Flutter 良好的跨平台特性,Flutter Web 在美团外卖商家学院改版需求的落地,大大提升了迭代效率,估算人效提升 40% 以上,计算公式为:

其中 E 代表人效提升,Ci 指的是兼容和适配所耗费的时间,Np 表示业务跨端数量,目前美团外卖商家学院在 Native 和 H5 两端完成了复用,后续在 PC 侧需求的对齐中,效率提升数值会被放大,预计人效提升达 60% 以上。同时我们将在更多的业务中进行推广与应用,提升整体业务的迭代效率。

六、总结与展望

综上所述,美团外卖商家端多元的业务形态和足够的技术“储备”,使得基于 Flutter 实现多端复用成为了可能。而 Flutter Web 在美团外卖商家学院业务中也取得了阶段性的成果,实现了 App、H5 侧的体验一致性,为后续推动更多业务线实现 App-Web 一体化打下了坚实的基础。

可以预见的是,基于 Flutter Web 实现的多端复用,势必会有效缩短项目交付周期。但由于我们对页面加载性能、滚动性能做的仍不够完美,不足以应对更加复杂的业务场景,因此我们依然还有许多工作:

  • 页面滚动性能优化: 由于 Flutter 与 Web 的布局差异,使得 dart:ui ( Web ) 也受 Flutter Native 的布局约束,如何打破这样的约束,是解决滚动性能问题的关键。
  • 页面加载性能优化: 当前的页面加载性能仍有较大优化空间,需要对 Flutter 进行编译干预与优化(如按需分离 main.dart.js),减小资源包大小,有效提升页面加载性能。
  • Flutter Web 基建:完善并优化开发、调试、编译、构建、部署链路,使得新老项目能快速接入 Flutter Web。
  • Flutter Web 在 PC 侧的复用:与 UED 团队共同制订 PC 与 App 适配规范,同时基于 Dart2js 和 dart:ui (Web)的强大能力,实现逻辑的抽象,完成组件、模块的适配,达到提效最大化;
  • 跟进 Flutter 官方动向:Flutter 2.0 的发布,稳定了对 Web 的支持,同时默认采用 Canvaskit 编译模式,此模式下对页面滚动性能有较大提升。但由于 canvaskit.wasm 文件过于庞大(2.5M),降低了加载性能,因此目前仍不建议在 Web 侧直接使用 Canvaskit。不过官方承诺会在 2021 年对性能进行整体优化,还是值得期待的,我们也将保持跟进和沟通。

我们会持续基于 Flutter Web 做更多的探索和尝试。如果您对 Flutter Web 也感兴趣,欢迎大家在文末评论区留言或者给出建议,非常感谢。

阅读美团技术团队更多技术文章

前端 | 算法 | 后端 | 数据 | 安全 | 运维 | iOS | Android | 测试

| 在公众号菜单栏对话框回复【2020年货】、【2019年货】、【2018年货】、【2017年货】等关键词,可查看美团技术团队历年技术文章合集。

版权声明

本文系美团技术团队出品,著作权归属美团。欢迎出于分享和交流等非商业目的转载或使用本文内容,敬请注明“内容转载自美团技术团队”。本文未经许可,不得进行商业性转载或者使用。任何商用行为,请发送邮件至tech@meituan.com申请授权。