APP启动速度的优化---原理篇

1,983 阅读12分钟

本文是APP优化篇中的第一篇文章,因为写优化相关的文章需要准备的素材和需要研究的知识点比较多,所以最近文章更新的速度会比较慢了。

不知道在读文章的你,是否做过APP性能优化相关的工作。如果做过更或是在这方面有自己的一些见解和积累,欢迎在评论区留言一起讨论。如果没做过,也不要紧,希望经过对这篇文章的阅读,可以对你以后遇到性能优化方面的工作,起到一个启蒙的作用,知道可以从哪些方面入手去研究。

在我们公司的项目,线上功能逐渐稳定,维持在一个月或者半个月稳定发布一次新的版本,下一步我们需要考虑的就是性能方面的优化了。而启动速度,是我们的项目给用户的第一印象,尤为重要,如果启动速度缓慢,会造成比较严重的用户流失,所以,对启动速度的优化,将会成为我们后期开发工作中不可或缺的一部分。

首先,第一步我们需要知道APP启动时都做了什么事,从而在对症下药,探索可行的优化方式。

APP启动

基础概念

对于冷启动和热启动这两个名词,相信你一定不陌生吧。

  • 冷启动:是指启动前并没有进程在系统里,需要系统新创建一个进程供APP使用的启动情况
  • 热启动:和热启动相对应,是APP的进程在系统中,用户重新启动进入APP的过程,如果把APP进程杀掉,然后立刻重启,也属于热启动因为进程的缓存还在

其实,从用户可感知的维度去看呢,就是用户在手机桌面,点击APP图标,到APP启动图完全消失,首页第一帧渲染完成的过程。所以,本文我们就只展开说APP冷启动的流程和优化。

下面我们先来搞清楚APP启动时都做了哪些事儿。

启动流程

总的来说APP启动主要包括三个阶段:

  1. main()函数执行前
  2. main()函数执行后
  3. 首屏渲染完成后

关于 APP 启动时间,主要由 pre-main 和 main 之后的时间组成,即总的启动时间 = main 之前加载的时间 + main 之后加载的时间。启动时间越接近 400ms 越好,并且最好控制在 20s 以内,不然系统会以为 APP 进入一个死循环,应用进程将会被系统强制杀除。

下面我们继续分别说一说这三个阶段系统都做了什么事情。

main()函数执行前

在main()函数执行前,系统主要会做下面几件事:

  1. 加载可执行文件(APP的.o文件的集合),就是Mach-o文件,这个在后面会详细介绍
  2. 加载动态链接库,进行rebase指针调整和bind符号绑定
  3. 运行时的初始化工作,包括类的注册,category注册,selector唯一性的检查等
  4. 执行+load()方法,attribute((constructor)) 修饰的函数的调用,创建 C++ 静态全局变量

pre-main的加载时间,可以通过添加环境变量DYLD_PRINT_STATISTICS的方式打印出来 运行的时候就可以打印出详细的pre-main的时间 可以看到main()方法之前的时间由dylib loading ,rebse/binding,ObjC setup和initializer四个耗时的部分组成。

所以,相对应这个阶段,我们可做的优化工作如下:

  • 减少动态库加载。每个库本身都有依赖,系统会递归的加载所有依赖的动态库,所以苹果公司建议,尽量使用更少的动态库
  • 减少无用的类、分类和方法
  • +load()方法中的内容如非必要,可以放到首屏渲染完成之后再执行,或者放在+initialize() 方法中执行。因为一个+load()方法会带来4毫秒的消耗
  • 控制C++ 静态全局变量的数量

下面先说一说Mach-O是个什么?

Mach-O

理解启动的过程,学习Mach-O是不可或缺的。在没有接触过启动优化的相关工作之前,你可能对Mach-O比较陌生,本文就来对Mach-O做一个简单的介绍。

简单来说,Mach-O是OSX和iOS中的一种独有的二进制格式,就是可执行文件的格式。 Mach-O格式的文件,基本结构都是由Header,Load commands和Data三部分构成:

使用MachOView工具可以帮助我们查看Mach-O文件的内容-----MachOView工具,可以直接点击链接获取修改后的源码编译,或者安装根目录文件夹中的pkg包,当时我自己安装的时候,下载的安装包遇到了一些打不开和crash的问题,所以这里记录了一份可用的安装包,希望对你有帮助。

下面分别说一下Mach-O文件的几个组成部分。

Header是一个结构体可以在苹果开源的内核源码中找到


struct mach_header_64 {
    uint32_t        magic;      // 64位还是32位
    cpu_type_t      cputype;    // CPU 类型,比如 arm 或 X86
    cpu_subtype_t   cpusubtype; // CPU 子类型,比如 armv8
    uint32_t        filetype;   // 文件类型
    uint32_t        ncmds;      // load commands 的数量
    uint32_t        sizeofcmds; // load commands 大小
    uint32_t        flags;      // 标签
    uint32_t        reserved;   // 保留字段
};

如上面代码所示,包含了表示是64位还是32位的magic、CPU 类型 cputype、CPU 子类型 cpusubtype、文件类型 filetype、描述文件在虚拟内存中逻辑结构和布局的 load commands 数量和大小等文件信息。

其中filetype表示当前Mach-O文件属于哪种类型。Mach-O包括以下几种类型:

  • OBJECT 指的是 .o 文件或者 .a 文件;
  • EXECUTE,指的是 IPA 拆包后的文件;
  • DYLIB,指的是 .dylib 或 .framework 文件;
  • DYLINKER,指的是动态链接器;
  • DSYM,指的是保存有符号信息用于分析闪退信息的文件。

Load Commands用于指定布局和文件的链接属性,符号表的位置,动态连接器的路径等。Load Commands 由多个 Load Command 构成,每一个 Load Command 也是一个结构体,并且不同的 Load Command 对应的结构体结构也不相同,但是所有的 Load Command 都必须存在的信息是指令类型 cmd 和指令大小 cmdsize。

Load Commands 中关于映射的段的详细信息都可以在 MachOView 中查看到,这些是一一对应的:

几乎所有的Mach-O文件都包含3个段:_TEXT、_DATA和_LINKEDIT

  • __TEXT 包含 Mach header,被执行的代码和只读常量(如C 字符串)。只读(r-x)。
  • __DATA 包含全局变量,静态变量等。可读写(rw-)。
  • __LINKEDIT 包含了加载程序的『元数据』,比如函数的名称和地址。只读(r–)

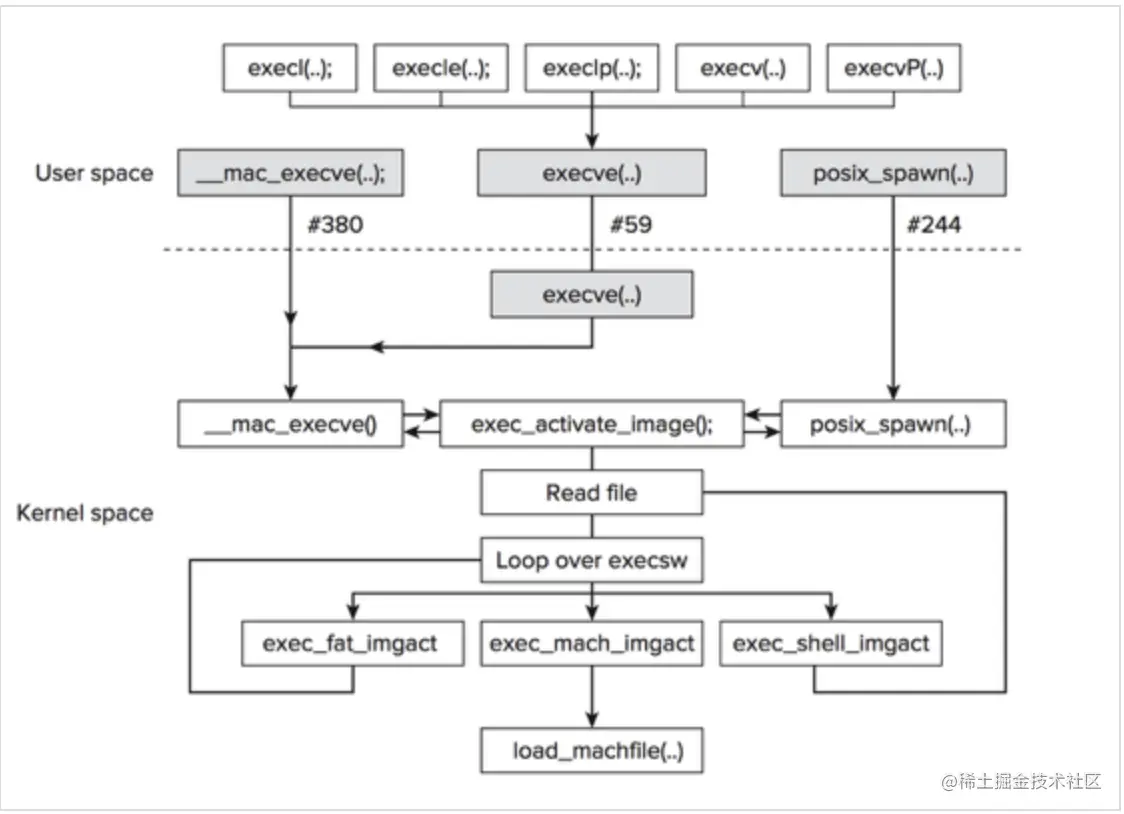
内核流程

加载Mach-O文件,内核会fork进程,并对进程进行一些基本操作,比如为进程分配虚拟内存、为进程创建主线程、代码签名等。整个过程可以在XNU的源码中查看。

这里就不展开说了,感兴趣的自己去扣扣源码看吧,内核做了一系列的准备以及 dyld 的加载,dyld 启动后,接下来的事情将由 dyld 完成,dyld 在程序进程上运行和程序有着相同的权限,接着就构成了下面的 dyld 的工作流水线:

Load dylibs -> Rebase -> Bind -> ObjC -> Initializers

Load dylibs

动态链接库的加载过程主要由dyld来完成,dyld是苹果的动态链接器。 系统先读取App的可执行文件(Mach-O文件),从里面获得dyld的路径,然后加载dyld,dyld去初始化运行环境,开启缓存策略,加载程序相关依赖库(其中也包含我们的可执行文件),并对这些库进行链接,最后调用每个依赖库的初始化方法,在这一步,runtime被初始化。当所有依赖库的初始化后,轮到最后一位(程序可执行文件)进行初始化,在这时runtime会对项目中所有类进行类结构初始化,然后调用所有的load方法。最后dyld返回main函数地址,main函数被调用,我们便来到了熟悉的程序入口。

dyld 启动后将会在可执行文件的 Mach Header 上找到类型为 LC_LOAD_DYLIB 的加载指令,查找需要的动态库,因为每个 dylib 也是 Mach-O 镜像文件,需要执行同可执行文件一样类似映射到内存上,验证 Mach header 等等,并且 dylib 会依赖其他的 dylib,所以 dylibs 加载是一个递归的过程。

针对这一步骤的优化有:

  1. 减少非系统库的依赖
  2. 合并非系统库

Rebase

Rebase,是因为Mach-O镜像文件加载到内存中的地址和初始地址不同,所以dyld需要Rebase去进行指针修正。

Binding

因为动态库不编译进程序最终的二进制文件中,而是在运行的时候动态的查找调用函数的地址,调用外部符号进行绑定的过程就称作 Binding,比如我们objc代码中需要使用到NSObject, 即符号_OBJC_CLASS_$_NSObject,但是这个符号又不在我们的二进制中,在系统库 Foundation.framework中,因此就需要binding这个操作将对应关系绑定到一起

Objc Setup

Objc setup主要是在objc_init完成的,数据修正后将会注册 Objc 的类,如果有分类,还需要将分类定义的方法插入的方法列表中,并且保证每一个 selector 是唯一的.

initializers

经过上述的步骤之后最后一步就是进行静态初始化工作,例如 Load 函数,如果有 C++ 的一些初始化构造函数也将会被执行。

main()函数执行后

main()函数执行后,是指从main()函数开始,到appDelegate 的 didFinishLaunchingWithOptions 方法里首屏渲染相关方法执行完成的过程。

这个过程主要包括了:

  1. 日志、统计
  2. 配置APP运行需要的环境
  3. 第三方SDK初始化

代码中,各种各样的初始化工作,全部都放在这个阶段去执行了,导致渲染缓慢。这里我们能做的优化工作是,从功能上梳理出来,到底哪些才是首屏渲染必要的初始化功能,哪些是APP启动必要的初始化功能,其他只需要在对应模块功能使用前才需要初始化的工作,分别放在他们对应的合适的位置。

除此之外,使用 instrument 可以帮助我们进行分析didFinishLaunchingWithOptions中的耗时操作。

首屏渲染完成后

到这个阶段,用户已经看到我们APP的首页,这个阶段,所做的事情是其他业务模块的一些初始化工作,也就是appDelegate 的 didFinishLaunchingWithOptions 方法作用域结束的位置。

所以这个阶段的优化优先级比较低,但是还是要注意,那些会阻塞主线程的操作,以防影响用户后面的操作。

优化工作

上面每个阶段都说了对应的可以做的优化工作,这里再具体的总结一下。

功能级别的优化

也许你的项目有很多业务线,每个业务线有分属不同的团队去维护,各个业务线有都有他们各自的初始化工作,可能都放在了启动阶段,倒是启动的滞后,所以这里需要各个团队从功能级别,去梳理出必要的初始化工作,和非必要的工作,从而优化启动速度。

动态库加载方面

因为主要的动态库都是系统的动态库,而系统本身对其都有相应的优化处理,所以我们能做的只有去掉无用的系统动态库,或者一步到位直接删除掉Link Binary With Libraries中的所有系统动态库,改为自动link系统动态库

方法级别的优化

完成了功能级别的优化后,APP的启动速度应该已经有了一定程度的缩短,下面我们再继续从方法级别去做优化。

  1. 删除无用代码 上面也说过了一个+load()方法就会造成4毫秒的消耗,那么当我们的项目日渐壮大,业务线交错的时候,也许已经有了很多无用的冗余代码在里面,我们可以使用AppCode分析检测项目代码。

因为 AppCode 也会分析 Pods 内部的代码,试了设置了也没用,都会去检测,检测时间非常非常非常的久,所以有个比较取巧的办法就是,先移除 Pods 的代码,单纯的分析工程的代码。

检测完就需要手动移除无用代码了,但是注意检测结果并不十分准确,比如可能存在一些runtime映射的方法,也会被检测到,所以还是要人工再检查一遍,以防误删有用代码。

  1. 抽象重复代码 1、在iOS代码中可能会为同一个类写很多分类方法,由于参与开发同学较多,可能会导致方法重复,但是实际上运行起来只能有一个分类的方法被调用,这取决于哪个分类后被加载,然而编译的二进制代码中,两个方法应该是都存在的,这不仅会增加app体积,也会增加启动时间,所以应该杜绝这样的重复问题;

2、有很多地方可能是名字不同,但是函数的功能相同,这个不容易被发现,需要大家在写代码的过程中注意;

3、又或者两个函数名字比较接近,里面有很多相似的代码,这种情况下可以进行相同的代码的提取。

总结

如果你真的需要着手去做优化相关的工作,不要盲目,不要着急,每个项目情况不同,也许别人的方案并不适合你的项目。所以还是建议多花些精力去搞懂,比如启动的流程,卡顿的原因等原理,这个过程你会受益匪浅,也是做优化的第一步基石。