SpringBoot自动装配原理与源码分析

2,187 阅读6分钟

springboot如何根据配置自动装配组件?

在分析源码之前,我们先了解下自动装配的理论。没有理论的支撑,我们很难了解到源码的精华。

起步依赖

Spring Boot通过起步依赖为项目的依赖管理提供帮助。起步依赖其实就是特殊的Maven依 赖和Gradle依赖,利用了传递依赖解析,把常用库聚合在一起,组成了几个为特定功能而定制 的依赖。

众多的 起步依赖 均配置在spring-boot-starter-parent中:

<parent>
    <groupId>org.springframework.boot</groupId>
    <artifactId>spring-boot-starter-parent</artifactId>
    <version>2.3.1.RELEASE</version>
    <relativePath/> <!-- lookup parent from repository -->
</parent>

Spring Boot通过提供众多起步依赖降低项目依赖的复杂度。

自动装配

Spring Boot的自动配置是应用程序启动时的过程,考虑了众多因素,才决定Spring配置应该用哪个,不该用哪个。

下面这些情况都是Spring Boot的自动配置要考虑的。

  • Spring的 JdbcTemplate 是不是在Classpath里?如果是,并且有 DataSource 的Bean,则自动配置一个 JdbcTemplate 的Bean。
  • Spring Security 是不是在Classpath里?如果是,则进行一个非常基本的Web安全设置。

每当应用程序启动的时候,Spring Boot的自动配置都要做将近200个这样的决定。所有这些自动配置就是为了尽量不让我们自己写配置。

下面我们具体分析下 JdbcTemplateSpring Security 自动装配的过程:

JdbcTemplate

Spring Boot的 DataSourceAutoConfiguration 中定义的 JdbcTemplate Bean就是一个非常简单的例子,演示了 @ConditionalOnMissingBean 如何工作:

@Bean
@ConditionalOnMissingBean(JdbcOperations.class)
public JdbcTemplate jdbcTemplate() {
	return new JdbcTemplate(this.dataSource);
}

jdbcTemplate() 方法上添加了 @Bean 注解,在需要时可以配置出一个 JdbcTemplateBean。

但它上面还加了 @ConditionalOnMissingBean 注解,要求当前不存在 JdbcOperations 类型的Bean时才生效。

如果当前已经有一个 JdbcOperations Bean了,条件即不满足,不会执行 jdbcTemplate() 方法。

Spring Security

Spring Boot自动配置的安全配置时,最重要的一个类是 SpringBootWebSecurityConfiguration

以下是其中的一个代码片段:

@Configuration
@ConditionalOnClass(WebSecurityConfigurerAdapter.class)
@ConditionalOnMissingBean(WebSecurityConfigurerAdapter.class)
@ConditionalOnWebApplication(type = Type.SERVLET)
public class SpringBootWebSecurityConfiguration {

   @Configuration
   @Order(SecurityProperties.BASIC_AUTH_ORDER)
   static class DefaultConfigurerAdapter extends WebSecurityConfigurerAdapter {

   }

}

首先我们分析下,这些注解。

  • @ConditionalOnClass 的作用为项目中只有引入security相关的包,才会构建这个Bean。
  • @ConditionalOnMissingBean 说明当容器中没有 WebSecurityConfigurerAdapter 实例时,将采用默认配置。
  • @ConditionalOnWebApplication 说明这必须是个Web应用,并且类型为 servlet

自定义配置

虽然Spring Boot提供了一些基本的自动配置,但是很多时候我们还是需要自己覆盖一些配置以满足需要。

以security为例,我们自定义配置类,需要继承抽象类 WebSecurityConfigurerAdapter ,并注入到容器即可

@EnableGlobalMethodSecurity(prePostEnabled = true, securedEnabled = true)
public class SecurityConfig extends WebSecurityConfigurerAdapter {
}

我们测试一下,看是否已经注入到容器

测试类:

public class MainTest {
    public static void main(String[] args) {
        AnnotationConfigApplicationContext applicationContext = new AnnotationConfigApplicationContext(SecurityConfig.class);
        System.out.println(applicationContext.getBean(WebSecurityConfigurerAdapter.class));
    }
}

结果证明已经注入到容器中:

1593243447353

版本

springboot版本:2.3.1.RELEASE

spring版本:5.2.7.RELEASE

源码分析

通过上面理论的描述,接下来我们分析Springboot相关源码,看springboot到底怎么实现的自动装配?

概述

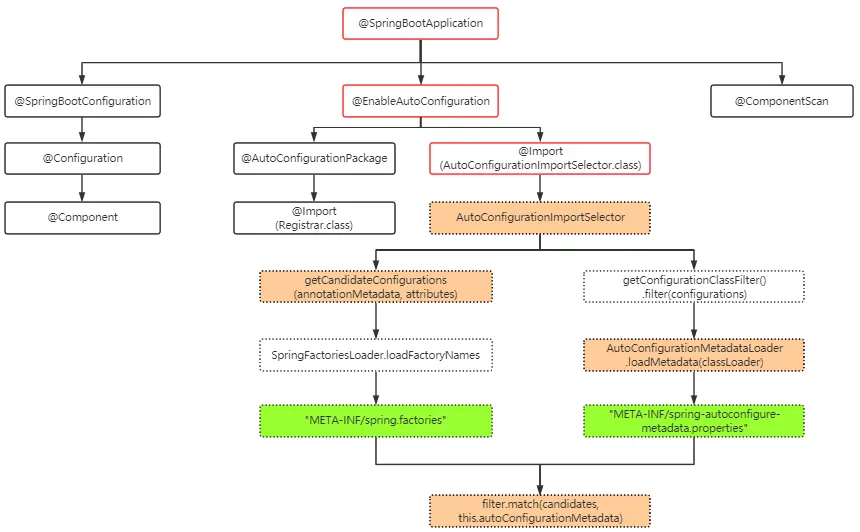
我们先看一张图:

1593247016438

注解:

  • @SpringBootApplication :这是springboot最核心的注解,当然也是组合注解
  • @EnableAutoConfiguration 是自动装配的总开关。我们将以该注解入手,增强对自动配置的理解。
  • @Import(AutoConfigurationImportSelector.class) 导入自动配置的ImportSelectot类。

核心类及方法:

  • AutoConfigurationImportSelector 导入需要自动装配的类或Bean。
  • getCandidateConfigurations 获取所有组件的配置类。
  • AutoConfigurationMetadataLoader.loadMetadata 加载所有自动装配组件配置类的条件(@Conditional 过滤条件)。
  • filter.match(candidates, this.autoConfigurationMetadata) 对各组件中全部配置类根据@Conditional进行条件过滤。

配置文件:

META-INF/spring.factories 存放该组件全部配置类的全路径名。

META-INF/spring-autoconfigure-metadata.properties 存储该组件装载配置类时的全部过滤条件。

源码细节

SpringBootApplication
@Target(ElementType.TYPE)
@Retention(RetentionPolicy.RUNTIME)
@Documented
@Inherited
@SpringBootConfiguration
@EnableAutoConfiguration // 开启自动装配开关
@ComponentScan(excludeFilters = { @Filter(type = FilterType.CUSTOM, classes = TypeExcludeFilter.class),
      @Filter(type = FilterType.CUSTOM, classes = AutoConfigurationExcludeFilter.class) })
public @interface SpringBootApplication {
}
EnableAutoConfiguration

该注解起到打开自动装配总开关的作用。

@Target(ElementType.TYPE)
@Retention(RetentionPolicy.RUNTIME)
@Documented
@Inherited
@AutoConfigurationPackage
// 导入selector,识别各组件中的AutoConfigutaion类并装载到容器中
@Import(AutoConfigurationImportSelector.class)
public @interface EnableAutoConfiguration {
	// 自动装配开关,默认true,可在application.properties中设置
   String ENABLED_OVERRIDE_PROPERTY = "spring.boot.enableautoconfiguration";

   // 不需要装载的bean
   Class<?>[] exclude() default {};

   // 不需要装载的bean
   String[] excludeName() default {};

}
重点 AutoConfigurationImportSelector

该类实现ImportSelector接口,最重要的是实现selectImports方法,该方法的起到的作用是,根据配置文件(spring.factories),将需要注入到容器的bean注入到容器。

@Override
public String[] selectImports(AnnotationMetadata annotationMetadata) {
   // 判断自动装配开关是否打开
   if (!isEnabled(annotationMetadata)) {
      return NO_IMPORTS;
   }
   // 获取所有需要装配的bean
   AutoConfigurationEntry autoConfigurationEntry = getAutoConfigurationEntry(annotationMetadata);
   return StringUtils.toStringArray(autoConfigurationEntry.getConfigurations());
}

首先我们看下,怎样判断自动装配开关的:

protected boolean isEnabled(AnnotationMetadata metadata) {
   // 判断当前实例的class
   if (getClass() == AutoConfigurationImportSelector.class) {
      // 返回 spring.boot.enableautoconfiguration 的值,如果为null,返回true
      // spring.boot.enableautoconfiguration 可在配置文件中配置,不配则为null
      return getEnvironment().getProperty(EnableAutoConfiguration.ENABLED_OVERRIDE_PROPERTY, Boolean.class, true);
   }
   return true;
}

接下来,我们看如何获取需要装配的bean:

protected AutoConfigurationEntry getAutoConfigurationEntry(AnnotationMetadata annotationMetadata) {
   // 检查自动装配开关
   if (!isEnabled(annotationMetadata)) {
      return EMPTY_ENTRY;
   }
   // 获取EnableAutoConfiguration中的参数,exclude()/excludeName()
   AnnotationAttributes attributes = getAttributes(annotationMetadata);
   // 获取需要自动装配的所有配置类,读取META-INF/spring.factories
   List<String> configurations = getCandidateConfigurations(annotationMetadata, attributes);
   // 去重,List转Set再转List
   configurations = removeDuplicates(configurations);
   // 从EnableAutoConfiguration的exclude/excludeName属性中获取排除项
   Set<String> exclusions = getExclusions(annotationMetadata, attributes);
   // 检查需要排除的类是否在configurations中,不在报错
   checkExcludedClasses(configurations, exclusions);
   // 从configurations去除exclusions
   configurations.removeAll(exclusions);
   // 对configurations进行过滤,剔除掉@Conditional条件不成立的配置类
   configurations = getConfigurationClassFilter().filter(configurations);
   // 把AutoConfigurationImportEvent绑定在所有AutoConfigurationImportListener子类实例上
   fireAutoConfigurationImportEvents(configurations, exclusions);
   // 返回(configurations, exclusions)组
   return new AutoConfigurationEntry(configurations, exclusions);
}

可见selectImports()AutoConfigurationImportSelector核心方法

该方法的功能主要是以下三点:

  • 获取META-INF/spring.factoriesEnableAutoConfiguration所对应的Configuration类列表
  • @EnableAutoConfiguration注解中的exclude/excludeName参数筛选一遍
  • 再由私有内部类ConfigurationClassFilter筛选一遍,即不满足@Conditional的配置类
读取配置文件

META-INF/spring-autoconfigure-metadata.properties

在私有静态内部类ConfigurationClassFilter的构造器中初始化读取META-INF/spring-autoconfigure-metadata.properties,代码如下

ConfigurationClassFilter(ClassLoader classLoader, List<AutoConfigurationImportFilter> filters) {
   this.autoConfigurationMetadata = AutoConfigurationMetadataLoader.loadMetadata(classLoader);
   this.filters = filters;
}

AutoConfigurationMetadataLoader

final class AutoConfigurationMetadataLoader {

   protected static final String PATH = "META-INF/spring-autoconfigure-metadata.properties";

   private AutoConfigurationMetadataLoader() {
   }

   static AutoConfigurationMetadata loadMetadata(ClassLoader classLoader) {
      return loadMetadata(classLoader, PATH);
   }
    
    ......
}

META-INF/spring.factories

通过getCandidateConfigurations方法读取META-INF/spring.factories中配置类:

protected List<String> getCandidateConfigurations(AnnotationMetadata metadata, AnnotationAttributes attributes) {
   // 加载所有META-INF/spring.factories中的配置类
   List<String> configurations = SpringFactoriesLoader.loadFactoryNames(getSpringFactoriesLoaderFactoryClass(),
         getBeanClassLoader());
   Assert.notEmpty(configurations, "No auto configuration classes found in META-INF/spring.factories. If you "
         + "are using a custom packaging, make sure that file is correct.");
   return configurations;
}
public static List<String> loadFactoryNames(Class<?> factoryType, @Nullable ClassLoader classLoader) {
   String factoryTypeName = factoryType.getName();
   return loadSpringFactories(classLoader).getOrDefault(factoryTypeName, Collections.emptyList());
}

// 该方法读取META-INF/spring.factories
private static Map<String, List<String>> loadSpringFactories(@Nullable ClassLoader classLoader) {
   MultiValueMap<String, String> result = cache.get(classLoader);
   if (result != null) {
      return result;
   }

   try {
      // FACTORIES_RESOURCE_LOCATION : META-INF/spring.factories 
      Enumeration<URL> urls = (classLoader != null ?
            classLoader.getResources(FACTORIES_RESOURCE_LOCATION) :
            ClassLoader.getSystemResources(FACTORIES_RESOURCE_LOCATION));
      result = new LinkedMultiValueMap<>();
      while (urls.hasMoreElements()) {
         URL url = urls.nextElement();
         UrlResource resource = new UrlResource(url);
         Properties properties = PropertiesLoaderUtils.loadProperties(resource);
         for (Map.Entry<?, ?> entry : properties.entrySet()) {
            String factoryTypeName = ((String) entry.getKey()).trim();
            for (String factoryImplementationName : StringUtils.commaDelimitedListToStringArray((String) entry.getValue())) {
               result.add(factoryTypeName, factoryImplementationName.trim());
            }
         }
      }
      cache.put(classLoader, result);
      return result;
   }
   catch (IOException ex) {
      throw new IllegalArgumentException("Unable to load factories from location [" +
            FACTORIES_RESOURCE_LOCATION + "]", ex);
   }
}

扩展

对于官方组件,是基于condition条件来决定对于类是否要自动装配,对于第三方组件,是采用spi机制 来实现扩展

  • 官方包 spring-boot-starter-xxx
  • 第三方包 xxx-spring-boot-starter

不论官方组件还是第三方组件都是通过以上机制进行自动装配。

Springboot的自动配置的核心:通过ImportSelector 实现批量导入各组件的配置类到IOC容器中。

1593182195048

知识延伸:

@Conditional 详解:juejin.cn/post/684490…

@Enable* 模块驱动详解:juejin.cn/post/684490…

ImportSelector 批量动态导入Bean详解:juejin.cn/post/684490…

文章原地址

autumn200.com/2020/06/27/…