Android-Fresco系列4 磁盘缓存

1,246 阅读7分钟

微信公众号:Android部落格

个人网站:chengang.plus/

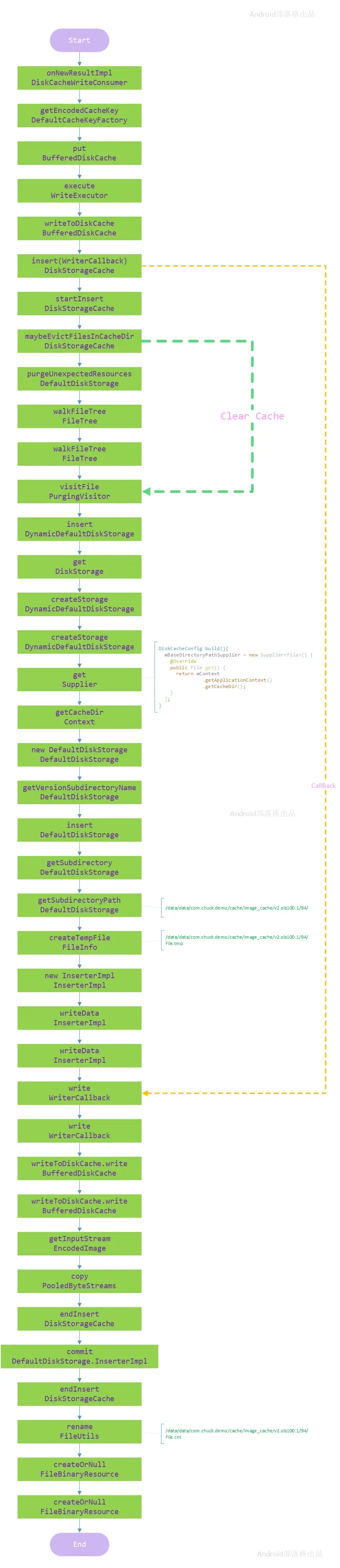
先看流程图:

一、DiskCacheWriteProducer

从NetworkFetchProducer传递过来的数据是EncodedImage类型,里面的未解码数据是CloseableReference类型。

1) produceResults

定义了一个DiskCacheWriteConsumer用于消费接收到的消息。

//DiskCacheWriteProducer
Consumer<EncodedImage> consumer;
if (producerContext.getImageRequest().isDiskCacheEnabled()) {
    consumer = new DiskCacheWriteConsumer(
        consumerOfDiskCacheWriteProducer,
        producerContext,
        mDefaultBufferedDiskCache,
        mSmallImageBufferedDiskCache,
        mCacheKeyFactory
    );
}

2) DiskCacheWriteConsumer

//DiskCacheWriteConsumer
@Override
public void onNewResultImpl(EncodedImage newResult, @Status int status) {
    final ImageRequest imageRequest = mProducerContext.getImageRequest();
    final CacheKey cacheKey = mCacheKeyFactory.getEncodedCacheKey(imageRequest, mProducerContext.getCallerContext());
    mDefaultBufferedDiskCache.put(cacheKey, newResult);
    getConsumer().onNewResult(newResult, status);
}

mCacheKeyFactory对应的是在ImagePipelineConfig类中默认初始化的DefaultCacheKeyFactory.getInstance(),如果用户不设置的话。

//DefaultCacheKeyFactory
@Override
public CacheKey getEncodedCacheKey(
  ImageRequest request,
  Uri sourceUri,
  @Nullable Object callerContext) {
    return new SimpleCacheKey(getCacheKeySourceUri(sourceUri).toString());
}

实际上就是把uri封装到SimpleCacheKey对象。

3) 关键变量初始化

mDefaultBufferedDiskCache对应的是ImagePipelineFactory类中getProducerFactory方法时初始化的,调用getMainBufferedDiskCache方法后返回一个BufferedDiskCache对象给mDefaultBufferedDiskCache:

//ImagePipelineFactory
public BufferedDiskCache getMainBufferedDiskCache() {
    if (mMainBufferedDiskCache == null) {
      mMainBufferedDiskCache =
          new BufferedDiskCache(
              getMainFileCache(),
              mConfig.getPoolFactory().getPooledByteBufferFactory(mConfig.getMemoryChunkType()),
              mConfig.getPoolFactory().getPooledByteStreams(),
              mConfig.getExecutorSupplier().forLocalStorageRead(),
              mConfig.getExecutorSupplier().forLocalStorageWrite(),
              mConfig.getImageCacheStatsTracker());
    }
    return mMainBufferedDiskCache;
}
  • DiskCacheConfig

其中getMainFileCache初始化了一个DiskCacheConfig类,主要是磁盘缓存的一些配置信息。

//ImagePipelineFactory
public FileCache getMainFileCache() {
    if (mMainFileCache == null) {
      DiskCacheConfig diskCacheConfig = mConfig.getMainDiskCacheConfig();
      mMainFileCache = mConfig.getFileCacheFactory().get(diskCacheConfig);
    }
    return mMainFileCache;
}
  • DynamicDefaultDiskStorageFactory

getFileCacheFactory初始化一个mFileCacheFactory对象,默认是:

//ImagePipelineConfig
mFileCacheFactory = builder.mFileCacheFactory == null
    ? new DiskStorageCacheFactory(new DynamicDefaultDiskStorageFactory())
    : builder.mFileCacheFactory;

//DynamicDefaultDiskStorageFactory
public class DynamicDefaultDiskStorageFactory implements DiskStorageFactory {

  @Override
  public DiskStorage get(DiskCacheConfig diskCacheConfig) {
    return new DynamicDefaultDiskStorage(
        diskCacheConfig.getVersion(),
        diskCacheConfig.getBaseDirectoryPathSupplier(),
        diskCacheConfig.getBaseDirectoryName(),
        diskCacheConfig.getCacheErrorLogger());
  }
}

//DiskStorageCacheFactory
@Override
public FileCache get(DiskCacheConfig diskCacheConfig) {
    return buildDiskStorageCache(diskCacheConfig, mDiskStorageFactory.get(diskCacheConfig));
}

DiskStorageCacheFactory封装了一个DiskStorageCacheFactory对象,DiskStorageCacheFactory是一个磁盘缓存空间大小的管理类。

  • DiskStorageCache

最后通过DiskStorageCacheFactory.get方法生成一个FileCache对象返回(DiskStorageCache实现了FileCache接口):

//DiskStorageCache
public static DiskStorageCache buildDiskStorageCache(
  DiskCacheConfig diskCacheConfig,
  DiskStorage diskStorage,
  Executor executorForBackgroundInit) {
    DiskStorageCache.Params params = new DiskStorageCache.Params(
        diskCacheConfig.getMinimumSizeLimit(),
        diskCacheConfig.getLowDiskSpaceSizeLimit(),
        diskCacheConfig.getDefaultSizeLimit());
    
    return new DiskStorageCache(
        diskStorage,
        diskCacheConfig.getEntryEvictionComparatorSupplier(),
        params,
        diskCacheConfig.getCacheEventListener(),
        diskCacheConfig.getCacheErrorLogger(),
        diskCacheConfig.getDiskTrimmableRegistry(),
        diskCacheConfig.getContext(),
        executorForBackgroundInit,
        diskCacheConfig.getIndexPopulateAtStartupEnabled());
}
  • DiskCacheConfig

看看磁盘缓存的参数设置吧: 最小缓存限制:

private long mMaxCacheSizeOnVeryLowDiskSpace = 2 * ByteConstants.MB;

低存储设置空间大小限制:

private long mMaxCacheSizeOnLowDiskSpace = 10 * ByteConstants.MB;

默认大小限制:

private long mMaxCacheSize = 40 * ByteConstants.MB;

最后将FileCache封装到BufferedDiskCache对象返回,构造函数如下:

//BufferedDiskCache
public BufferedDiskCache(){
    mStagingArea = StagingArea.getInstance();
}

//StagingArea
private StagingArea() {
    mMap = new HashMap<>();
}

实际上StagingArea封装了一个private Map<CacheKey, EncodedImage> mMap;,只是用来存储key和编码的value,实际的操作在BufferedDiskCache中。

在上面的堆栈中,调用到mDefaultBufferedDiskCache.put(cacheKey, newResult);,实际是调用BufferedDiskCache的put方法:

//BufferedDiskCache
public void put(final CacheKey key, EncodedImage encodedImage) {
    mStagingArea.put(key, encodedImage);
    mWriteExecutor.execute(new Runnable() {
        @Override
        public void run() {
            writeToDiskCache(key, finalEncodedImage);
        }
    });
}
//BufferedDiskCache
private void writeToDiskCache(final CacheKey key, final EncodedImage encodedImage) {
    mFileCache.insert(key, new WriterCallback() {
        @Override
        public void write(OutputStream os) throws IOException {
            mPooledByteStreams.copy(encodedImage.getInputStream(), os);
        }
    });
}

mFileCache实际对应的是DiskStorageCache类,看看这个类中的insert方法:

//DiskStorageCache
public BinaryResource insert(CacheKey key, WriterCallback callback){
    String resourceId = CacheKeyUtil.getFirstResourceId(key);
    DiskStorage.Inserter inserter = startInsert(resourceId, key);
    inserter.writeData(callback, key);
    // Committing the file is synchronized
    BinaryResource resource = endInsert(inserter, key, resourceId);
    return resource;
}

//DiskStorageCache
private DiskStorage.Inserter startInsert(
  final String resourceId,
  final CacheKey key)
  throws IOException {
    maybeEvictFilesInCacheDir();
    return mStorage.insert(resourceId, key);
}

二、开始缓存

mStorage对应的是DynamicDefaultDiskStorage类,看看insert方法:

//DynamicDefaultDiskStorage
@Override
public Inserter insert(String resourceId, Object debugInfo) throws IOException {
    return get().insert(resourceId, debugInfo);
}
//DynamicDefaultDiskStorage
synchronized DiskStorage get() throws IOException {
    if (shouldCreateNewStorage()) {
      // discard anything we created
      deleteOldStorageIfNecessary();
      createStorage();
    }
    return Preconditions.checkNotNull(mCurrentState.delegate);
}

1) 创建文件夹

第一次调用磁盘缓存时,是没有创建对应的缓存目录的,所以需要调用createStorage方法:

//DynamicDefaultDiskStorage
private void createStorage() throws IOException {
    File rootDirectory = new File(mBaseDirectoryPathSupplier.get(), mBaseDirectoryName);
    createRootDirectoryIfNecessary(rootDirectory);
    DiskStorage storage = new DefaultDiskStorage(rootDirectory, mVersion, mCacheErrorLogger);
    mCurrentState = new State(rootDirectory, storage);
}

mBaseDirectoryPathSupplier是在DiskCacheConfig的build方法中定义的:

//DiskCacheConfig
public DiskCacheConfig build() {
    if (mBaseDirectoryPathSupplier == null && mContext != null) {
        mBaseDirectoryPathSupplier = new Supplier<File>() {
          @Override
          public File get() {
            return mContext.getApplicationContext().getCacheDir();
          }
        };
    }
}

可见根目录是所在应用的缓存路径/data/data/packageName/cache,然后根据根目录和版本号格式化生成一个子目录,最后统一封装成一个DefaultDiskStorage对象:

//DefaultDiskStorage
public DefaultDiskStorage(){
    mVersionDirectory = new File(mRootDirectory, getVersionSubdirectoryName(version));
}

//DefaultDiskStorage
static String getVersionSubdirectoryName(int version) {
return String.format(
    (Locale) null,
    "%s.ols%d.%d",
    DEFAULT_DISK_STORAGE_VERSION_PREFIX,
    SHARDING_BUCKET_COUNT,
    version);
}

此时mVersionDirectory对应的路径是:/data/data/packageName/cache/image_cache/v2.ols100.1 storage对象对应的是DefaultDiskStorage类,然后封装到State类中,这个类中初始化了delegate对象,代理的就是DefaultDiskStorage的storage对象。

接下来就在DefaultDiskStorage中执行insert方法了:

//DefaultDiskStorage
public Inserter insert(){
    ileInfo info = new FileInfo(FileType.TEMP, resourceId);
    File parent = getSubdirectory(info.resourceId);
    File file = info.createTempFile(parent);
    return new InserterImpl(resourceId, file);
}

resourceId的生成规则是:

//CacheKeyUtil
private static String secureHashKey(final CacheKey key)
    return SecureHashUtil.makeSHA1HashBase64(key.getUriString().getBytes("UTF-8"));
}

接着依据resourceId的hash值与SHARDING_BUCKET_COUNT值取余再生成一层子目录:

////DefaultDiskStorage
private String getSubdirectoryPath(String resourceId) {
    String subdirectory = String.valueOf(Math.abs(resourceId.hashCode() % SHARDING_BUCKET_COUNT));
    return mVersionDirectory + File.separator + subdirectory;
}

最后子目录可能是:/data/data/com.chuck.demo/cache/image_cache/v2.ols100.1/94/

2) 创建临时文件

接下来在这个文件夹下创建临时文件createTempFile:

public File createTempFile(File parent) throws IOException {
  File f = File.createTempFile(resourceId + ".", TEMP_FILE_EXTENSION, parent);
  return f;
}

此时后缀是.tmp,前缀是resourceId。

接下来将resourceId和临时文件封装到InserterImpl对象返回。

回到DiskStorageCache类的insert方法,调用startInsert返回的DiskStorage.Inserter对象,其对应的是InserterImpl类,接着调用writeData方法:

//InserterImpl
@Override
public void writeData(WriterCallback callback, Object debugInfo){
    FileOutputStream fileStream = new FileOutputStream(mTemporaryFile);
    CountingOutputStream countingStream = new CountingOutputStream(fileStream);
    callback.write(countingStream);
    // just in case underlying stream's close method doesn't flush:
    // we flush it manually and inside the try/catch
    countingStream.flush();
}

此时通过临时文件创建一个输出流对象countingStream,然后通过callBack对象回调到BufferedDiskCache的writeToDiskCache方法中定义WriterCallback内部类的地方,实际就一行代码:

//BufferedDiskCache
private void writeToDiskCache(
final CacheKey key,
final EncodedImage encodedImage) {
    mFileCache.insert(key, new WriterCallback() {
        @Override
        public void write(OutputStream os)  {
            mPooledByteStreams.copy(encodedImage.getInputStream(), os);
        }
    });
}

//EncodedImage
public @Nullable InputStream getInputStream() {
    CloseableReference<PooledByteBuffer> pooledByteBufferRef =
        CloseableReference.cloneOrNull(mPooledByteBufferRef);
    if (pooledByteBufferRef != null) {
      try {
        return new PooledByteBufferInputStream(pooledByteBufferRef.get());
      } finally {
        CloseableReference.closeSafely(pooledByteBufferRef);
      }
    }
    return null;
}

这行代码的意思是将已经编码图片的stream复制到os对象中,这个os指输出流,对应的是mTemporaryFile临时文件。

看看这个copy方法:

//PooledByteStreams
public long copy(final InputStream from, final OutputStream to) throws IOException {
    long count = 0;
    byte[] tmp = mByteArrayPool.get(mTempBufSize);
    
    try {
      while (true) {
        int read = from.read(tmp, 0, mTempBufSize);
        if (read == -1) {
          return count;
        }
        to.write(tmp, 0, read);
        count += read;
      }
    } finally {
      mByteArrayPool.release(tmp);
    }
}

看到mByteArrayPool.get这里,又用到了Bucket那一套分配内存了,因为mByteArrayPool是GenericByteArrayPool类型,这里的mTempBufSize默认是16kb。

3) 创建正式文件

此时就已经完成了已编码图片的数据流拷贝工作。回到 DiskStorageCache类的insert方法,调用endInsert方法:

//DiskStorageCache
private BinaryResource endInsert(
  final DiskStorage.Inserter inserter,
  final CacheKey key,
  String resourceId) throws IOException {
    synchronized (mLock) {
      BinaryResource resource = inserter.commit(key);
      mResourceIndex.add(resourceId);
      mCacheStats.increment(resource.size(), 1);
      return resource;
    }
}

inserter.commit在DefaultDiskStorage的内部类InserterImpl中调用:

//DefaultDiskStorage.InserterImpl
@Override
public BinaryResource commit(Object debugInfo){
    File targetFile = getContentFileFor(mResourceId);
    FileUtils.rename(mTemporaryFile, targetFile);
    if (targetFile.exists()) {
    targetFile.setLastModified(mClock.now());
  }
  return FileBinaryResource.createOrNull(targetFile);
}
//DefaultDiskStorage
File getContentFileFor(String resourceId) {
    return new File(getFilename(resourceId));
}
//DefaultDiskStorage
private String getFilename(String resourceId) {
    FileInfo fileInfo = new FileInfo(FileType.CONTENT, resourceId);
    String path = getSubdirectoryPath(fileInfo.resourceId);
    return fileInfo.toPath(path);
}

此时就是正式文件了,type对应的是FileType.CONTENT,是cnt字符,然后依据resourceId的hash值与SHARDING_BUCKET_COUNT取余的绝对值再一次生成一个文件路径,这个文件路径与临时文件路径一样,但是后缀变成了cnt,接下来将另外文件修改名称为正式文件名,并修改文件最后修改时间。最后的操作是返回一个BinaryResource对象,实际是子类FileBinaryResource,这个对象里面还封装了一个File对象,包含读文件相关的操作。

4) 缓存空间检查

在所有数据都写入完毕之后,在DiskStorageCache类的startInsert方法中的mStorage.insert方法调用之前,还调用了maybeEvictFilesInCacheDir方法,主要做一些缓存空间的控制工作:

//DiskStorageCache
private void maybeEvictFilesInCacheDir() throws IOException {
    synchronized (mLock) {
      boolean calculatedRightNow = maybeUpdateFileCacheSize();
    
      // Update the size limit (mCacheSizeLimit)
      updateFileCacheSizeLimit();
    
      long cacheSize = mCacheStats.getSize();
      // If we are going to evict force a recalculation of the size
      // (except if it was already calculated!)
      if (cacheSize > mCacheSizeLimit && !calculatedRightNow) {
        mCacheStats.reset();
        maybeUpdateFileCacheSize();
      }
    
      // If size has exceeded the size limit, evict some files
      if (cacheSize > mCacheSizeLimit) {
      evictAboveSize(
          mCacheSizeLimit * 9 / 10,
          CacheEventListener.EvictionReason.CACHE_FULL); // 90%
      }
    }
}

这个方法中的现看看内外部存储是否符合默认存储大小的限制,符合的话,就更新相关限制;对于当前缓存大小已经超出限制的部分,默认的话就是40M的0.9(36M),则删除超出的部分。evictAboveSize最终调用purgeUnexpectedResources方法:

//DefaultDiskStorage
@Override
public void purgeUnexpectedResources() {
    FileTree.walkFileTree(mRootDirectory, new PurgingVisitor());
}

//FileTree
public static void walkFileTree(File directory, FileTreeVisitor visitor) {
    visitor.preVisitDirectory(directory);
    File[] files = directory.listFiles();
    if (files != null) {
      for (File file: files) {
        if (file.isDirectory()) {
          walkFileTree(file, visitor);
        } else {
          visitor.visitFile(file);
        }
      }
    }
    visitor.postVisitDirectory(directory);
}

删除的策略在PurgingVisitor中:

private class PurgingVisitor implements FileTreeVisitor {
    private boolean insideBaseDirectory;
    
    @Override
    public void preVisitDirectory(File directory) {
      if (!insideBaseDirectory && directory.equals(mVersionDirectory)) {
        // if we enter version-directory turn flag on
        insideBaseDirectory = true;
      }
    }
    
    @Override
    public void visitFile(File file) {
      if (!insideBaseDirectory || !isExpectedFile(file)) {
        file.delete();
      }
    }
    
    @Override
    public void postVisitDirectory(File directory) {
      if (!mRootDirectory.equals(directory)) { // if it's root directory we must not touch it
        if (!insideBaseDirectory) {
          // if not in version-directory then it's unexpected!
          directory.delete();
        }
      }
      if (insideBaseDirectory && directory.equals(mVersionDirectory)) {
        // if we just finished visiting version-directory turn flag off
        insideBaseDirectory = false;
      }
    }
    
    private boolean isExpectedFile(File file) {
      FileInfo info = getShardFileInfo(file);
      if (info == null) {
        return false;
      }
      if (info.type == FileType.TEMP) {
        return isRecentFile(file);
      }
      Preconditions.checkState(info.type == FileType.CONTENT);
      return true;
    }
    
    /**
     * @return true if and only if the file is not old enough to be considered an old temp file
     */
    private boolean isRecentFile(File file) {
      return file.lastModified() > (mClock.now() - TEMP_FILE_LIFETIME_MS);
    }
};

对于在v2.ols100.1目录下的文件,如果文件夹名称策略与既有策略不相符,则删除;对于tmp结尾的临时文件,创建时间超过30min,则删除;对于不在/data/data/packageName/cache/image_cache/目录,且不在v2.ols100.1目录下的文件夹,则删除。

到这里磁盘缓存告一段落。