Nginx 是如何处理 HTTP 头部的?

1,092 阅读4分钟

Nginx 处理 HTTP 头部的过程

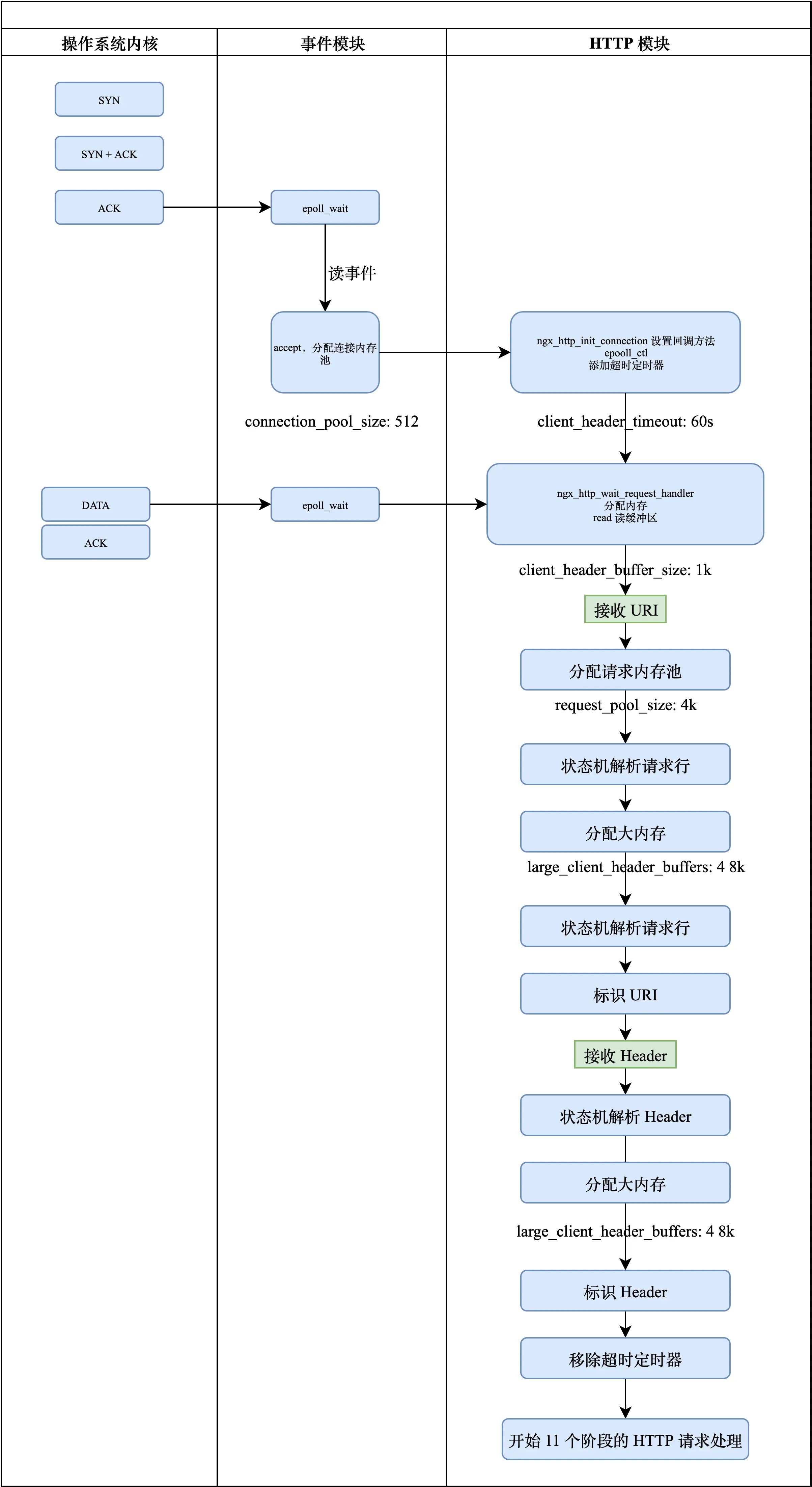
Nginx 在处理 HTTP 请求之前,首先需要 Nginx 的框架先和客户端建立好连接,然后接收用户发来的 HTTP 的请求行,比如方法、URL 等,然后接收所有的 Header,根据这些 Header 信息,才能决定由哪些 HTTP 模块处理请求。下面这张图,解释了 Nginx 在处理 HTTP 请求之前,所经历的一系列流程,强烈建议收藏保存。下面针对每个部分单独讲解一下。

nginx 接收 HTTP 请求流程图.png

接收请求事件模块

首先是三次握手,当客户端发来 ACK 之后,由操作系统内核回一个 SYN+ACK,紧接着客户端 ACK 之后,连接建立成功。同时可能有很多 worker 进程都在监听 80 或 443 端口,由操作系统的负载均衡算法,选取一个 worker 进程来处理,这个 worker 进程会通过 epoll_wait 方法,返回一个建立连接的句柄。拿到了监听的句柄之后,这实际上是一个读事件(因为是从操作系统中读取到了一个请求),调用 accept 方法,分配连接内存池。

内存池主要分为连接内存池和请求内存池。

连接内存池大小的配置是 connection_pool_size,到了这一步之后,Nginx 会为已经建立的连接分配一个 512 字节大小的连接内存池。分配完内存池,建立好连接之后,HTTP 模块会从事件模块手里接入请求处理的过程,HTTP 模块在启动时,会调用 ngx_http_init_connection 方法来设置回调方法,这个时候会把新建立连接的读事件通过 epoll_ctl 函数添加到 epoll 中,然后加一个超时定时器 client_header_timeout: 60s,这个定时器的作用是,如果超过 60s 还没有接收到客户端发来的请求,那么就会断开连接。这一部分走完之后,Nginx 的事件模块可能就会切换到其他的句柄去处理了。

当用户真的把请求发来之后,操作系统会回复一个 ACK,同时事件模块的 epoll_wait 也拿到了这个请求,这个时候会调用设置的回调方法 ngx_http_wait_request_handler,将接收到的用户请求读到用户态中,而读取到用户态中需要操作系统分配内存,那么这段内存分配多大?从哪里分配呢?

这段内存是从连接内存池分配的,初始虽然分配了 512 字节,但是内存池可以扩展,由 client_header_buffer_size: 1k 分配 1k 内存,内存池并不是越大越好,因为用户即使发送了 1 个字节,也会分配出 1k 的内存出来。当 URL 超过 1k 后,应该怎么办呢?

接收请求 HTTP 模块

处理请求和处理连接是不一样的,处理请求只需要放到 Nginx 内存中就行了,但是处理请求还需要做大量的上下文分析,所以要分配一个请求内存池 request_pool_size: 4k。分配完以后,状态机开始解析请求行,如果这时候发现 URL 大于 4k,那么就会再分配一个大内存,也就是 large_client_header_buffers: 4 8k,这个配置的意思是说,最多分配 4 个 8k,它并不是一次性分配 32k,而是先分配 8k 然后再去解析请求行,如果依然大于 8k,那么就会再分配 8k 的内存。

Nginx 有很多变量,这些变量都是指针,其中可以用来标识 URI,标识完成之后,就开始处理 header。状态机解析 header 的时候,如果发现内存不够,也就是假如 URL 已经用掉了 large_client_header_buffers: 4 8k 中的 2 个 8k,这时候最多也只能分配 8k,请求行和 header 是公用 4 个 8k的。

分配完大内存之后,就开始标识 header,确定哪一个 server 块去处理请求,然后移除超时定时器,接下来,就开始核心的 11 个阶段 HTTP 请求处理请求。

这里需要注意以下几个地方:

  • 连接内存池:初始大小 512 字节
    • client_header_buffer_size: 1k 从连接内存池中分配
    • large_client_header_buffers: 4 8k 也是从连接内存池中分配
  • 请求内存池:request_pool_size: 4k

公众号「原少子杨」回复 Nginx 领取知识图谱

关注公众号回复 Nginx 领取知识图谱