SSO是Single Sign On的缩写,OAuth是Open Authority的缩写,这两者都是使用令牌的方式来代替用户密码访问应用。流程上来说他们非常相似,但概念上又十分不同。
- SSO大家应该比较熟悉,它将登录认证和业务系统分离,使用独立的登录中心,实现了在登录中心登录后,所有相关的业务系统都能免登录访问资源。
- OAuth2.0原理可能比较陌生,但平时用的却很多,比如访问某网站想留言又不想注册时使用了微信授权。
以上两者,你在业务系统中都没有账号和密码,账号密码是存放在登录中心或微信服务器中的,这就是所谓的使用令牌代替账号密码访问应用。
SSO
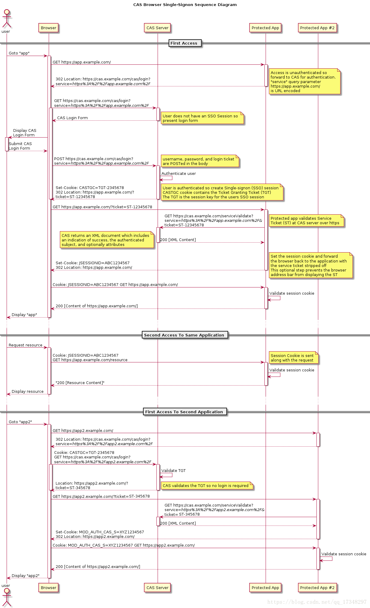
两者有很多相似之处,下面我们来解释一下这个过程。先来讲解SSO,通过SSO对比OAuth2.0,才比较好理解OAuth2.0的原理。SSO的实现有很多框架,比如CAS框架,以下是CAS框架的官方流程图。

上面的流程大概为:
- 用户输入网址进入业务系统Protected App,系统发现用户未登录,将用户重定向到单点登录系统CAS Server,并带上自身地址service参数
- 用户浏览器重定向到单点登录系统,系统检查该用户是否登录,这是SSO(这里是CAS)系统的第一个接口,该接口如果用户未登录,则将用户重定向到登录界面,如果已登录,则设置全局session,并重定向到业务系统
- 用户填写密码后提交登录,注意此时的登录界面是SSO系统提供的,只有SSO系统保存了用户的密码,
- SSO系统验证密码是否正确,若正确则重定向到业务系统,并带上SSO系统的签发的ticket
- 浏览器重定向到业务系统的登录接口,这个登录接口是不需要密码的,而是带上SSO的ticket,业务系统拿着ticket请求SSO系统,获取用户信息。并设置局部session,表示登录成功返回给浏览器sessionId(tomcat中叫JSESSIONID)
- 之后所有的交互用sessionId与业务系统交互即可
OAuth2.0
OAuth2.0有多种模式,这里讲的是OAuth2.0授权码模式,OAuth2.0的流程跟SSO差不多
- 用户在某网站上点击使用微信授权,这里的某网站就类似业务系统,微信授权服务器就类似单点登录系统
- 之后微信授权服务器返回一个确认授权页面,类似登录界面,这个页面当然是微信的而不是业务系统的
- 用户确认授权,类似填写了账号和密码,提交后微信鉴权并返回一个ticket,并重定向业务系统。
- 业务系统带上ticket访问微信服务器,微信服务器返回正式的token,业务系统就可以使用token获取用户信息了
以上,就是我的SSO和OAuth2.0的理解