iOS 编译屏蔽模拟器不支持的sdk

1,885 阅读1分钟

最近工作中集成一些第三方SDK,但是相关SDK没有提供x86构架,导致模拟器下编译错误,每次调试都要使用真机,极度影响开发。

所以直接在模拟器环境下屏蔽该SDK,保证开发进度,并且不能影响真机及现有开发流程。

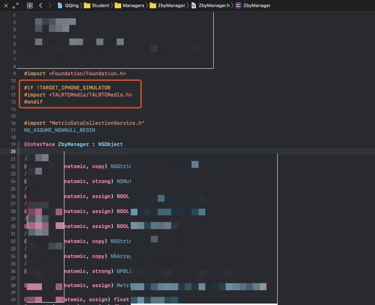
###屏蔽工程配置中,Debug模拟器环境,屏蔽SDK的导入

Magic Hider - 2020-03-20 15:26:09.jpg

大力出奇迹,直接屏蔽相关代码

Magic Hider - 2020-03-20 15:27:36.jpg

Magic Hider - 2020-03-20 15:28:41.jpg