开源element + koa2 + mysql 设计的个人博客

450 阅读3分钟

前言

为了方便记录、查找文章,鉴于有道云使用的时候,感觉不是很方便,故写了改博客进行自定义管理、记录一些平时的成长。和大家一起学习共享

博客介绍

  • 前后台分离式开发(包含博客的后台管理系统),笔者司职主要还是前端。
  • 具备了代码高亮、权限管理、第三方 github 登录、评论与通知、以及邮件通知功能的个人博客...
  • 具备文件导入导出功能,假如你之前用 hexo 博客, 那么你可以直接通过导入 md 文件迁移你的文章。

实现功能

  • 前台:主页 + 列表页 + 搜索页 + 分类页 + 标签页 + 目录结构树
  • 后台:文章管理 + 用户管理 + 文章树结构管理
  • 文章锚点导航、回到顶部、markdown 代码高亮
  • 用户:站内用户、github 第三方授权登录的用户(由于没有固定IP,第三方未验证)
  • 用户可以评论与回复、以及邮件通知回复的状态
  • md 文件导入导出功能!可以直接上传 md 文件生成文章

技术栈

  • 前端
    • Element
    • Vue + Vuex
    • axios
    • marked + higlight.js
  • 后端
    • koa2
    • sequelize + mysql
    • jwt + bcrypt
    • nodemailer
    • koa-send

项目结构

目录结构

.
│
├─config                // 构建配置
├─public                // html 入口
├─scripts               // 项目自动构建脚本
└─server                // 后端
    ├─config            // 项目配置 github、email、database、token-secret 等等
    ├─controllers       // 业务控制层
    ├─middlewares       // 中间件
    ├─models            // 数据库模型
    ├─output            // 导出文件包位置
    ├─router            // 路由
    ├─utils             // 工具包
    ├─app.js            // 后端主入口文件
    ├─initData.js       // 初始化基础数据脚本
    └─...
│
└─src                   // 前端项目源码
   ├─assets             // 静态文件
   ├─components         // 公用组件
   ├─layout             // 页面布局组件
   ├─plugins            // 插件库
   ├─router             // 路由
   ├─store              // vuex
   ├─utils              // 工具包
   ├─views              // 视图层
   ├─  App.vue          // 挂载主页面
   ├─  main.js          // 入口文件
   └─...

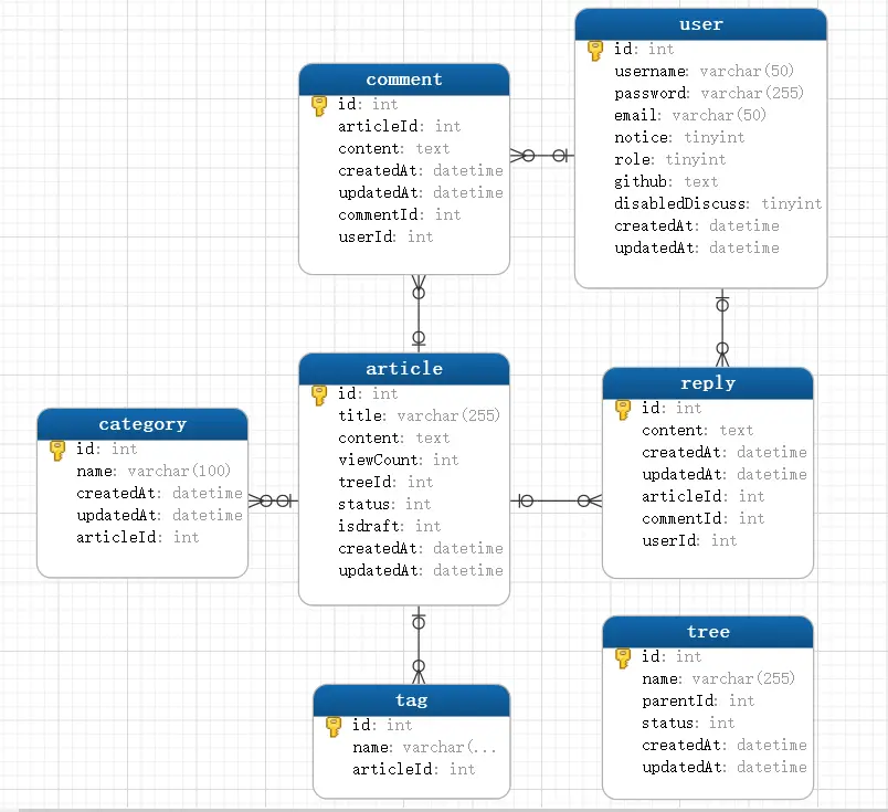
数据库模型

使用这个项目

git clone https://github.com/weiriver/vue-blog.git

## 安装依赖以及开启开发模式
cd vue-blog
cnpm i 
npm run serve

## 安装依赖以及开启开发模式 注意必须先配置好数据库、个人github账户登录名,配置文件在 server/config/index.js

## 数据库字符集为 utf8mb4 排序规则 utf8mb4_general_ci
cd server
cnpm i
npm runn dev

## 打包前端
cd vue-blog
npm run build

## 后端笔者则是采用pm2
cd server
pm2 start app.js

项目地址

github源码地址

表结构

总结

该博客断断续续写了一段时间,参考了网上各位大神的杰作,本着学习代码的同时,构建起自己的专属博客,记录自己的学习过程。其中还有很多细节的地方没做到位,但总体已经满足使用,欢迎大家指导。感谢郭大大的博客,主要功能参考他的技术方案,在他的基础上,增加了自己喜欢的东西,如文章的结构目录,方便直观分类。