在不得不看的Flutter与Android混合开发一文中讲述了Android项目如何导入flutter模块,但有一个问题,就是它们之间还不能互相通信,但这又是非常必要的。所以本文就来讲述一下Android如何与flutter进行通信。
1、架构概述
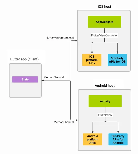
消息通过平台通道在native(host)与flutter(client)之间传递,如下图所示:

为了确保用户界面能够正确响应,消息都是以异步的方式进行传递。无论是native向flutter发送消息,还是flutter向native发送消息。
在flutter中,MethodChannel可以发送与方法调用相对应的消息。在native平台上,MethodChannel在Android可以接收方法调用并返回结果。这些类可以帮助我们用很少的代码就能开发平台插件。
注意:本节内容来自flutter官网,读者可自行查阅。
2、平台通道数据类型支持和编解码器
平台通道可以使用提供的编解码器对消息进行编解码,这些编解码器支持简单类似JSON的值的高效二进制序列化,例如布尔值,数字,字符串,字节缓冲区以及这些的列表和映射。当你发送和接收值时,会自动对这些值进行序列化和反序列化。
下表显示了如何在平台端接收Dart值,反之亦然:
| Dart | Android | iOS |
|---|---|---|
| null | null | nil (NSNull when nested) |
| bool | java.lang.Boolean | NSNumber numberWithBool: |
| int | java.lang.Integer | NSNumber numberWithInt: |
| int, if 32 bits not enough | java.lang.Long | NSNumber numberWithLong: |
| int, if 64 bits not enough | java.math.BigInteger | FlutterStandardBigInteger |
| double | java.lang.Double | NSNumber numberWithDouble: |
| String | java.lang.String | NSString |
| Uint8List | byte[] | FlutterStandardTypedData typedDataWithBytes: |
| Int32List | int[] | FlutterStandardTypedData typedDataWithInt32: |
| Int64List | long[] | FlutterStandardTypedData typedDataWithInt64: |
| Float64List | double[] | FlutterStandardTypedData typedDataWithFloat64: |
| List | java.util.ArrayList | NSArray |
| Map | java.util.HashMap | NSDictionary |
关于编解码器,Android端提供了以下四种。
- BinaryCodec:是最简单的一种编解码器,其返回值类型与入参的类型相同,均为二进制格式(
ByteBuffer)。由于BinaryCodec在编解码过程中什么都没做,只是原封不动的将二进制数据返回。所以传递的数据在编解码时会免于拷贝,这种方式在传递的数据量比较大时很有用。比如从Android侧传入一张图片到Flutter侧显示。 - StandardMessageCodec:是
BasicMessageChannel的默认编解码器,支持基础数据类型、列表及字典等。在编码时会先将数据写入到ByteArrayOutputStream流中,然后再将该流中的数据写入到ByteBuffer中。在解码时,直接从ByteBuffer中读取数据。 - StandardMethodCodec:是基于
StandardMessageCodec的封装。是MethodChannel与EventChannel的默认编解码器。 - StringCodec:是用于字符串与二进制数据之间的编解码,其编码格式为UTF-8。在编码时会将String转成byte数组,然后再将该数组写入到
ByteBuffer中。在解码时,直接从ByteBuffer中读取数据 - JSONMessageCodec:内部调用
StringCodec来实现编解码。 - JSONMethodCodec:基于
JSONMessageCodec的封装。可以在MethodChannel与EventChannel中使用。
ByteBuffer是Nio中的一个类,顾名思义——就是一块存储字节的区域。它有两个实现类——DirectByteBuffer与HeapByteBuffer,DirectByteBuffer是直接在内存中开辟了一块区域来存储数据,而HeapByteBuffer是在JVM堆中开辟一块区域来存储数据,所以要想数据在DirectByteBuffer中与HeapByteBuffer互通,就需要进行一次拷贝。关于ByteBuffer的更多内容可以去阅读Java NIO 的前生今世 之三 NIO Buffer 详解这篇文章。
3、通信方式
前面讲了Android与flutter通信的一些基础知识,下面就进入正题,来看Android如何与flutter进行通信。
Android与Flutter之间的通信共有四种实现方式。
- 由于在初始化flutter页面时会传递一个字符串——route,因此我们就可以拿route来做文章,传递自己想要传递的数据。该种方式仅支持单向数据传递且数据类型只能为字符串,无返回值。
- 通过
EventChannel来实现,EventChannel仅支持数据单向传递,无返回值。 - 通过
MethodChannel来实现,MethodChannel支持数据双向传递,有返回值。 - 通过
BasicMessageChannel来实现,BasicMessageChannel支持数据双向传递,有返回值。
下面就来看一下这几种方式的使用。
3.1、初始化时传值
主要是利用了创建flutter页面传递的route来做文章,笔者认为该种方式属于取巧,但还是可以用来传递数据。它的使用很简单,代码如下。
首先来看Android代码。
//第三个参数可以换成我们想要字符串。
FlutterView flutterView = Flutter.createView(this, getLifecycle(), "route");
在flutter中,我们只需要通过下面代码来获取值即可。
void main() => runApp(MyApp(
initParams: window.defaultRouteName,
));
class MyApp extends StatelessWidget {
final String initParams;//既是前面传递的值——route
MyApp({Key key, @required this.initParams}) : super(key: key);
@override
Widget build(BuildContext context) {...}
}
通过该种方式就可以在初始化flutter时,Android给flutter传递数据。由于runApp仅会调用一次,所以该种方式只能传递一次数据且数据只能是字符串。
使用
window的相关API需要导入包dart:ui
3.2、EventChannel
EventChannel是一种native向flutter发送数据的单向通信方式,flutter无法返回任何数据给native。主要用于native向flutter发送手机电量变化、网络连接变化、陀螺仪、传感器等。它的使用方式如下。
首先来看Android代码。
public class EventChannelPlugin implements EventChannel.StreamHandler {
private static final String TAG = EventChannelPlugin.class.getSimpleName();
private EventChannel.EventSink eventSink;
private Activity activity;
static EventChannelPlugin registerWith(FlutterView flutterView) {
EventChannelPlugin plugin = new EventChannelPlugin(flutterView);
new EventChannel(flutterView, "EventChannelPlugin").setStreamHandler(plugin);
return plugin;
}
private EventChannelPlugin(FlutterView flutterView) {
this.activity = (Activity) flutterView.getContext();
}
void send(Object params) {
if (eventSink != null) {
eventSink.success(params);
}
}
void sendError(String str1, String str2, Object params) {
if (eventSink != null) {
eventSink.error(str1, str2, params);
}
}
void cancel() {
if (eventSink != null) {
eventSink.endOfStream();
}
}
//第一个参数为flutter初始化EventChannel时返回的值,仅此一次
@Override
public void onListen(Object o, EventChannel.EventSink eventSink) {
this.eventSink = eventSink;
Log.i(TAG, "eventSink:" + eventSink);
Log.i(TAG, "Object:" + o.toString());
Toast.makeText(activity, "onListen——obj:" + o, Toast.LENGTH_SHORT).show();
}
@Override
public void onCancel(Object o) {
Log.i(TAG, "onCancel:" + o.toString());
Toast.makeText(activity, "onCancel——obj:" + o, Toast.LENGTH_SHORT).show();
this.eventSink = null;
}
}
笔者对Android端代码做了一个简单的封装,还是很好理解的。下面就来看flutter代码实现。
class _MyHomePageState extends State<MyHomePage> {
EventChannel _eventChannelPlugin = EventChannel("EventChannelPlugin");
StreamSubscription _streamSubscription;
@override
void initState() {
_streamSubscription = _eventChannelPlugin
//["abc", 123, "你好"]对应着Android端onListen方法的第一个参数,可不传值
.receiveBroadcastStream(["abc", 123, "你好"])
.listen(_onToDart, onError: _onToDartError, onDone: _onDone);
super.initState();
}
@override
void dispose() {
if (_streamSubscription != null) {
_streamSubscription.cancel();
_streamSubscription = null;
}
super.dispose();
}
//native端发送正常数据
void _onToDart(message) {
print(message);
}
//当native出错时,发送的数据
void _onToDartError(error) {
print(error);
}
//当native发送数据完成时调用的方法,每一次发送完成就会调用
void _onDone() {
print("消息传递完毕");
}
@override
Widget build(BuildContext context) {...}
}
上面就是通过EventChannel来进行通信的代码实现,调用EventChannelPlugin的send方法就能给flutter发送数据。
3.3、MethodChannel
MethodChannel是一种native与flutter之间互相发送数据的通信方式,顾名思义,通过MethodChannel就能调用native与flutter中相对应的方法,该种方式有返回值。它的使用方式如下。
首先来看Android端的代码实现。
public class MethodChannelPlugin implements MethodChannel.MethodCallHandler {
private Activity activity;
private MethodChannel channel;
public static MethodChannelPlugin registerWith(FlutterView flutterView) {
MethodChannel channel = new MethodChannel(flutterView, "MethodChannelPlugin");
MethodChannelPlugin methodChannelPlugin = new MethodChannelPlugin((Activity) flutterView.getContext(), channel);
channel.setMethodCallHandler(methodChannelPlugin);
return methodChannelPlugin;
}
private MethodChannelPlugin(Activity activity, MethodChannel channel) {
this.activity = activity;
this.channel = channel;
}
//调用flutter端方法,无返回值
public void invokeMethod(String method, Object o) {
channel.invokeMethod(method, o);
}
//调用flutter端方法,有返回值
public void invokeMethod(String method, Object o, MethodChannel.Result result) {
channel.invokeMethod(method, o, result);
}
@Override
public void onMethodCall(MethodCall methodCall, MethodChannel.Result result) {
switch (methodCall.method) {
case "send"://返回的方法名
//给flutter端的返回值
result.success("MethodChannelPlugin收到:" + methodCall.arguments);
Toast.makeText(activity, methodCall.arguments + "", Toast.LENGTH_SHORT).show();
if (activity instanceof FlutterAppActivity) {
((FlutterAppActivity) activity).showContent(methodCall.arguments);
}
break;
default:
result.notImplemented();
break;
}
}
}
笔者对Android端代码做了一个简单的封装,还是很好理解的。下面就来看flutter代码实现。
class _MyHomePageState extends State<MyHomePage> {
MethodChannel _methodChannel = MethodChannel("MethodChannelPlugin");
@override
void initState() {
_methodChannel.setMethodCallHandler((handler) => Future<String>(() {
print("_methodChannel:${handler}");
//监听native发送的方法名及参数
switch (handler.method) {
case "send":
_send(handler.arguments);//handler.arguments表示native传递的方法参数
break;
}
}));
super.initState();
}
//native调用的flutter方法
void _send(arg) {
setState(() {
_content = arg;
});
}
String _resultContent = "";
//flutter调用native的相应方法
void _sendToNative() {
Future<String> future =
_methodChannel.invokeMethod("send", _controller.text);
future.then((message) {
setState(() {
//message是native返回的数据
_resultContent = "返回值:" + message;
});
});
}
@override
Widget build(BuildContext context) {...}
}
上面就是通过MethodChannel来进行通信的代码实现。还是比较简单的。在Android端使用只需要调用MethodChannelPlugin的invokeMethod方法即可。在flutter端使用只需要参考_sendToNative方法的实现即可。
3.4、BasicMessageChannel
BasicMessageChannel是一种能够在native与flutter之间互相发送消息的通信方式,它支持数据类型最多,使用范围最广。EventChannel与MethodChannel的应用场景可以使用BasicMessageChannel来实现,但BasicMessageChannel的应用场景就不一定能够使用EventChannel与MethodChannel来实现。该方式有返回值。它的使用方式如下。
首先来看Android代码的实现。
//这里支持的数据类型为String。
public class BasicMessageChannelPlugin implements BasicMessageChannel.MessageHandler<String> {
private Activity activity;
private BasicMessageChannel<String> messageChannel;
static BasicMessageChannelPlugin registerWith(FlutterView flutterView) {
return new BasicMessageChannelPlugin(flutterView);
}
private BasicMessageChannelPlugin(FlutterView flutterView) {
this.activity = (Activity) flutterView.getContext();
this.messageChannel = new BasicMessageChannel<String>(flutterView, "BasicMessageChannelPlugin", StringCodec.INSTANCE);
messageChannel.setMessageHandler(this);
}
@Override
public void onMessage(String s, BasicMessageChannel.Reply<String> reply) {
reply.reply("BasicMessageChannelPlugin收到:" + s);
if (activity instanceof FlutterAppActivity) {
((FlutterAppActivity) activity).showContent(s);
}
}
void send(String str, BasicMessageChannel.Reply<String> reply) {
messageChannel.send(str, reply);
}
}
笔者对Android端代码做了一个简单的封装,还是很好理解的。下面就来看flutter代码实现。
class _MyHomePageState extends State<MyHomePage> {
//StringCodec()为编码格式
BasicMessageChannel<String> _basicMessageChannel =
BasicMessageChannel("BasicMessageChannelPlugin", StringCodec());
@override
void initState() {
_basicMessageChannel.setMessageHandler((message) => Future<String>(() {
print(message);
//message为native传递的数据
setState(() {
_content = message;
});
//给Android端的返回值
return "收到Native消息:" + message;
}));
_controller = TextEditingController();
super.initState();
}
//向native发送消息
void _sendToNative() {
Future<String> future = _basicMessageChannel.send(_controller.text);
future.then((message) {
_resultContent = "返回值:" + message;
});
}
@override
Widget build(BuildContext context) {...}
}
上面就是通过BasicMessageChannel来进行通信的代码实现。在Android端只需要调用BasicMessageChannelPlugin的send方法就可以向flutter发送数据,BasicMessageChannel.Reply<String>是返回值的回调方法。在flutter端使用只需要参考_sendToNative方法的实现即可。
4、通信原理
从分析Android与Flutter通信的源码来看,实现还是比较简单的,都是以ByteBuffer为数据载体,然后通过BinaryMessenger来发送与接收数据。整体设计如下。

从图中可以看出,Android侧与flutter侧采用了相同的设计。前面说过通信时是异步进行的,那么线程切换在哪?其实是在系统底层实现的。在Android与Flutter通信中,系统底层屏蔽了线程切换、数据拷贝等大量复杂操作。使得Android侧与flutter侧能方便的来进行通信。
在Android侧,BinaryMessenger是一个接口,在FlutterView中实现了该接口,在BinaryMessenger的方法中通过JNI来与系统底层沟通。在Flutter侧,BinaryMessenger是一个类,该类的作用就是与类window沟通,而类window才真正与系统底层沟通。
关于通信的底层实现可以去阅读闲鱼的技术文章——深入理解Flutter Platform Channel,这篇文章很好的讲述了Flutter与Native通信的系统底层原理。
5、总结
在Android与Flutter混合开发模式下,相互之间通信的场景肯定不会少。了解Android与Flutter之间通信的各种方式及使用,有助于选用合理的方式来实现。