Flutter之初识iOS插件

3,207 阅读3分钟

Flutter插件

同时发表于简书

简介

Flutter 的库是以 package 的方式来管理。Package 分为两种,Dart package(也叫 library package) 和 plugin package。日常使用的 import 'package:flutter/material.dart'; 就是 Dart 包,它只能使用 Dart 和 Flutter 提供的 API, 决定了它只能用在 Flutter 上;今天文章内容主要讲解 Flutter 插件开发指的是后者,即 plugin package。Flutter 插件既包含了dart代码编写的api,又包含了平台( Android/iOS )特定实现的package,可以被 Android 和 iOS 调用。

使用

可以在 pub.dev 网站查找你所需要的包。

我们以 shared_preferences 这个库为例,在项目中的 pubspec.yaml 声明一个依赖:

dependencies:
  shared_preferences: ^0.5.2

^0.5.2 与 0.5.2 兼容的版本版本号,同时你也可以使用如下格式:

  • any:任意版本
  • 1.2.3:特定的版本
  • <1.2.3:小于 1.2.3 的版本,此外还有 <=、>、>= 可以使用
  • =1.2.3 <2.0.0’:指定一个范围

更加详细的配置可以参考 versioning

保存后 Android Studio 会自动去下载此包,或者通过命令,在项目的根目录执行 flutter packages get 使用就相对简单了,如下: import 'package:shared_preferences/shared_preferences.dart'; ##开发

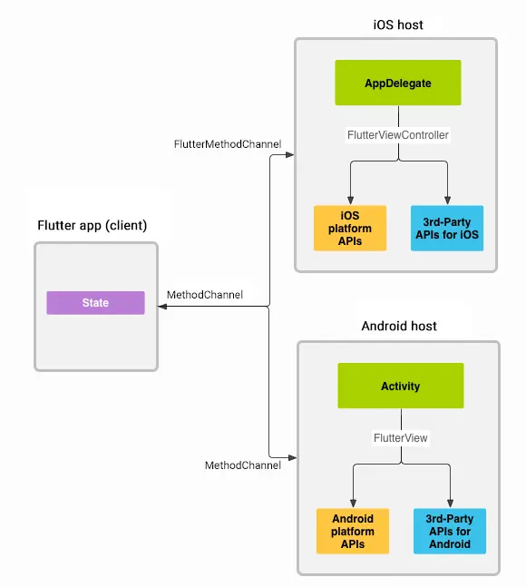
插件通信机制

15584954324475.png

如上图所示,Flutter 跟平台相关代码可以通过 MethodChannel 进行通信。客户端通过 MethodChannel 将方法调用和参数发生给 FlutterFlutter也通过 MethodChannel 接收相关的数据。

消息和响应是异步传递的,以确保用户界面保持响应(不会挂起)

创建插件项目

接下来利用 Android Studio 来进行插件开发, 创建成功后,目录结构如下:

dir_struct.png

  • android:插件本地代码的 Android 端实现
  • ios:iOS 端的实现
  • lib:Dart 代码。插件的客户将会使用这里实现的接口
  • example:插件的使用示例
  • test: 测试

其中,一个最package最少包含了两部分: * 一个pubspec.yaml文件:元数据文件,声明了package的名称、版本、作者等信息。

一个lib文件夹:包含里package的公开代码,文件夹至少需要存在.dart这个文件。

也可以利用 Flutter 命令来生成

flutter create --org com.kinsomy --template=plugin -i swift -a kotlin hello 

默认情况下,创建的plugin项目是使用 objective-c(iOS)和 java(Android)编写,如果需要增加对swift和kotlin的支持,可以在命令中添加 -i 和 -a。

注意点:插件命名符合 lowercase_with_underscores

编写 iOS 插件

FlutterPluginTestPlugin_m.png

Flutter 与 iOS 通信

iOS-Flutter插件_pdf.png
!

Dart 代码
import 'dart:async';
import 'package:flutter/services.dart';

class FlutterPluginTest {
  static const MethodChannel _channel =
  const MethodChannel('flutter_plugin_test');

  static Future<String> get platformVersion async {
    final String version = await _channel.invokeMethod('getPlatformVersion');
    return version;
  }
}
iOS 代码
@implementation FlutterPluginTestPlugin
+ (void)registerWithRegistrar:(NSObject<FlutterPluginRegistrar>*)registrar {
  FlutterMethodChannel* channel = [FlutterMethodChannel
      methodChannelWithName:@"flutter_plugin_test"
            binaryMessenger:[registrar messenger]];
 //两种回调方式:
    //1.代理本质:内部调用channel 的Block执行代理函数
  FlutterPluginTestPlugin* instance = [[FlutterPluginTestPlugin alloc] init];
  [registrar addMethodCallDelegate:instance channel:channel];
//    //2.
//    channel setMethodCallHandler:^(FlutterMethodCall * _Nonnull call, FlutterResult  _Nonnull result) {
//
//    }
}

- (void)handleMethodCall:(FlutterMethodCall*)call result:(FlutterResult)result {
  if ([@"getPlatformVersion" isEqualToString:call.method]) {
    result([@"iOS " stringByAppendingString:[[UIDevice currentDevice] systemVersion]]);
  } else {
    result(FlutterMethodNotImplemented);
  }
}
@end

其中,在 dart 端传入参数被解析为Map ,到了 oc 中会变成 NSDictionary,然后通过 key 获取到对应的值 如下为:类型对应表

15585074766210.jpg

iOS 与 Flutter 通信

Dart端

Channel.setMethodCallHandler((MethodCall call) async {
      assert(call.method == 'launch');
      handler(call.arguments);
    });

iOS端

 [self.channel invokeMethod:@"FunctionName" arguments:参数];

补充

在 通信机制中,还有两类 FlutterEventChannel,FlutterBasicMessageChannel,同时在Dart端使用同类型的Channel

参考文章

  1. packages 官方文档