深入剖析Java重入锁ReentrantLock的实现原理

9,282 阅读12分钟

🌹开源项目推荐🌹

Pepper Metrics是我与同事开发的一个开源工具(github.com/zrbcool/pep…),其通过收集jedis/mybatis/httpservlet/dubbo/motan的运行性能统计,并暴露成prometheus等主流时序数据库兼容数据,通过grafana展示趋势。其插件化的架构也非常方便使用者扩展并集成其他开源组件。
请大家给个star,同时欢迎大家成为开发者提交PR一起完善项目。


进入正题...

ReentrantLock,重入锁,是JDK5中添加在并发包下的一个高性能的工具。顾名思义,ReentrantLock支持同一个线程在未释放锁的情况下重复获取锁。

每一个东西的出现一定是有价值的。既然已经有了元老级的synchronized,而且synchronized也支持重入,为什么Doug Lea还要专门写一个ReentrantLock呢?

0 ReentrantLock与synchronized的比较

0.1 性能上的比较

首先,ReentrantLock的性能要优于synchronized。下面通过两段代码比价一下。 首先是synchronized:

public class LockDemo2 {
    private static final Object lock = new Object(); // 定义锁对象
    private static int count = 0; // 累加数
    public static void main(String[] args) throws InterruptedException {
        long start = System.currentTimeMillis();
        CountDownLatch cdl = new CountDownLatch(100);
        // 启动100个线程对count累加,每个线程累加1000000次
        // 调用add函数累加,通过synchronized保证多线程之间的同步
        for (int i=0;i<100;i++) {
            new Thread(() -> {
                for (int i1 = 0; i1 <1000000; i1++) {
                    add();
                }
                cdl.countDown();
            }).start();
        }
        cdl.await();
        System.out.println("Time cost: " + (System.currentTimeMillis() - start) + ", count = " + count);
    }

    private static void add() {
        synchronized (lock) {
            count++;
        }
    }
}

然后是ReentrantLock:

public class LockDemo3 {
    private static Lock lock = new ReentrantLock(); // 重入锁
    private static int count = 0;
    public static void main(String[] args) throws InterruptedException {
        long start = System.currentTimeMillis();
        CountDownLatch cdl = new CountDownLatch(100);
        for (int i=0;i<100;i++) {
            new Thread(() -> {
                for (int i1 = 0; i1 <1000000; i1++) {
                    add();
                }
                cdl.countDown();
            }).start();
        }
        cdl.await();
        System.out.println("Time cost: " + (System.currentTimeMillis() - start) + ", count = " + count);
    }
    // 通过ReentrantLock保证线程之间的同步
    private static void add() {
        lock.lock();
        count++;
        lock.unlock();
    }
}

下面是运行多次的结果对比:

synchronized ReentrantLock
第一次 4620 ms 3360 ms
第二次 4086 ms 3138 ms
第三次 4650 ms 3408 ms

总体来看,ReentrantLock的平均性能要比synchronized好20%左右。

PS:感谢 @荒野七叔 的指正。更严谨的描述一下这个性能的对比:当存在大量线程竞争锁时,多数情况下ReentrantLock的性能优于synchronized。

因为在JDK6中对synchronized做了优化,在锁竞争不激烈的时候,多数情况下锁会停留在偏向锁和轻量级锁阶段,这两个阶段性能是很好的。当存在大量竞争时,可能会膨胀为重量级锁,性能下降,此时的ReentrantLock应该是优于synchronized的。

0.2 获取锁公平性的比较

公平性是啥概念呢?如果是公平的获取锁,就是说多个线程之间获取锁的时候要排队,依次获取锁;如果是不公平的获取锁,就是说多个线程获取锁的时候一哄而上,谁抢到是谁的。

由于synchronized是基于monitor机制实现的,它只支持非公平锁;但ReentrantLock同时支持公平锁和非公平锁。

0.3 综述

除了上文所述,ReentrantLock还有一些其他synchronized不具备的特性,这里来总结一下。

synchronized ReentrantLock
性能 相对较差 优于synchronized 20%左右
公平性 只支持非公平锁 同时支持公平锁与非公平锁
尝试获取锁的支持 不支持,一旦到了同步块,且没有获取到锁,就阻塞在这里 支持,通过tryLock方法实现,可通过其返回值判断是否成功获取锁,所以即使获取锁失败也不会阻塞在这里
超时的获取锁 不支持,如果一直获取不到锁,就会一直等待下去 支持,通过tryLock(time, TimeUnit)方法实现,如果超时了还没获取锁,就放弃获取锁,不会一直阻塞下去
是否可响应中断 不支持,不可响应线程的interrupt信号 支持,通过lockInterruptibly方法实现,通过此方法获取锁之后,线程可响应interrupt信号,并抛出InterruptedException异常
等待条件的支持 支持,通过wait、notify、notifyAll来实现 支持,通过Conditon接口实现,支持多个Condition,比synchronized更加灵活

1 可重入功能的实现原理

ReentrantLock的实现基于队列同步器(AbstractQueuedSynchronizer,后面简称AQS),关于AQS的实现原理,可以看笔者的另一篇文章: Java队列同步器(AQS)到底是怎么一回事

ReentrantLock的可重入功能基于AQS的同步状态:state。

其原理大致为:当某一线程获取锁后,将state值+1,并记录下当前持有锁的线程,再有线程来获取锁时,判断这个线程与持有锁的线程是否是同一个线程,如果是,将state值再+1,如果不是,阻塞线程。 当线程释放锁时,将state值-1,当state值减为0时,表示当前线程彻底释放了锁,然后将记录当前持有锁的线程的那个字段设置为null,并唤醒其他线程,使其重新竞争锁。

// acquires的值是1
final boolean nonfairTryAcquire(int acquires) {
	// 获取当前线程
	final Thread current = Thread.currentThread();
	// 获取state的值
	int c = getState();
	// 如果state的值等于0,表示当前没有线程持有锁
	// 尝试将state的值改为1,如果修改成功,则成功获取锁,并设置当前线程为持有锁的线程,返回true
	if (c == 0) {
		if (compareAndSetState(0, acquires)) {
			setExclusiveOwnerThread(current);
			return true;
		}
	}
	// state的值不等于0,表示已经有其他线程持有锁
	// 判断当前线程是否等于持有锁的线程,如果等于,将state的值+1,并设置到state上,获取锁成功,返回true
	// 如果不是当前线程,获取锁失败,返回false
	else if (current == getExclusiveOwnerThread()) {
		int nextc = c + acquires;
		if (nextc < 0) // overflow
			throw new Error("Maximum lock count exceeded");
		setState(nextc);
		return true;
	}
	return false;
}

2 非公平锁的实现原理

ReentrantLock有两个构造函数:

// 无参构造,默认使用非公平锁(NonfairSync)
public ReentrantLock() {
	sync = new NonfairSync();
}

// 通过fair参数指定使用公平锁(FairSync)还是非公平锁(NonfairSync)
public ReentrantLock(boolean fair) {
	sync = fair ? new FairSync() : new NonfairSync();
}

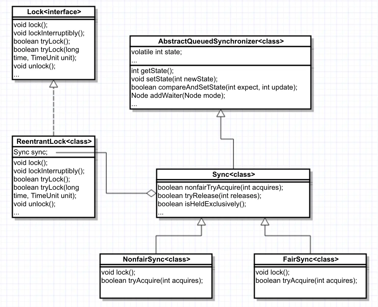
sync是ReentrantLock的成员变量,是其内部类Sync的实例。NonfairSync和FairSync都是Sync类的子类。可以参考如下类关系图:

ReentrantLock类关系图

Sync继承了AQS,所以他具备了AQS的功能。同样的,NonfairSync和FairSync都是AQS的子类。

当我们通过无参构造函数获取ReentrantLock实例后,默认用的就是非公平锁。

下面将通过如下场景描述非公平锁的实现原理:假设一个线程(t1)获取到了锁,其他很多没获取到锁的线程(others_t)加入到了AQS的同步队列中等待,当这个线程执行完,释放锁后,其他线程重新非公平的竞争锁。

先来描述一下获取锁的方法:

final void lock() {
	// 线程t1成功的将state的值从0改为1,表示获取锁成功
	if (compareAndSetState(0, 1))
		setExclusiveOwnerThread(Thread.currentThread());
	else
	    // others_t线程们没有获取到锁
		acquire(1);
}

如果获取锁失败,会调用AQS的acquire方法

public final void acquire(int arg) {
    // tryAcquire是个模板方法,在NonfairSync中实现,如果在tryAcquire方法中依然获取锁失败,会将当前线程加入同步队列中等待(addWaiter)
    if (!tryAcquire(arg) &&
        acquireQueued(addWaiter(Node.EXCLUSIVE), arg))
        selfInterrupt();
}

tryAcquire的实现如下,其实是调用了上面的nonfairTryAcquire方法

protected final boolean tryAcquire(int acquires) {
    return nonfairTryAcquire(acquires);
}

OK,此时t1获取到了锁,others_t线程们都跑到同步队列里等着了。

某一时刻,t1自己的任务执行完成,调用了释放锁的方法(unlock)。

public void unlock() {
    // 调用AQS的release方法释放资源
    sync.release(1);
}
public final boolean release(int arg) {
    // tryRelease也是模板方法,在Sync中实现
    if (tryRelease(arg)) {
        Node h = head;
        if (h != null && h.waitStatus != 0)
            // 成功释放锁后,唤醒同步队列中的下一个节点,使之可以重新竞争锁
            // 注意此时不会唤醒队列第一个节点之后的节点,这些节点此时还是无法竞争锁
            unparkSuccessor(h);
        return true;
    }
    return false;
}
protected final boolean tryRelease(int releases) {
    // 将state的值-1,如果-1之后等于0,释放锁成功
    int c = getState() - releases;
    if (Thread.currentThread() != getExclusiveOwnerThread())
        throw new IllegalMonitorStateException();
    boolean free = false;
    if (c == 0) {
        free = true;
        setExclusiveOwnerThread(null);
    }
    setState(c);
    return free;
}

这时锁被释放了,被唤醒的线程和新来的线程重新竞争锁(不包含同步队列后面的那些线程)。

回到lock方法中,由于此时所有线程都能通过CAS来获取锁,并不能保证被唤醒的那个线程能竞争过新来的线程,所以是非公平的。这就是非公平锁的实现。

这个过程大概可以描述为下图这样子:

非公平锁的竞争

3 公平锁的实现原理

公平锁与非公平锁的释放锁的逻辑是一样的,都是调用上述的unlock方法,最大区别在于获取锁的时候。

static final class FairSync extends Sync {
    private static final long serialVersionUID = -3000897897090466540L;
    // 获取锁,与非公平锁的不同的地方在于,这里直接调用的AQS的acquire方法,没有先尝试获取锁
    // acquire又调用了下面的tryAcquire方法,核心在于这个方法
    final void lock() {
        acquire(1);
    }

    /**
     * 这个方法和nonfairTryAcquire方法只有一点不同,在标注为#1的地方
     * 多了一个判断hasQueuedPredecessors,这个方法是判断当前AQS的同步队列中是否还有等待的线程
     * 如果有,返回true,否则返回false。
     * 由此可知,当队列中没有等待的线程时,当前线程才能尝试通过CAS的方式获取锁。
     * 否则就让这个线程去队列后面排队。
     */
    protected final boolean tryAcquire(int acquires) {
        final Thread current = Thread.currentThread();
        int c = getState();
        if (c == 0) {
            // #1
            if (!hasQueuedPredecessors() &&
                compareAndSetState(0, acquires)) {
                setExclusiveOwnerThread(current);
                return true;
            }
        }
        else if (current == getExclusiveOwnerThread()) {
            int nextc = c + acquires;
            if (nextc < 0)
                throw new Error("Maximum lock count exceeded");
            setState(nextc);
            return true;
        }
        return false;
    }
}

通过注释可知,在公平锁的机制下,任何线程想要获取锁,都要排队,不可能出现插队的情况。这就是公平锁的实现原理。

这个过程大概可以描述为下图这样子:

公平锁的竞争

4 tryLock原理

tryLock做的事情很简单:让当前线程尝试获取一次锁,成功的话返回true,否则false。

其实现,其实就是调用了nonfairTryAcquire方法来获取锁。

public boolean tryLock() {
    return sync.nonfairTryAcquire(1);
}

至于获取失败的话,他也不会将自己添加到同步队列中等待,直接返回false,让业务调用代码自己处理。

5 可中断的获取锁

中断,也就是通过Thread的interrupt方法将某个线程中断,中断一个阻塞状态的线程,会抛出一个InterruptedException异常。

如果获取锁是可中断的,当一个线程长时间获取不到锁时,我们可以主动将其中断,可避免死锁的产生。

其实现方式如下:

public void lockInterruptibly() throws InterruptedException {
    sync.acquireInterruptibly(1);
}

会调用AQS的acquireInterruptibly方法

public final void acquireInterruptibly(int arg)
        throws InterruptedException {
    // 判断当前线程是否已经中断,如果已中断,抛出InterruptedException异常
    if (Thread.interrupted())
        throw new InterruptedException();
    if (!tryAcquire(arg))
        doAcquireInterruptibly(arg);
}

此时会优先通过tryAcquire尝试获取锁,如果获取失败,会将自己加入到队列中等待,并可随时响应中断。

private void doAcquireInterruptibly(int arg)
    throws InterruptedException {
    // 将自己添加到队列中等待
    final Node node = addWaiter(Node.EXCLUSIVE);
    boolean failed = true;
    try {
        // 自旋的获取锁
        for (;;) {
            final Node p = node.predecessor();
            if (p == head && tryAcquire(arg)) {
                setHead(node);
                p.next = null; // help GC
                failed = false;
                return;
            }
            // 获取锁失败,在parkAndCheckInterrupt方法中,通过LockSupport.park()阻塞当前线程,
            // 并调用Thread.interrupted()判断当前线程是否已经被中断
            // 如果被中断,直接抛出InterruptedException异常,退出锁的竞争队列
            if (shouldParkAfterFailedAcquire(p, node) &&
                parkAndCheckInterrupt())
                // #1
                throw new InterruptedException();
        }
    } finally {
        if (failed)
            cancelAcquire(node);
    }
}

PS:不可中断的方式下,代码#1位置不会抛出InterruptedException异常,只是简单的记录一下当前线程被中断了。

6 可超时的获取锁

通过如下方法实现,timeout是超时时间,unit代表时间的单位(毫秒、秒...)

public boolean tryLock(long timeout, TimeUnit unit)
        throws InterruptedException {
    return sync.tryAcquireNanos(1, unit.toNanos(timeout));
}

可以发现,这也是一个可以响应中断的方法。然后调用AQS的tryAcquireNanos方法:

public final boolean tryAcquireNanos(int arg, long nanosTimeout)
        throws InterruptedException {
    if (Thread.interrupted())
        throw new InterruptedException();
    return tryAcquire(arg) ||
        doAcquireNanos(arg, nanosTimeout);
}

doAcquireNanos方法与中断里面的方法大同小异,下面在注释中说明一下不同的地方:

private boolean doAcquireNanos(int arg, long nanosTimeout)
        throws InterruptedException {
    if (nanosTimeout <= 0L)
        return false;
    // 计算超时截止时间
    final long deadline = System.nanoTime() + nanosTimeout;
    final Node node = addWaiter(Node.EXCLUSIVE);
    boolean failed = true;
    try {
        for (;;) {
            final Node p = node.predecessor();
            if (p == head && tryAcquire(arg)) {
                setHead(node);
                p.next = null; // help GC
                failed = false;
                return true;
            }
            // 计算到截止时间的剩余时间
            nanosTimeout = deadline - System.nanoTime();
            if (nanosTimeout <= 0L) // 超时了,获取失败
                return false;
            // 超时时间大于1000纳秒时,才阻塞
            // 因为如果小于1000纳秒,基本可以认为超时了(系统调用的时间可能都比这个长)
            if (shouldParkAfterFailedAcquire(p, node) &&
                nanosTimeout > spinForTimeoutThreshold)
                LockSupport.parkNanos(this, nanosTimeout);
            // 响应中断
            if (Thread.interrupted())
                throw new InterruptedException();
        }
    } finally {
        if (failed)
            cancelAcquire(node);
    }
}

7 总结

本文首先对比了元老级的锁synchronized与ReentrantLock的不同,ReentrantLock具有一下优势:

  • 同时支持公平锁与非公平锁
  • 支持:尝试非阻塞的一次性获取锁
  • 支持超时获取锁
  • 支持可中断的获取锁
  • 支持更多的等待条件(Condition)

然后介绍了几个主要特性的实现原理,这些都是基于AQS的。

ReentrantLock的核心,是通过修改AQS中state的值来同步锁的状态。 通过这个方式,实现了可重入。

ReentrantLock具备公平锁和非公平锁,默认使用非公平锁。其实现原理主要依赖于AQS中的同步队列。

最后,可中断的机制是内部通过Thread.interrupted()判断当前线程是否已被中断,如果被中断就抛出InterruptedException异常来实现的。


欢迎关注我的微信公众号

公众号