Flutter新锐专家之路:工程研发体系篇

avatar
@阿里巴巴集团

作者:闲鱼技术-正物

写在前面

当前,闲鱼客户端已经实现了基于Flutter的商品详情页的全量重构,线上效果良好。从alpha一路走来,我们遇到了很多问题,或基于原理,或透过社区,或与官方合作,都一个个解决了,是时候梳理和总结下,也希望为其他的开发者们,尤其是已有工程中引入Flutter(混合场景)实现渐进式重构带来启发和帮助。 鉴于存在多个问题一个原因或解法的情况,而本系列的重点在于说明各种问题的解决方案与思路,就不一一列出问题。所有调试/热重载相关的Flutter均为Debug模式的Flutter,不再特殊说明。

本系列文章包含三篇:引入篇,运行篇,上线篇。引入篇重点介绍工程研发体系;运行篇介绍混合情景下的栈管理与能力补齐等;上线篇介绍兼容/稳定性保障及方法。

工程研发体系的关键点包括:

a.混合工程下的Flutter研发结构

混合工程中一个全局视角的的研发结构如何。

b.工程结构

已有的Native工程如何引入Flutter,工程结构如何组织,如何管理Flutter环境,如何去编译构建,集成打包等。

c.构建优化

这里主要介绍如何去针对Flutter的工具链(flutter_tools,Intellij插件等)进行调试与优化。

d.Native启动下的Flutter调试

不同于Flutter启动下的一体化调试,这种Native启动(Xcode/Android Studio启动,或点击图标打开应用)下的Flutter调试,我称之为分离式调试。分离式调试可以简化flutter_tools带来的复杂度,提高调试的稳定性和灵活性。

e.Native启动下的Flutter热重载

同d。

f.联合调试

即同时调试Flutter和Android/iOS。

g.持续集成

即混合环境下的Flutter构建与持续集成。

环境说明

本系列使用的环境

#混合工程下的Flutter研发结构

混合工程下的Flutter研发结构

工程结构

这部分的核心逻辑是如何在最小改动已有iOS/Android工程的前提下运行Flutter。我们可以将Flutter部分理解成为一个单独的模块,通过pod库(iOS),aar库(Android)的方式,由CocoaPods和Gradle引入到主工程。

具体的原理与实践请参见:

深入理解flutter的编译原理与优化

Flutter混合工程改造实践

Add Flutter to existing apps

其中,我们将整套Flutter环境作为Git Submodule统一管理,以保证团队内环境一致,遇到的个性化的问题/需求能够统一处理。

Flutter Project Structure

构建优化篇

编译速度的优化(Android)

问题:Android在由Flutter启动时构建缓慢。

原因:在flutter工具链(flutter_tools)的逻辑中,未找到android/app/build.gradle时,会运行gradle build从而执行多个编译配置的构建,而不是gradle assembleDebug。

解法:重构Android工程,使工程应用Module对应的build.gradle位于android/app下,从而符合flutter_tools的逻辑。

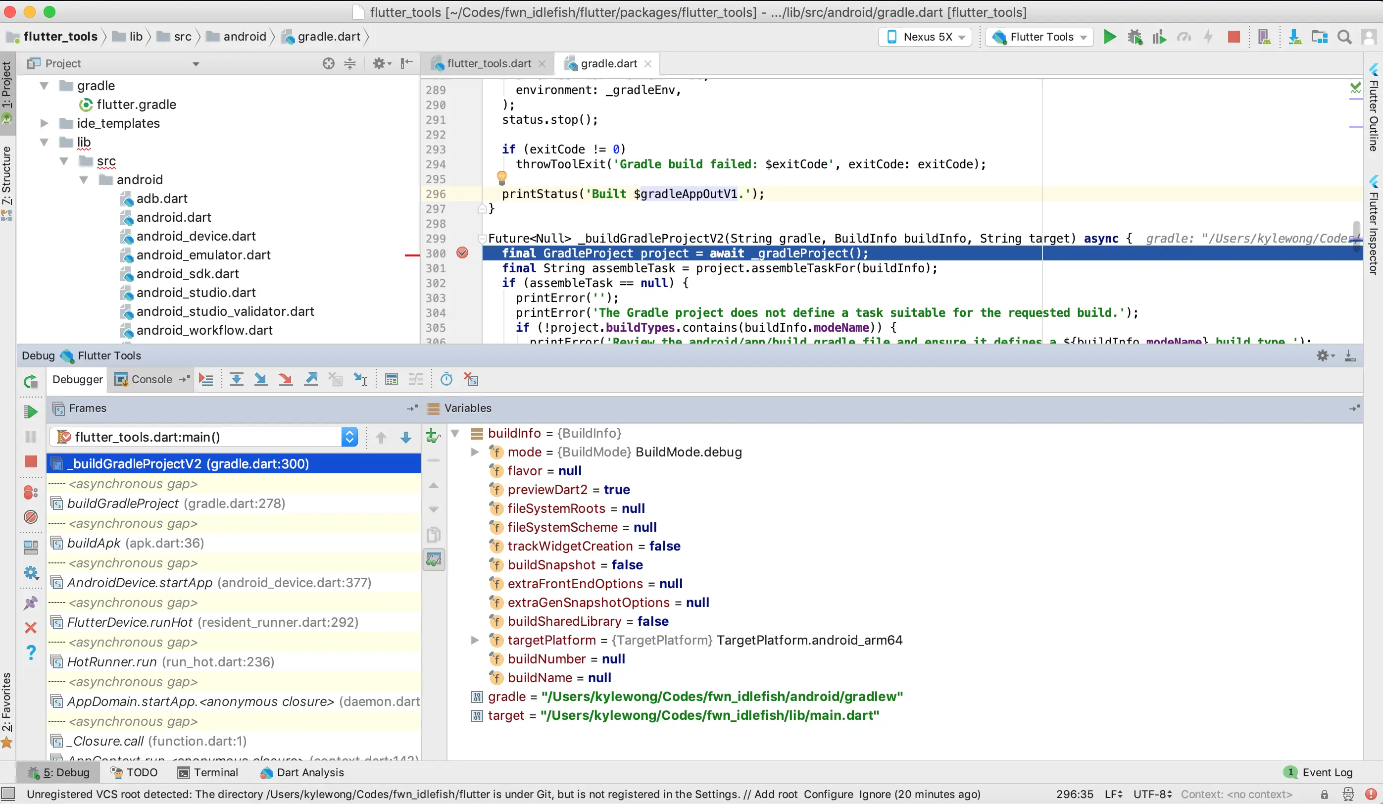
原理:flutter_tools的调试

a.修改flutter_tools.dart,使之可打印参数

修改flutter_tools打印参数

b.删除flutter/bin/cache/flutter_tools.stamp使得flutter_tools可以被重建

flutter_tools build principle

c.从flutter运行构建,获取其入口参数

flutter_tools_arguments_print.png

d.用Intellij(或Android Studio下同)打开flutter_tools工程,新建Dart Command Line App,并基于步骤c获得的入参配置"Program arguments"

Dart-Command-Line-App-Flutter_Tools_Debugging

e.开始你的flutter_tools调试之旅吧‘

flutter_tools_debugger_frame_variables

编译速度的优化(iOS)

问题:Flutter构建报"Observatory connection never became ready.",造成构建中断

原因:重构前我们的工程全量编译时间较长(1000+文件全量编译时长>10min😭),而Flutter Intellij插件有个超时逻辑,使得构建中断。

解法a(下策):定制Flutter Intellij插件(修改下面代码中的超时时间),编译插件,并替换Android Studio中的Flutter插件。更合理的解法是提PR,但这一路基本上都是在马不停蹄地解决各种产品化中的问题,所以...(最新版本已去除此逻辑)

原理:

前往查看Flutter Intellij源码

出错逻辑

事实上,我们使用IDE开发Flutter时,有下面的一个逻辑流程:

Flutter workflow code level

解法b(中策):iOS工程的模块拆分和Pod(Framework)化,主工程构建依赖编译好的Framework,大大加快了构建时间。

原理:模块化+预编译Framework

解法c(上策):Native视角下的Flutter调试

原理:Native启动下,Flutter的调试与热重载

Native视角下的Flutter调试

Flutter启动下的Flutter的调试与热重载逻辑

实际上,当Native工程配置好Flutter支持后,Flutter启动下做的事情主要有:

a.检查是否需要重新生成flutter_tools.snapshot。

b.基于pubspec.yaml获取依赖(pub packages get),并生成插件描述文件.flutter-plugins和pubspec.lock。

c.基于Flutter配置(如Framework路径,Debug/Release模式,是否开启Dart2等),生成Generated.xcconfig(iOS)和local.properties(Android)。

d.基于gradle和xcodebuild构建应用(Flutter相关构建请参见前文中深入理解flutter的编译原理与优化)。

e.基于adb和lldb启动应用。

f.等待应用中Flutter启动,寻找Observatory端口,通过Dart Debugger连接以便调试。

g.寻找到端口后同步Hot Reload依赖的文件,同时透过Daemon监听命令(如用户点击插件按钮)实现Full Restart或Hot Reload。

换个角度来看,如果我们能够解决Native启动下的Dart调试和Hot Reload,由flutter_tools造成的编译慢等问题将不是问题,且可解决调试环境不稳定的情况(如我们的场景下,应用启动后,仅当用户点击进入详情页面的时候才会启动Flutter,此时flutter_tools才能去发现Observatory端口,调试和热重载,常有不好用的情况)。当从Xcode启动(或点击桌面图标启动,不再重复)包含了Debug模式Flutter内容的iOS(Android Studio启动Android类似,这里不再重复)应用时,我们需要关注abcfg。而abc除非flutter_tools或pubspec.yaml或Flutter配置变化等,否则都不需要重新执行。fg则是研发依赖的调试与热重载,必须考虑此模式下如何支持。

Native启动下的Flutter的调试与热重载逻辑

a.寻找iOS设备上Observatory端口

observatory-log-from-xcode

或者命令行通过idevicesyslog获取,此处涉及到libimobiledevice库,其包含了idevicesyslog,iproxy等命令。

observatory-log-from-command-line

可以看到iOS设备上Observatory启动了一个xxxx的端口(端口号随机)。

b.透过iproxy将iOS设备上端口xxxx映射到本机端口yyyy

using-iproxy-to-forward-ios-debug-port

c.可以看到waiting for connection,此时就可以访问http://127.0.0.1:yyyy/#/vm打开Observatory如下:

observatory-snapshot

可以使用Observatory去检查诸多dart相关的内存,调试等,这里不展开。

也可以通过IDE链接去调试:

d.配置Dart Remote Debug

dart-remote-debug

这里需要注意的是端口要使用刚转发到电脑的端口yyyy,搜索源码路径是Flutter工程的根目录。

e.配置好之后点击Debug按钮,连接到调试端口

dart-remote-debugger-debug

f.成功后可以看到Debugger显示Connected(如果没有显示,再点击一次绿色的调试按钮🤦‍♀️)

dart-remote-debugger-connected

g.之后便可以正常地使用IDE设置断点和调试dart(Flutter)代码

dart-debugger-remote-debug-connected-frame-info

#Native视角下的Flutter热重载

a.启动App,进入Flutter页面,查找Observatory端口xxxx,并转发到电脑yyyy(同上面ab)

b.在Flutter工程目录下,执行flutter attach --debug-port=yyyy

flutter-attach-command

c.修改dart源代码,然后在b中Terminal中输入r(这一输入位于上图中'To quit,press"q"'之后)

flutter-attach-hotreaload-code-changes

这里我们将超赞文案换成了赞。

d.可以看到Terminal显示"Initializing hot reload...Reloaded...",结束后,设备上变更生效(左下角文案变成了赞)

flutter-hot-reload-effected-result

Android下,Native启动的的Flutter调试/热重载类似iOS,不同的是获取端口时可通过IDE logcat或者adb logcat | grep Observatory,端口转发使用adb forward。 #Native与Flutter联调 上文中已经介绍了如何在任意时刻(Flutter启动后)调试Flutter。此外我们还可以使用Android Studio的Attach Debugger to Android Process来调试Android,这就实现了Android与Flutter联调。同样,结合Xcode的Attach to Process,可以实现iOS与Flutter联调。

持续集成

目前团队包括Native同学和Flutter同学,因此我们区分了Flutter模式和Native模式。有一台公共设备(Mac Mini)安装了Flutter环境并负责Flutter相关的构建,构建好的产物以aar(Android)或pod库(iOS)的形式集成到Native工程下(可以认为Flutter相关的代码就是一个模块),用于构建最终产物apk(Android)或ipa(iOS)的CI平台最终也通过产物方式集成Flutter并打包。

更多细节请参见:

闲鱼flutter混合工程持续集成的最佳实践

写在后面

本文着重介绍了混合场景下的工程研发体系。解决这一问题后,接下来就要解决实际业务开发中遇到的问题。比如Native与Flutter互相跳转场景下的栈如何管理,Flutter不能实现的功能(平台特性等)如何去补全,Flutter Plugin/Dart Package包管理的方式有哪些等,这些敬请关注本系列的运行篇。

联系我们

如果对文本的内容有疑问或指正,欢迎告知我们。

闲鱼技术团队是一只短小精悍的工程技术团队。我们不仅关注于业务问题的有效解决,同时我们在推动打破技术栈分工限制(android/iOS/Html5/Server 编程模型和语言的统一)、计算机视觉技术在移动终端上的前沿实践工作。作为闲鱼技术团队的软件工程师,您有机会去展示您所有的才能和勇气,在整个产品的演进和用户问题解决中证明技术发展是改变生活方式的动力。

简历投递:guicai.gxy@alibaba-inc.com