引言
ConcurrentHashMap是线程安全并且高效的HashMap,在并发编程中经常可见它的使用,在开始分析它的高并发实现机制前,先讲讲废话,看看它是如何被引入jdk的。
为什么引入ConcurrentHashMap?
-
HashMap线程不安全,它的线程不安全主要发生在put等对HashEntry有直接写操作的地方:
HashMap线程不安全操作源码示例
从put操作的源码不难看出,线程不安全主要可能发生在这两个地方:-
key已经存在,需要修改HashEntry对应的value;
-
key不存在,在HashEntry中做插入。
-
-
Hashtable线程安全,但是效率低下:
Hashtable源码示例.png
从Hashtable示例的源码可以看出,Hashtable是用synchronized关键字来保证线程安全的,由于synchronized的机制是在同一时刻只能有一个线程操作,其他的线程阻塞或者轮询等待,在线程竞争激烈的情况下,这种方式的效率会非常的低下。注:小小的多嘴一句,Hashtable扩容的时候newSize = 2 * oldSize + 1,这个是常识性的点,但是由于整个jdk源码封装比较好,而且Hashtable效率低下,使用较少,貌似好多程序员都不太知道这一点。
ConcurrentHashMap的为什么高效?
Hashtable低效主要是因为所有访问Hashtable的线程都争夺一把锁。如果容器有很多把锁,每一把锁控制容器中的一部分数据,那么当多个线程访问容器里的不同部分的数据时,线程之前就不会存在锁的竞争,这样就可以有效的提高并发的访问效率。这也正是ConcurrentHashMap使用的分段锁技术。将ConcurrentHashMap容器的数据分段存储,每一段数据分配一个Segment(锁),当线程占用其中一个Segment时,其他线程可正常访问其他段数据。
ConcurrentHashMap实现分析
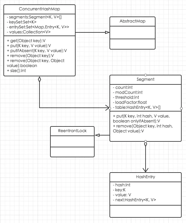
在分析ConcurrentHashMap的源码之前先来看看它的结构:

从类图可以看出:ConcurrentHashMap由Segment和HashEntry组成。
-
Segment是可重入锁,它在ConcurrentHashMap中扮演分离锁的角色;
-
HashEntry主要存储键值对;
-
CurrentHashMap包含一个Segment数组,每个Segment包含一个HashEntry数组并且守护它,当修改HashEntry数组数据时,需要先获取它对应的Segment锁;而HashEntry数组采用开链法处理冲突,所以它的每个HashEntry元素又是链表结构的元素。
由此可以得出ConcurrentHashMap的结构图如下:

初始化ConcurrentHashMap

可以看出,ConcurrentHashMap的构造方法都调用了public ConcurrentHashMap(int initialCapacity, float loadFactor, int concurrencyLevel),初始化部分都由它来完成,我们来看一看它是怎么来初始化ConcurrentHashMap的。
ConcurrentHashMap初始化具体实现
整个初始化是通过参数initialCapacity,loadFactor和concurrencyLevel来初始化segmentShift(段偏移量)、segmentMask(段掩码)和segment数组。

-
计算segment数组长度
segment数组长度ssize是由concurrencyLevel计算得出,当ssize < concurrencyLevel时,ssize *= 2,至于为什么一定要保证ssize是2的N次方是为了可以通过按位与来定位segment;注:concurrencyLevel的最大值是65535,那么,ssize的最大值就为65536,对应到二进制就是16位。
-
初始化segmentShift、segmentMask
segmentShift和segmentMask在定位segment使用,segmentShift = 32 - ssize向左移位的次数,segmentMask = ssize - 1。ssize的最大长度是65536,对应的 segmentShift最大值为16,segmentMask最大值是65535,对应的二进制16位全1; -
初始化segment
- 初始化每个segment的HashEntry长度;
- 创建segment数组和segment[0]。
注:HashEntry长度cap同样也是2的N次方,默认情况,ssize = 16,initialCapacity = 16,loadFactor = 0.75f,那么cap = 1,threshold = (int) cap * loadFactor = 0。
Segment定位
-
Hash算法
ConcurrentHashMap使用分段锁segment来保护数据,也就是说,在插入和读取元素,需要先通过hash算法定位segment。ConcurrentHashMap使用了变种hash算法对元素的hashCode再散列。
Hash算法注:为什么需要再散列?
再散列的目的是为了减少冲突,让元素可以近似均匀的分布在不同的Segment上,从而提升存储效率。如果hash算法不好,最差的情况是所有的元素都在一个Segment中,这时候hash表将退化成链表,查询插入的时间复杂度都会从理想的o(1)退化成o(n^2),同时,分段锁也会失去存在的意义。 -
Segment定位
ConcurrentHashMap将hashCode进行位运算来定位具体的segment:
Segment定位
默认情况下,segmentShift = 28, segmentMask = 15,hashCode最大是32位的二进制数,向右无符号移动28位,让高4位参与位运算(& segmentMask)。
ConcurrentHashMap相关操作实现分析
主要分析ConcurrentHashMap常用的三个操作:get/put/size的具体实现。
- get操作
get实现- 根据key,计算出hashCode;
- 根据步骤1计算出的hashCode定位segment,如果segment不为null && segment.table也不为null,跳转到步骤3,否则,返回null,该key所对应的value不存在;
- 根据hashCode定位table中对应的hashEntry,遍历hashEntry,如果key存在,返回key对应的value;
- 步骤3结束仍未找到key所对应的value,返回null,该key锁对应的value不存在。
比起Hashtable,ConcurrentHashMap的get操作高效之处在于整个get操作不需要加锁。如果不加锁,ConcurrentHashMap的get操作是如何做到线程安全的呢?原因是volatile,所有的value都定义成了volatile类型,volatile可以保证线程之间的可见性,这也是用volatile替换锁的经典应用场景。

-
put操作
ConcurrentHashMap提供两个方法put和putIfAbsent来完成put操作,它们之间的区别在于put方法做插入时key存在会更新key所对应的value,而putIfAbsent不会更新。-
put实现
put实现- 参数校验,value不能为null,为null时抛出NPE;
- 计算key的hashCode;
- 定位segment,如果segment不存在,创建新的segment;
- 调用segment的put方法在对应的segment做插入操作。
-
putIfAbsent实现
putIfAbsent实现
putIfAbsent的执行过程与put方法是一致的,除了最后调用的segment的put方法参数onlyIfAbsent传参不一样。
segment的put方法实现
segment的put方法是整个put操作的核心,它实现了在segment的HashEntry数组中做插入(segment的HashEntry数组采用开链法来处理冲突)。
segment put实现
具体的执行流程如下:- 获取锁,保证put操作的线程安全;
- 定位到HashEntry数组中具体的HashEntry;
- 遍历HashEntry链表,假若待插入key已存在:
- 需要更新key所对应value(!onlyIfAbsent),更新oldValue -> newValue,跳转到步骤5;
- 否则,直接跳转到步骤5;
- 遍历完HashEntry链表,key不存在,插入HashEntry节点,oldValue = null,跳转到步骤5;
- 释放锁,返回oldValue。
步骤4在做插入的时候实际上经历了两个步骤:
- 第一:HashEntry数组扩容;
- 是否需要扩容
在插入元素前会先判断Segment的HashEntry数组是否超过threshold,如果超过阀值,则需要对HashEntry数组扩容; - 如何扩容
在扩容的时候,首先创建一个容量是原来容量两倍的数组,将原数组的元素再散列后插入到新的数组里。为了高效,ConcurrentHashMap只对某个Segment进行扩容,不会对整个容器扩容。
- 是否需要扩容
- 第二:定位添加元素对应的位置,然后将其放到HashEntry数组中。
-
-
size实现
如果需要统计整个ConcurrentHashMap的容量,需要统计所有Segment容量然后求和,Segment提供全局volatile变量count用于存储当前Segment的容量。但是ConcurrentHashMap为了保证线程安全,并不是直接把所有的Segment的count相加来得到整个容器的大小,我们来看看ConcurrentHashMap是怎么来统计容量的。
size实现
由于在累加count的操作的过程中之前累加过的count发生变化的几率非常小,所以ConcurrentHashMap先尝试2次不锁住Segment的方式来统计每个Segment的大小,如果在统计的过程中Segment的count发生了变化,这时候再加锁统计Segment的count。ConcurrentHashMap如何判断统计过程中Segment的cout发生了变化?
Segment使用变量modCount来表示Segment大小是否发生变化,在put/remove/clean操作里都会将modCount加1,那么在统计size的前后只需要比较modCount是否发生了变化,如果发生变化,Segment的大小肯定发生了变化。








