- 表单提交上传
- iframe表单提交上传
- flash上传
- h5上传—xhr2上传(h5中规定的xhr2,也可称之ajax上传)
- h5上传—websocket上传
1995年十一月在RFC 1866中第一次出现了form标签,在其中还出现了很多其他的标签也一直使用到现在。同年同月在RFC 1867中在form的基础上提出了html关于文件的上传的建议,
普通表单提交与上传表单提交区别
普通表单
确定
上传表单
上传
上传表单中,对form标签的enctype="multipart/form-data"。
而普通的表单提交,一般不用去定义该属性,存在个默认的值“x-www-form-urlencoded”。
在RFC 1867中,对input标签type属性添加了新的值file,也为input标签添加了一个新的属性accept来过滤上传文件的类型。
同时也定义了一个新的MIME media type:multipart/form-data,在form标签中定义enctype="multipart/form-data"。
在点击提交时,两者的请求头与请求体也有所不同。
普通表单提交
#request header
Content-type : x-www-form-urlencoded;setchart:UTF-8
#request body
form-data
name:xxx
age:111
上传表单提交
#request header
Content-type : multipart/form-data; boundary=----WebKitFormBoundaryK8NOU66bOhWkzidB
#request body
------WebKitFormBoundaryK8NOU66bOhWkzidB
Content-Disposition: form-data; name="resume"; filename="test-text-file.txt"
Content-Type: text/plain
Test text file for testing file uploads.
------WebKitFormBoundaryK8NOU66bOhWkzidB--
上传表单提交,除了在Content-type中改变了MIME type,同时在其后添加了个属性boundary,用于表示提交的表单中各个字段的边界分割,不同浏览器生产的这个边界字符串是不同的。如上例子中的----WebKitFormBoundaryK8NOU66bOhWkzidB也只是使用webkit内核的才会出现----WebKitForm。
表单上传提交的优缺点
对现在的web上传来说,那时候的表单上传没什么优点,非要说优点,那就是简单,简单到不需要些一行JS代码。
说缺点的话,那就是一箩筐了。
上传文件会页面跳转,不能选择多文件上传(想要上传多文件,就必须有多个input),不能限制上传大小,不能获得上传进度信息,不能预览,等等所有现在的上传需要都无法满足。
PS:
HTML5中对添加了个新属性multiple,使之能够选择多文件,从而让表单上传提交变得方便。但话说,都有HTML5了,还需要用这种页面跳转的方式做上传吗?
HTML5也添加了文件对象(File),可以方便的获得文件本身的一些信息,name,size,type,在上传前知道文件的大小,实现限制上传大小;
iframe表单上传提交
是表单上传提交的优化版,本质上也是表单上传提交,一般都是通过创建个隐藏的iframe来提交表单,以此达到页面不跳转上传。
thml代码
选择文件
Upload
javascript代码
function eventHandler(){
//...get data ,or do somthing..
}
function fileUpload(){
var form = document.getElementById('my_form');
var iframe = document.createElement('iframe');
iframe.setAttribute("id", "upload_iframe");
iframe.setAttribute("name", "upload_iframe");
iframe.setAttribute("width", "0");
iframe.setAttribute("height", "0");
iframe.setAttribute("border", "0");
iframe.setAttribute("style", "width: 0; height: 0; border: none;");
form.parentNode.appendChild(iframe);
iframeId.addEventListener("load", eventHandler, true);
iframeId.attachEvent("onload", eventHandler);
form.submit();
}
可表单上传提交的其他缺点还是存在。
还是不能获得上传进度信息,想要获得上传进度信息,需要服务端的支持,轮询服务端接口。
并且iframe无法实现跨域上传
所以总体来说,iframe更适合上传单个文件,并上传的文件较小(文件较大 ,没有进度条信息的话,用户体验太差)。
flash上传
在HTML5之前,最流行的上传方式,能实现的功能也较多。
flash上传的优点
- 支持上传进度条
- 支持预览(图片等)
- 支持多文件上传
- 支持图片压缩
- 支持分片上传
- 支持暂停上传
- 支持秒传
flash上传的缺点
- 需要浏览器安装flash插件
- 网站需要加载相应的swf文件
- 对移动端不兼容(iOS一直不支持,Android5.0之后也不支持)
flash跨域上传
如果网站的地址,与上传请求的地址不是同域,则会存在flash数据传输跨域问题。
需要在请求地址的服务端根目录下添加crossdomain.xml文件
文件内容如下:
H5—xhr2(XmlHttpRequest level 2)上传
xhr即我们常说的ajax(Asynchronous JavaScript and XML)
xhr2的特点
- 可以设置HTTP请求的时限。
- 可以获取服务器端的(或向服务端发送)二进制数据。
- 可以使用FormData对象管理表单数据。
- 可以上传文件。
xhr.upload(upload = XMLHttpRequestUpload) - 可以获得数据传输的进度信息,
xhr.upload.onprogess。 - 可以请求不同域名下的数据(跨域请求)。
主要javascript代码
function uploadFile(file){
var xhr = new XMLHttpRequest();
xhr.open('POST','/upload',true);
var formData = new FormData();
xhr.upload.onprogress = function(data){
var per = Math.ceil((data.loaded/data.total)*100);
//$('#'+file.uid+' .progress-bar').css('width',per+'%');
}
xhr.onreadystatechange = function() {
if (xhr.readyState == 4 && xhr.status == 200) {
// Every thing ok, file uploaded
var res = JSON.parse(xhr.responseText);
if(res.code ==200){
// upload success
}
}
};
formData.append("upload_file", file);
formData.append("filename",file.name);
xhr.send(formData);
}
xhr2在结合H5的其他特性,可以实现上述flash上传的所以功能外,还可以实现拖拽上传功能。
由于诸多HTML5特性(Blob ,xhr2,FileReader,ArrayBuffer等)在IE10+中才有效,
所以xhr2上传更适合在chrome,firefox等高版本的浏览器或和移动端使用。
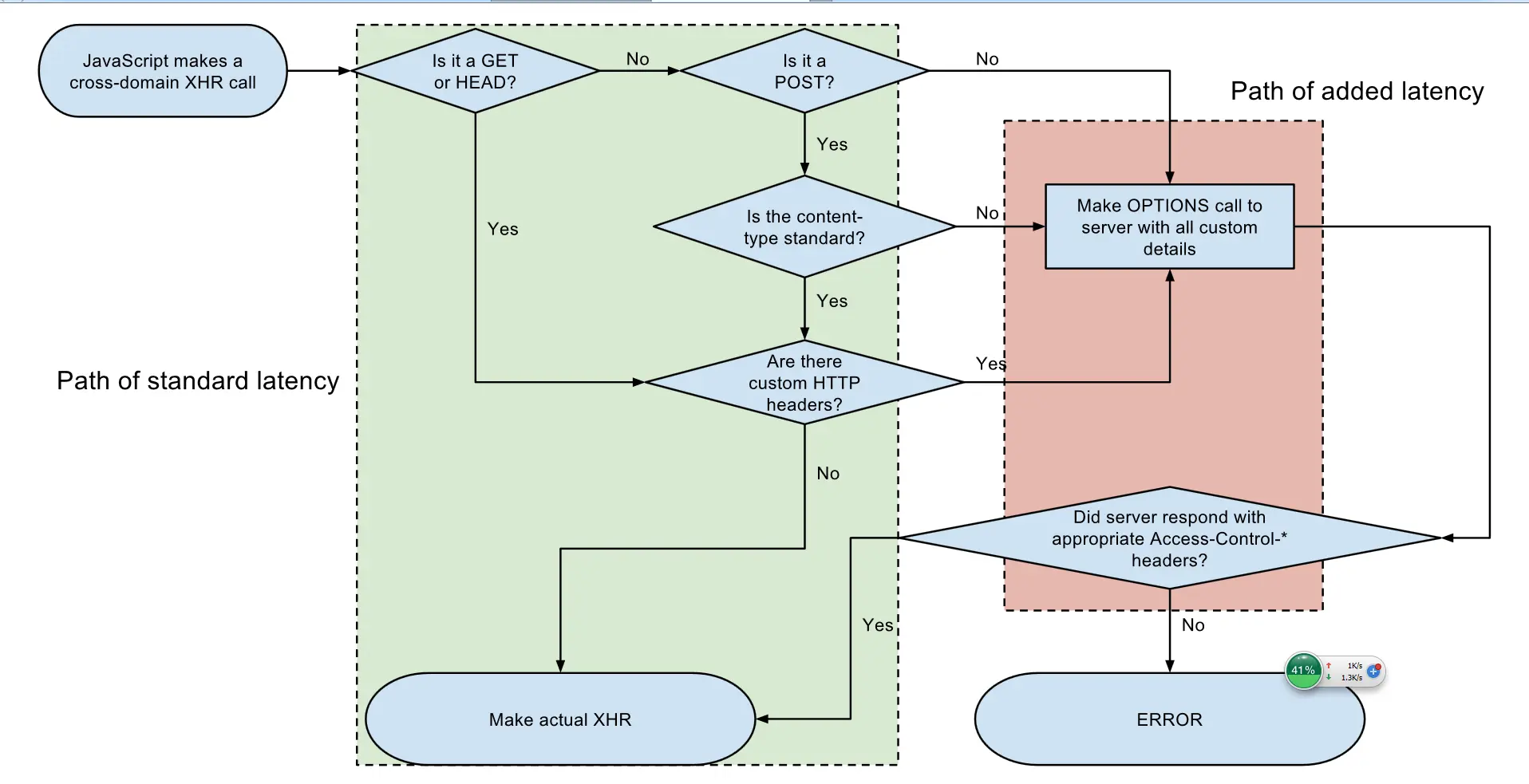
CORS(跨域资源共享)
允许一个域上的网络应用向另一个域提交跨域 AJAX 请求。启用此功能非常简单,只需由服务器发送一个响应标头即可。例如:Access-Control-Allow-Origin: http://example.com
当然还有其他的一些配置,比如配置允许的自定义头,允许的请求方式等等。这里不作详细说明,具体内容可查看这里

这图清晰的整个跨域资源共享的请求过程。
H5—websocket上传
二话不说,上代码:
var url = "ws://localhost:8081/upload";
var ws = new WebSocket(url);
ws.binaryType = 'arraybuffer';
ws.onopen = function () {
window.console.log('websocket connection success ...');
};
//...
ws.onerror = function (error) {
window.console.log('WebSocket Error ' + error);
};
//...
function uploadFile(file){
//实例化FileReader对象
var fr = new FileReader();
//定义文件加载完的监听事件,执行回调函数
fr.addEventListener("loadend", function() {
ws.send(fr.result);
});
//把文件加载进ArrayBuffer中
fr.readAsArrayBuffer(file);
}
实际使用中,浏览器websocket用做上传较少
websocket上传存在几个问题:
- 一般对于现有的上传服务,服务端需要单独开发接口
- 同样无法获得上传的进度信息(变通方式:必须使用分片来模拟进度)
简单比较几种上传组件
swfupload
flash实现的上传组件,在h5或移动端未流行的时候,是比较常用的上传方式。
理由是功能强大。
在github上的人气相当的高,是上述所说iframe与xhr2上传的结合,介绍说支持IE6以上浏览器的上传功能。
此话也不假,iframe用的就是form表单提交上传,确实可以在IE7,IE8等浏览器中完成上传。
但也就是上传,上传相关的其他”特效功能”都实现不了。所以在我看来,jQuery-File-Uplaod更适合用于chrome ,firefox等或移动端的上传。
是个基于swfupload的上传组件,同时也支持xhr2上传。是falsh上传与xhr2上传的结合,同样的功能强大。对浏览器的兼容要比jQuery-File-Upload要更好。
与Uploadify一样是falsh上传与xhr2上传的结合,但从查看两者的API会发现,webUploader实现的功能要更多,更强大。 比如:分片上传,MD5秒传,图片压缩上传
最后双手奉上web上传Demo